SAP Cloud for Customer的前世今生
SAP Cloud for Customer(按照功能上分成SAP Sales Cloud和SAP Service Cloud)同 SAP Business By Design有很深的渊源。


2006年时,SAP聚集了全球研发部门的精英,开始了一款新的面向中小企业的基于云的管理软件,代号为A1S,意即All in one service,这就是后来问世的SAP Business ByDesign.
SAP Business ByDesign后台基于ABAP编程语言,运行于所谓的NGAP平台,即Next Generation Application Platform之上。
SAP Business ByDesign涵盖了中小企业运作的很多端到端流程,比如Finance, HR, OTC, PP, MM等,当然也包含部分CRM功能。这些功能的后台实现,维护在NGAP一个叫做Application Layer的平台层里。
而SAP Cloud for Customer重用或者说借鉴了SAP Business ByDesign的AP Layer的模型,功能上专注于CRM领域的Sales和Service功能实现。

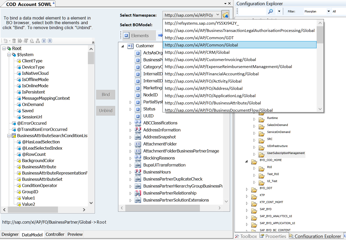
下面这张图是SAP Cloud for Customer UI Designer Xrepository里的UI模型列表,从中可以看到有不少的模型名称仍然带有BYD的前缀。

BYD_COD: COD是Content On Demand的缩写。
SAP Cloud for Customer的每个UI模型都会被分配到一个Work Center view(工作中心视图)里,而每个工作中心视图又会被分配到一个工作中心中去(Work Center).

以下图右边绿色区域的Sales Order 搜索 UI为例,该UI页面位于同名的Sales Orders工作中心视图中。如果查找到这个搜索UI对应的技术模型名称呢?
浏览器打开Sales Orders工作中心视图之前,先开启Chrome开发者工具,切换到network标签页,然后进入Sales Orders搜索页面,在network 里观察到HTTP请求,其中包含WCVIEW.WCVIEW字符串的就是C4C前台从C4C后台读取Sales Order 工作中心视图的模型数据请求:

而包含OWL字符串的就是Sales Order 搜索页面的UI模型HTTP请求:

其中UI模型的路径:/BYD_COD/SalesOnDemand/SalesOrder/UI/COD_SALESORDER_OWL.OWL.uicomponent
沿这个路径在UI Designer里,就能打开Sales Order 搜索UI的模型。

- 点赞
- 收藏
- 关注作者
评论(0)