Kubernetes集群数据存储Volume资源核心概念(三十一)
【摘要】
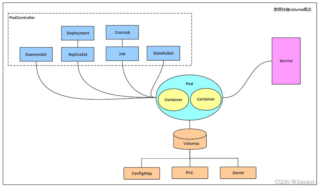
Kubernetes集群数据存储Volume资源核心概念
容器的生命周期可能很短,会被频繁的创建和销毁,那么在容器销毁时,保存在容器中的数据也会被清除,这种结果对用户来说是不友好的,比如mysql的容器...
Kubernetes集群数据存储Volume资源核心概念
容器的生命周期可能很短,会被频繁的创建和销毁,那么在容器销毁时,保存在容器中的数据也会被清除,这种结果对用户来说是不友好的,比如mysql的容器,刚写了一部分数据后,容器重启造成了数据丢失,为了持久化容器保存的数据,kubernetes引入volume概念。
volume是pod中能够被多个容器访问的共享目录,定义在pod上,最后被一个pod里的容器挂载到具体的文件目录下,k8s通过volume实现同一个pod中不同容器之间的数据共享以及数据的持久化存储。
volume的生命周期不与pod中单个容器的生命周期相关,当容器终止前或重启时,volume中的数据也不会丢失(EmptyDir类型的volume除外)。
kubernetes的volume支持多种类型:
- 简单存储:EmptyDir、HostPath、NFS
- 高级存储:PV、PVC
- 配置存储:ConfigMap、Secret
一个pod可以定义多个volum存储卷,一个容器也可以挂载多个volume卷

文章来源: jiangxl.blog.csdn.net,作者:Jiangxl~,版权归原作者所有,如需转载,请联系作者。
原文链接:jiangxl.blog.csdn.net/article/details/121848880
【版权声明】本文为华为云社区用户转载文章,如果您发现本社区中有涉嫌抄袭的内容,欢迎发送邮件进行举报,并提供相关证据,一经查实,本社区将立刻删除涉嫌侵权内容,举报邮箱:
cloudbbs@huaweicloud.com
- 点赞
- 收藏
- 关注作者
评论(0)