【STM32】ST-LINK下载器下载后需复位,程序才运行的问题
【摘要】 STM32之ST-LINK下载器下载后需复位,程序才运行的问题。
Author:AXYZdong
自动化专业 工科男
有一点思考,有一点想法,有一点理性
编辑器:Keil MDK
下载器:ST-LINK
详细问题
stm32程序下载后不运行,需要按下复位键程序才能运行的问题。
Keil上将写好的代码编译通过后(0 Errors,0 Warings),点击快捷工具栏中Download快捷键,通过
ST-LINK下载器下载至STM32单片机中,本来是想LED能够Blink的,发现开发板上面什么反应都没有。
(这种问题对于大佬小菜一碟,而对于我这种菜鸡小白来说,就能让我困惑一阵子了 ^ _ ^)
可能原因
原因一:程序问题。(PS:我把程序检查了很多遍,并没有问题。)
原因二:没有复位。(PS:也是误打误撞,我随便按了板子上复位按键,发现程序跑起来了)
原因三:持续更新中…
解决方法
方法一:手动复位
待程序成功下载至板子后,手动按下板子上的复位按键,之后观察程序是否可以跑起来。
方法二:软件设置自动复位(推荐)
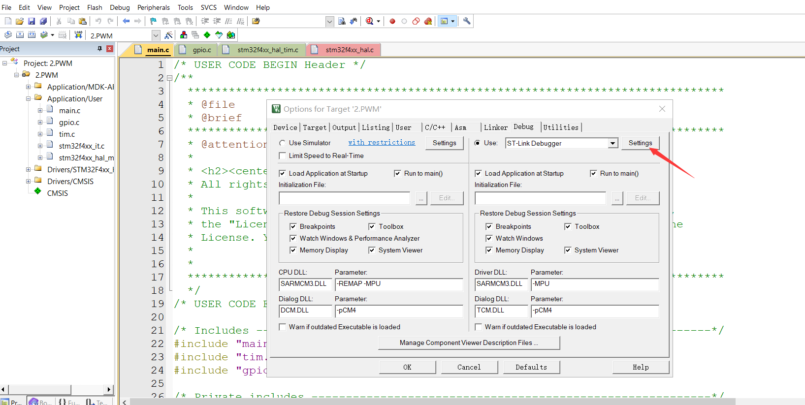
如果板子上没有手动复位按键,可以设置软件自动复位,当然这种方法也是我个人比较推荐的一种方法。具体操作见下图:






仿真器配置里面把第三个√给√上,之后就一直点右下方的OK就行了。
这回再把程序下载进去,就可以跑起来了。
总结
STM32系列单片机在使用仿真器下载时,需复位后程序才能跑起来,这个或许是STM32的特性吧,51单片机好像没有见过。
码字不易,大家的支持就是我坚持下去的动力。点赞后不要忘了关注我哦!
【声明】本内容来自华为云开发者社区博主,不代表华为云及华为云开发者社区的观点和立场。转载时必须标注文章的来源(华为云社区)、文章链接、文章作者等基本信息,否则作者和本社区有权追究责任。如果您发现本社区中有涉嫌抄袭的内容,欢迎发送邮件进行举报,并提供相关证据,一经查实,本社区将立刻删除涉嫌侵权内容,举报邮箱:
cloudbbs@huaweicloud.com
- 点赞
- 收藏
- 关注作者
评论(0)