笔记本电脑没有WIFI选项,怎么解决?
【摘要】
笔记本电脑的网络适配器出问题都是家常便饭,今天教给大家如何解决这一类问题。
1、右击此电脑——>管理——>设备管理器——>网络适配器
2、找到自己的无线网卡,就是有Wir...
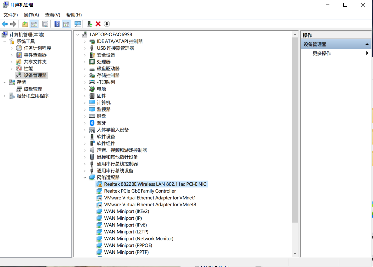
笔记本电脑的网络适配器出问题都是家常便饭,今天教给大家如何解决这一类问题。
1、右击此电脑——>管理——>设备管理器——>网络适配器

2、找到自己的无线网卡,就是有Wireless LAN的那个选项,可以看到前面有个黄色感叹号。

3、右击无线网卡,禁用设备,然后再启用设备。可以发现又有WiFi选项了。

文章来源: blog.csdn.net,作者:振华OPPO,版权归原作者所有,如需转载,请联系作者。
原文链接:blog.csdn.net/qq_42257666/article/details/120689842
【版权声明】本文为华为云社区用户转载文章,如果您发现本社区中有涉嫌抄袭的内容,欢迎发送邮件进行举报,并提供相关证据,一经查实,本社区将立刻删除涉嫌侵权内容,举报邮箱:
cloudbbs@huaweicloud.com
- 点赞
- 收藏
- 关注作者
评论(0)