【 Vivado 】通过IP Integrator进行设计示例
        【摘要】  本文采用Vivado2014.4来完成一个二进制转格雷码的IP的设计与封装。 
格雷码的编码原理: 
 
实验步骤: 
打开Vivado,创建名为Gray_Code_converter的工程,创建原理图,添加IP,进行原理图设计。 
 
 
之前需要自己按照上篇博文的方式:打包属于自己的IP来创建一个2输入4位异或IP核。 
之后,通过下图方式将设计的IP添加进来: 
 
 ...
    
    
    
    本文采用Vivado2014.4来完成一个二进制转格雷码的IP的设计与封装。
格雷码的编码原理:

实验步骤:
打开Vivado,创建名为Gray_Code_converter的工程,创建原理图,添加IP,进行原理图设计。


之前需要自己按照上篇博文的方式:打包属于自己的IP来创建一个2输入4位异或IP核。
之后,通过下图方式将设计的IP添加进来:


右击端口,选择Make External来添加端口。
最终设计好的原理图如下:

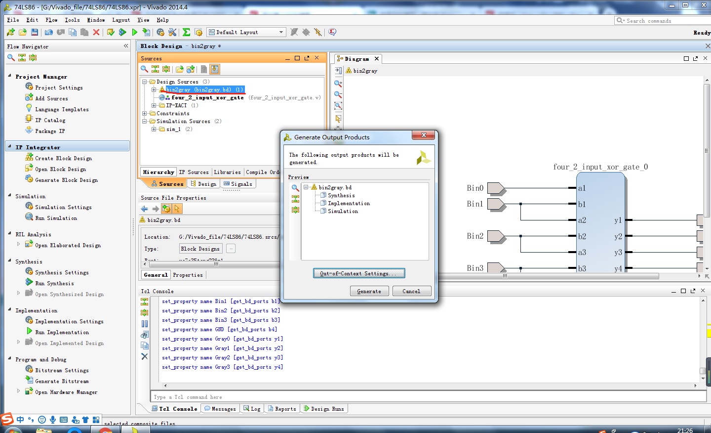
在sources界面右击bin2gray,选择Generate Output Products,如下:


生成输出文件后,再次右击,选择Create HDL Wrapper,创建HDL代码文件:

至此,原理图已经完成。
之后的综合,实现和生成编译文件,不在话下。
例如,综合后的电路图:

文章来源: reborn.blog.csdn.net,作者:李锐博恩,版权归原作者所有,如需转载,请联系作者。
原文链接:reborn.blog.csdn.net/article/details/85949024
        【版权声明】本文为华为云社区用户转载文章,如果您发现本社区中有涉嫌抄袭的内容,欢迎发送邮件进行举报,并提供相关证据,一经查实,本社区将立刻删除涉嫌侵权内容,举报邮箱:
            cloudbbs@huaweicloud.com
        
        
        
        
        - 点赞
- 收藏
- 关注作者
 
             
           
评论(0)