selenium总结
【摘要】 selenium提取数据总结附思维导图
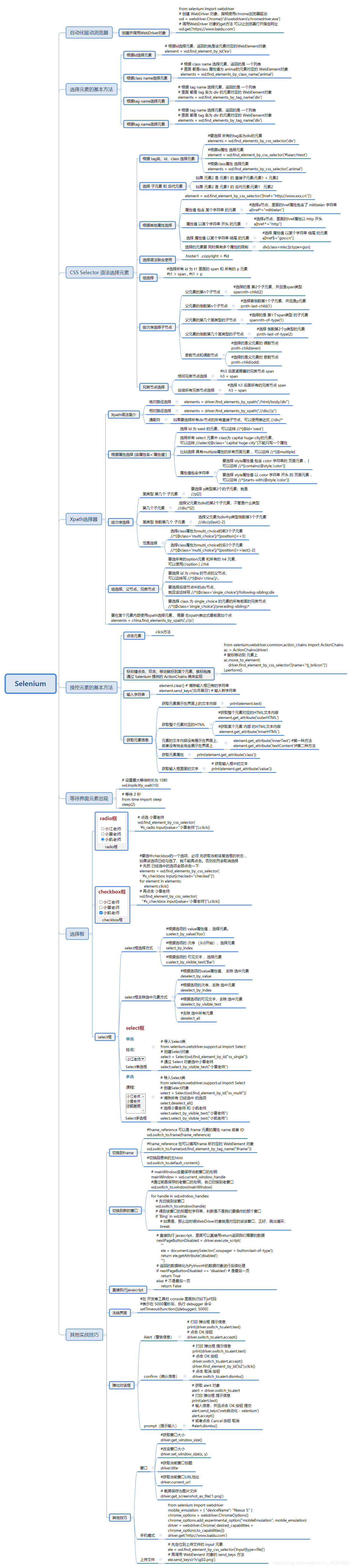
1. driver对象的常用属性和方法
在使用selenium过程中,实例化driver对象后,driver对象有一些常用的属性和方法
driver.page_source 当前标签页浏览器渲染之后的网页源代码driver.current_url 当前标签页的urldriver.close() 关闭当前标签页,...
selenium提取数据总结附思维导图

1. driver对象的常用属性和方法
在使用selenium过程中,实例化driver对象后,driver对象有一些常用的属性和方法
driver.page_source当前标签页浏览器渲染之后的网页源代码driver.current_url当前标签页的urldriver.close()关闭当前标签页,如果只有一个标签页则关闭整个浏览器driver.quit()关闭浏览器driver.forward()页面前进driver.back()页面后退driver.screen_shot(img_name)页面截图
知识点:了解 driver对象的常用属性和方法
2. driver对象定位标签元素获取标签对象的方法
在selenium中可以通过多种方式来定位标签,返回标签元素对象
find_element_by_id (返回一个元素)
find_element(s)_by_class_name (根据类名获取元素列表)
find_element(s)_by_name (根据标签的name属性值返回包含标签对象元素的列表)
find_element(s)_by_xpath (返回一个包含元素的列表)
find_element(s)_by_link_text (根据连接文本获取元素列表)
find_element(s)_by_partial_link_text (根据链接包含的文本获取元素列表)
find_element(s)_by_tag_name (根据标签名获取元素列表)
find_element(s)_by_css_selector (根据css选择器来获取元素列表)
- 1
- 2
- 3
- 4
- 5
- 6
- 7
- 8
- 注意:
- find_element和find_elements的区别:
- 多了个s就返回列表,没有s就返回匹配到的第一个标签对象
- find_element匹配不到就抛出异常,find_elements匹配不到就返回空列表
- by_link_text和by_partial_link_tex的区别:全部文本和包含某个文本
- 以上函数的使用方法
driver.find_element_by_id('id_str')
- find_element和find_elements的区别:
知识点:掌握 driver对象定位标签元素获取标签对象的方法
3. 标签对象提取文本内容和属性值
find_element仅仅能够获取元素,不能够直接获取其中的数据,如果需要获取数据需要使用以下方法
-
对元素执行点击操作
element.click()- 对定位到的标签对象进行点击操作
-
向输入框输入数据
element.send_keys(data)- 对定位到的标签对象输入数据
-
获取文本
element.text- 通过定位获取的标签对象的
text属性,获取文本内容
- 通过定位获取的标签对象的
-
获取属性值
element.get_attribute("属性名")- 通过定位获取的标签对象的
get_attribute函数,传入属性名,来获取属性的值
- 通过定位获取的标签对象的
-
代码实现,如下:
from selenium import webdriver driver = webdriver.Chrome() driver.get('http://www.itcast.cn/') ret = driver.find_elements_by_tag_name('h2') print(ret[0].text) # ret = driver.find_elements_by_link_text('黑马程序员') print(ret[0].get_attribute('href')) driver.quit()- 1
- 2
- 3
- 4
- 5
- 6
- 7
- 8
- 9
- 10
- 11
- 12
- 13

到这里就结束了,如果对你有帮助你,欢迎点赞关注,你的点赞对我很重要
文章来源: blog.csdn.net,作者:北山啦,版权归原作者所有,如需转载,请联系作者。
原文链接:blog.csdn.net/qq_45176548/article/details/111637850
【版权声明】本文为华为云社区用户转载文章,如果您发现本社区中有涉嫌抄袭的内容,欢迎发送邮件进行举报,并提供相关证据,一经查实,本社区将立刻删除涉嫌侵权内容,举报邮箱:
cloudbbs@huaweicloud.com
- 点赞
- 收藏
- 关注作者
评论(0)