【愚公系列】《人人都是AI程序员》005-前端设计与AI实现(v0.dev大师课:从灵感到像素级完美UI)

💎【行业认证·权威头衔】
✔ 华为云天团核心成员:特约编辑/云享专家/开发者专家/产品云测专家
✔ 开发者社区全满贯:CSDN博客&商业化双料专家/阿里云签约作者/腾讯云内容共创官/掘金&亚马逊&51CTO顶级博主
✔ 技术生态共建先锋:横跨鸿蒙、云计算、AI等前沿领域的技术布道者
🏆【荣誉殿堂】
🎖 连续三年蝉联"华为云十佳博主"(2022-2024)
🎖 双冠加冕CSDN"年度博客之星TOP2"(2022&2023)
🎖 十余个技术社区年度杰出贡献奖得主
📚【知识宝库】
覆盖全栈技术矩阵:
◾ 编程语言:.NET/Java/Python/Go/Node…
◾ 移动生态:HarmonyOS/iOS/Android/小程序
◾ 前沿领域:物联网/网络安全/大数据/AI/元宇宙
◾ 游戏开发:Unity3D引擎深度解析
🚀前言
本系列你将亲手见证,一个模糊的想法如何在AI的协助下,一步步生长为一个精美绝伦、功能完备的用户界面。
从Trickle的“魔法画布”到v0.dev的“智能导演”,从Figma的专业设计工具到TRAE SOLO的自主创作模式-这些绝非冰冷的工具,而是你的创意合伙人。它们将帮你跨越那道曾经看似不可逾越的鸿沟:从“这个想法很棒”到“这个产品真美”。
结束时,你不仅会收获一个完整的网站,更会拥有一种全新的自信:原来,创造美感竟如此触手可及。
🚀一、v0.dev大师课:从灵感到像素级完美UI
接下来,我们将介绍一款新工具:v0.dev。它旨在将创造力从技术的枷锁中解放出来,并非要取代人类开发者,而是要成为设计师、创业者、营销专家以及所有创意实干家最强大的创意合伙人。
在本节中,你将亲手体验从0到1的创造过程。我们不会开篇就深入复杂的理论,而是从一个简单的按钮起步,在几分钟内帮你建立信心;随后逐步构建更复杂的网页组件,学习如何与AI高效协作;最终,你将完成一个实战项目——挑选心仪的专业设计模板,引导AI将其复刻为功能齐全、高度个性化的网站。
🔎1.v0.dev核心理念与界面导览
在动手实践之前,先花些时间了解v0.dev的工作原理,将有助于你更高效地使用这款工具。
🦋1. 你的AI前端工程师
v0.dev是由Vercel团队打造的产品,如图所示。

如果说Vercel解决了“如何将网站快速、稳定地展示给全世界”的问题,那么v0.dev则专注于“如何快速、准确地创建网站”。两者形成了闭环,实现了从创意构思、设计实现到最终部署的全流程无缝连接。
v0.dev的核心价值在于连接你的创意构想(想要什么)与复杂的技术实现(具体怎么做)。你无须学习专业的编程语言,只需用自然的日常语言,像与同事交流那样告知需求,它就能精准理解并执行。
更重要的是,v0.dev早已超越简单的代码生成器,它更像一个具备主动解决问题能力的智能代理。当你下达任务时,它的AI会以工程师的视角分析需求:如果信息不足,可自主搜索网络、研究参考网站的结构;如果在生成代码后发现错误,还能自动修复。
这意味着你可以用更宏观、更具目标性的方式下达指令,无须烦琐描述像素、边距等细节,从而更专注于整体设计和用户体验。你是在与创意伙伴协作,这让你敢于尝试更宏大、更复杂的想法。
了解了v0.dev的定位后,我们再来熟悉一下它的工作界面。
🦋2. 工作区详解
当你第一次访问v0.dev并登录后,随意在文本输入框中输入一个想法,就能看到一个简洁而强大的工作区,如图所示。

整个工作区主要由4个核心区域组成:
- 提示词输入区:这是你与AI工程师沟通的地方。你的所有想法、指令和修改意见都在这里输入——无论是“创建一个暗黑风格的定价页面”,还是“把这个按钮放大一点”,都从这里开始。
- 实时预览窗口:你输入的任何指令,其结果都会近乎即时地以可视化的形式呈现在这里。没有延迟,没有编译,只有即时的视觉反馈。这种“所见即所得”的体验,极大地缩短了从想法到验证的周期,让你能够快速迭代。
- 代码输出区:这里是AI工程师提交的“工作成果”——专业、整洁、可直接投入生产的前端代码。在初期,你完全可以忽略这个区域,但如果你想深入了解背后的逻辑,偶尔查看代码会大有裨益。
- 版本迭代历史树:可以将其视为带有无限存档功能的“超级撤销”工具。你与AI的每一次对话、每一次修改,都会记录在这个树状结构中。这意味着你可以大胆尝试各种创意,因为你可以随时轻松回溯到之前的任意版本。它就像“创意安全网”,鼓励你自由探索、大胆实验,无须担心犯错。
熟悉了这4个区域,你就掌握了v0.dev的基本操作逻辑。接下来,让我们通过一系列实战练习,真正感受通过对话进行创造的独特体验。
🔎2.基础入门:从单个组件开始
在本节,我们将进行3个快速的练习。我们的目标非常明确:在最短的时间内让你收获成就感,建立对v0.dev以及自身创造能力的信心。
🦋1. 五分钟实战:你的第一个按钮
我们从网页中最基础也最常见的元素——按钮入手。
在v0.dev中新建一个项目或对话。在提示词输入区用中文输入下面这句简单的指令(即提示词),然后按下回车键:
【提示词模板】
创建一个蓝色的、圆角的“注册”按钮。
几乎在按下回车键的同时,实时预览窗口中就会出现一个美观的蓝色圆角按钮,上标注着“注册”二字,如图所示。

操作成功,整个过程非常简单!回顾刚才的操作,v0.dev不仅精准理解了“创建按钮”的核心需求,还准确地解析了颜色(蓝色)、形状(圆角)和内容(“注册”)等多个设计细节。
按钮虽小,却已证明了v0.dev的基本能力。接下来,我们将构建一个稍复杂的组合式组件——信息卡片。
🦋2. 十分钟实战:构建一个信息卡片
信息卡片在网页中应用广泛、随处可见,通常用于展示产品特性、团队成员或新闻摘要等内容。
继续在刚才的对话中输入新的指令:
【提示词模板】
创建一个信息卡片,包含一个灯泡图标、一个“核心功能”标题和一段描述文字。
很快,v0.dev就会将你要求的图标、标题、描述等3个元素合理组织在一起,形成一个结构清晰、外观专业的信息卡片,甚至会自动填充一段贴合场景的占位文字,如图所示。

我们已经完成了静态展示型组件的创建,现在尝试创建能与用户进行交互的输入型组件。
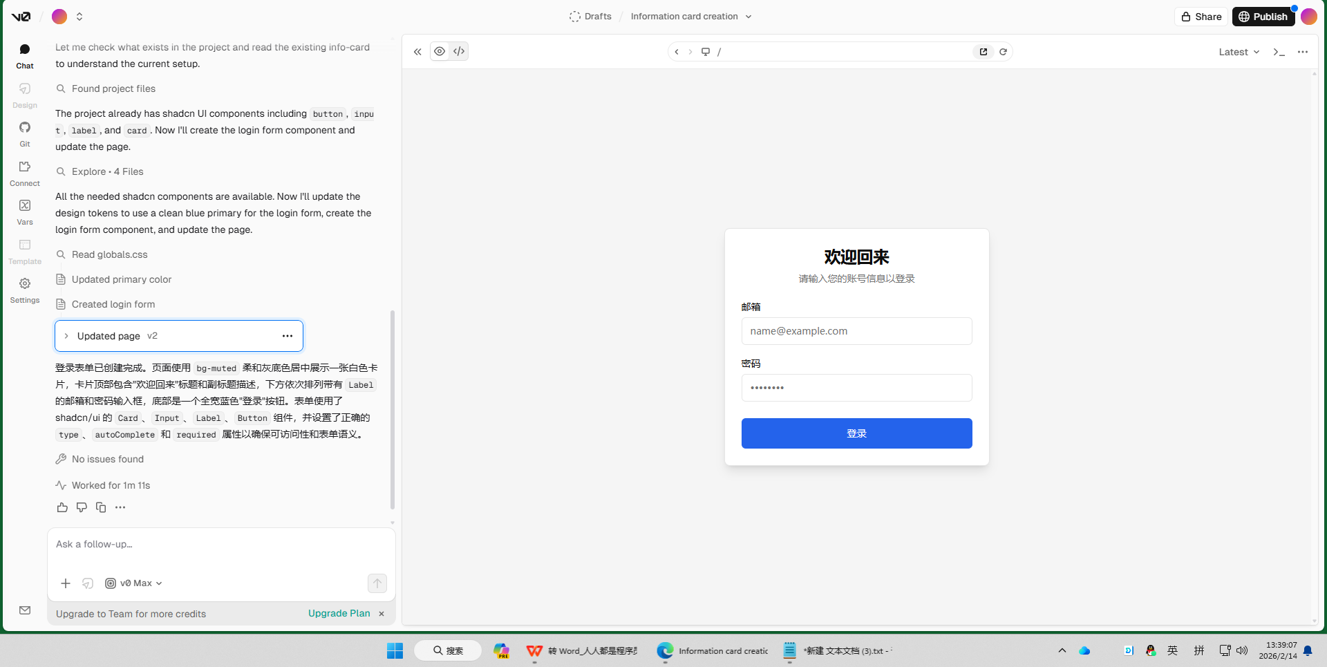
🦋3. 十分钟实战:制作一个登录表单
登录表单是任何需要用户账户的网站的必备组件。
在对话中输入:
【提示词模板】
制作一个登录表单,包含“邮箱”和“密码”输入框,以及一个“登录”按钮。
很快,一个标准的登录表单就呈现在眼前,包含完整的标签、输入框和登录按钮,如图所示。你甚至可以在预览窗口中点击输入框,直接尝试输入文字。

需要说明的是,v0.dev目前专注于构建用户界面的“外观”和“骨架”。也就是说,它能生成精美的登录表单,但点击“登录”按钮时,并不会实际验证你的邮箱和密码。这些背后的处理逻辑(如连接数据库、验证用户信息)属于后端工程师的工作范畴。v0.dev的核心优势在于将前端开发环节的效率提升到极致,让你无须纠缠于烦琐的界面代码,能够全身心地专注于设计和用户体验的优化。
🔎3.进阶技巧:组合与迭代
恭喜你完成了基础入门!v0.dev真正的强大之处,不仅在于生成第一稿,而在于后续 “对话式”的修改和优化。这才是专业人士使用v0.dev的核心工作流。
🦋1. 迭代的艺术
在v0.dev的创作逻辑中,你的第一个提示词只是对话的起点,可以把它看作给设计师的初步草图,而真正的作品需要通过一轮轮沟通和微调逐步打磨,这个过程就是 “迭代”。
迭代的关键在于将一个复杂的目标拆解为一系列简单、连续的指令。与其一开始就用一段冗长的文字描述所有细节,不如先用一个简单的指令生成基础框架,然后通过追问的方式逐步添加细节、调整样式、优化布局。
这种工作方式如同雕塑家进行创作:先从璞玉中雕琢出大致轮廓,然后不断地用更精细的工具打磨抛光,最终呈现出完美的艺术品。与v0.dev的协作也是如此,每一次追问都是一次打磨。这种“聊天式”的开发体验,既更符合人类的沟通习惯,也让创作过程更灵活和可控。
现在,让我们通过实战来掌握迭代的艺术。
🦋2. 五分钟实战:为组件添加交互
回到第一个实战中创建的那个蓝色按钮,用“迭代”的方式为它添加动态交互效果。
首先,确保预览窗口中显示了该按钮(如果没有,可以重新生成,或在历史记录中找回)。接着,提出第一个迭代要求:
【提示词模板】
当我把鼠标悬停在按钮上时,让它颜色变深一点。
观察预览窗口。当把鼠标指针移动到按钮上时,它的颜色会平滑地变暗,给予用户清晰的视觉反馈——这就是悬停(hover)效果。
继续添加点击效果,输入下一个指令:
【提示词模板】
当我点击按钮时,添加一个轻微的缩放效果。
再次尝试。当按下鼠标左键点击按钮时,会出现一个瞬间缩小再恢复的动画。这个细节能极大地提升操作的“确认感”。

通过这两步简单的迭代,你已经将一个静态的按钮升级为一个在动态交互上更具专业感的组件,还学会了如何通过对话来描述并实现基于用户行为(如悬停、点击)的状态变化。
接下来,我们将构建网站的关键部分——导航栏,并通过迭代实现 “响应式” 布局。
🦋3. 十分钟实战:构建响应式导航栏
所谓响应式,是指网页能自动适配电脑、平板、手机等不同尺寸的设备,提供最佳浏览体验。下面通过以下步骤来构建响应式导航栏。
☀️第一步:创建基础导航栏
输入初始指令:
【提示词模板】
创建一个导航栏,左边是Logo,右边是“首页”“关于我们”“联系我们”三个菜单项。
v0.dev会立刻生成一个经典的桌面端导航栏布局:左侧是Logo占位符,右侧是3个横向排列的菜单链接,如图所示。

☀️第二步:迭代实现响应式
接下来,告知v0.dev如何在小屏幕上展示这个导航栏。输入迭代指令:
【提示词模板】
让这个导航栏在手机屏幕上变成一个汉堡菜单。
v0.dev能精准理解“汉堡菜单”这一行业术语。现在需要验证响应式效果。在大多数主流浏览器中,可以按下F12键打开开发者工具进行测试。在Chrome浏览器中按下F12键后的结果如图所示。

不同浏览器的开发者工具开启方式略有不同,具体如下:
- Chrome/Edge:按下F12键,然后点击相应的设备图标(在Chrome中是Toggle device toolbar图标,在Edge中是“切换设备仿真”图标)。
- Firefox:按下F12键,然后点击对应的响应式设计模式图标。
- Safari:先在“偏好设置”>“高级”中启用开发菜单,再按Cmd+Option+I组合键打开开发者工具,然后点击设备图标。
进入响应式设计模式后,在v0.dev预览窗口中将浏览器视图切换到手机尺寸,你会发现右侧的三个菜单项消失,取而代之的是一个经典的三条横线样式的“汉堡”图标。点击该图标,菜单项会以垂直列表的形式优雅地展开,如图所示。

你没有写一行复杂的媒体查询代码,仅用一句话就实现了现代网站必备的核心功能——响应式设计。这充分证明,v0.dev不仅能处理简单的样式,还能理解并实现复杂的、符合行业最佳实践的设计模式(其生成的代码基于React、Tailwind CSS等主流技术栈,兼具专业性与实用性)。
完成组件的创建与迭代后,我们将探索一种更符合创意工作者习惯的高级工作流。
🔎4.高级工作流:从视觉到代码
到目前为止,我们都是在用“语言”来描述设计。但作为创意工作者,我们其实更习惯用“视觉”来思考。v0.dev的高级工作流,就支持直接将你所见、所喜的设计交给AI复刻。
🦋1. 视觉提示的力量
对于非技术背景的创作者来说,v0.dev最具颠覆性的功能之一,就是能够理解并复刻截图中的设计。
我们都有过这样的经历:看到某款设计,觉得它现代、简洁,但很难用语言精确描述其字号、间距、颜色代码、阴影效果等细节。在这种从“视觉”到“语义”的转换过程中,信息的损耗是巨大的。
而截图功能则完美地跨越了这道鸿沟。一张图片包含成千上万个关于布局、色彩、排版和风格的精确数据点。上传截图时,你不再是“告诉”AI你想要什么,而是直接 “展示” 给它看。这种交互模式的转变,使得AI的输入方式与你的核心能力(视觉审美)完全对齐,使你能够直接利用你的“设计眼光”,把在任何时刻捕捉到的灵感,迅速转化为可用的代码。
现在,就让我们体验这个强大的功能。
🦋2. 十分钟实战:复刻一个现有组件
这个实战非常直观,无须复杂准备,只需跟着以下步骤操作,就能快速实现从组件截图到可用代码的转换。
- 打开浏览器,访问一些能给你提供设计灵感的网站,或者任何你喜欢的应用或网站。
- 找到设计出色的独立组件,比如独特的按钮、精美的用户评价卡片,或定价方案的展示块。
- 使用截图工具只截取该组件,并保存为图片。
- 回到v0.dev,新建一个项目或对话,在提示词输入区找到用于上传图片的按钮,点击并选择刚截取的图片。
- 上传后,可以搭配一句简单的提示词,如“用这张截图生成这个组件”。
- 按下回车键,v0.dev会分析图片中的结构、颜色、字体和布局,在预览窗口中生成由真实代码构成、相似度极高的版本。

就这样,你完成了一次从像素到代码的瞬间转换——在过去,这项工作需要专业前端工程师花费数小时才能完成。
在熟练生成组件后,花少量时间了解其背后的代码,有助于我们更好地与AI协作。
🦋3. 理解代码输出
现在,让我们“掀开引擎盖”,看看v0.dev生成的代码。我们的目标不是让你学会编程,而是 “去神秘化” ,让你对这些符号有基本的概念性理解。
在v0.dev的界面中,切换到代码输出区(见图),你会看到代码主要有3种“原料”构成:React组件、TSX语法和Tailwind CSS。

-
React组件:可复用的“乐高积木”
v0.dev生成的每一个模块(按钮、卡片、导航栏),在代码世界里都是React组件,可以将其看作功能独立的乐高积木。比如,你创建了一个“注册按钮”积木,之后在网站的任何地方需要注册按钮时,可以直接调用这块积木,而无须重复制造。这种模式让大型网站的构建和维护变得极其高效。 -
TSX语法:积木的“设计图纸”
它是TypeScript的一种扩展语法,允许在TypeScript代码中直接编写类似HTML的标记语言。简单来说,TSX就是“TypeScript + XML/HTML标签”的组合,它让你能用直观、声明式的方式描述用户界面“长什么样”——就像积木的设计图纸,直接定义了积木的结构。
在组件代码里,你会看到<div>、<button>、<img>、<p>、<h1>等类似HTML的标签,与TypeScript代码混杂在一起(比如,TypeScript变量userName和HTML风格的<button>标签自然地融合在一起)。这就是TSX的魔力——让开发者在代码中用类似HTML的直观方式描述“乐高积木”的样子,而不需要在逻辑代码和界面描述之间来回切换。 -
Tailwind CSS:“贴纸式”的样式系统
这是最容易理解的部分。在TSX标签中,你会看到一个长长的className="..."属性,里面包含bg-blue-500、rounded-lg、font-bold等简短单词,这就是Tailwind CSS。
可以把Tailwind CSS看成给乐高积木贴上功能描述的“贴纸”:无须单独写一本厚厚的样式说明书,而是直接把“蓝色背景”贴纸bg-blue-500、“大圆角”贴纸rounded-lg、“字体加粗”贴纸font-bold贴在积木上。这种方式直观易懂,让样式修改变得轻而易举。
为了帮你更直观理解这些“贴纸”的含义,表2-1给出了一些简易的翻译。
表2-1 Tailwind CSS 简易翻译表
| 你的目标 | 代码示例 | 通俗解释 |
|---|---|---|
| 让文字变大、加粗 | text-xl font-bold |
“文字大小:特大号;字体粗细:加粗” |
| 创建一个蓝色背景、带圆角的方块 | bg-blue-500 rounded-lg |
“背景颜色:蓝色-500号;边角:大圆角” |
| 在元素内部增加空间(内边距) | p-4 |
“内边距(Padding):4个单位” |
| 在元素外部增加空间(外边距) | m-2 |
“外边距(Margin):2个单位” |
| 让几个组件横着排成一排 | flex |
“使用弹性布局(Flexbox),默认横向排列” |
| 让一个组件在容器里水平和垂直都居中 | flex justify-center items-center |
“弹性布局,横向居中,纵向居中” |
有了表2-1,下次再看到v0.dev生成的代码时,就可以尝试着读懂这些“贴纸”的含义,甚至可以尝试修改一两个(比如把bg-blue-500改成bg-red-500),看看预览窗口会发生什么。
掌握以上所有技能后,你就准备好挑战本节的最终项目了。
🔎5.实战项目:复刻你最爱的Figma模板
欢迎来到本节的最后一站,也是最激动人心的实战项目。你将综合运用前面学到的所有技能——提示词技巧、迭代优化、视觉复刻——完成一项完整且有意义的任务:把专业的Figma设计模板,转化为真实运行的个人网站。
🦋1. 探索Figma社区
第一步是寻找灵感和素材。Figma是全球设计师首选的协作式UI设计工具,其庞大的社区(Figma Community)是高质量设计资源的金矿,如图所示。

你可以访问Figma社区,搜索感兴趣的模板类型,比如“个人作品集”(Portfolio)、“SaaS落地页”(SaaS Landing Page)或“仪表盘”(Dashboard),社区中有海量的免费模板可供选择。
如果你不知道从哪里开始,这里推荐一个免费模板作为起点——Minimal Portfolio Free Landing Pages for Figma,在社区中搜索名字即可找到。该模板的风格极简,非常适合个人作品集,包含桌面和移动端设计。
请花些时间浏览,挑选一个让你真心心动的设计。建议选择结构相对清晰的单页落地页或作品集,避免在初期就挑战过于复杂的后台管理系统。找到后,将其复制到自己的Figma草稿中。
找到设计稿后,下一步是进行 分解。
🦋2. 分解设计
分解,既是整个项目中最关键的思维训练,也是专业开发者处理复杂问题的核心工作方法。
面对选中的精美设计稿,初学者常因它是一个完整复杂的整体而不知所措。但专业人士看到的则是一系列独立、可管理的 “组件” 的组合。现在,你也要学会用这种“开发者视角”审视设计。
一个典型的落地页通常可以分解为以下几个部分:
- 导航栏(Navigation Bar):位于页面最顶部,包含Logo和菜单链接。
- 英雄区域(Hero Section):紧随导航栏,是页面的第一屏,通常含有醒目的标题、副标题和号召性用语(Call-to-Action)按钮。
- 特性/服务列表(Features/Services Section):用图标和简短文字介绍产品或服务的核心优势。
- 作品集/案例展示(Portfolio/Case Studies):以卡片或网格形式呈现项目。
- 客户评价(Testimonials):引用客户的好评,建立信任感。
- 页脚(Footer):位于页面底部,包含版权信息、社交媒体链接和联系方式。
你的任务就是像这样将设计模板分解为独立、功能明确的组件。这个过程不仅能让接下来的AI生成工作更有条理,更能让你学会将庞大复杂的问题分解为可独立解决的子问题。这比掌握任何工具都更为宝贵。
分解设计完成后,就可以动手实操了。
🦋3. 十分钟实战:动手复刻
接下来跟着以下步骤操作,快速实现从组件截图到可用代码的转换。
- 逐个截图。根据分解结果,对每个组件进行单独、精确的截图(例如,先截取导航栏,再截取英雄区域;以此类推)。
- 上传并生成。打开v0.dev,从第一个组件开始,上传导航栏截图,并搭配提示词“复刻这个导航栏”。
- 迭代微调。v0.dev生成的第一版结果可能非常接近预期,但也可能存在细微偏差。此时,运用“迭代”的艺术,通过追加提示词进行微调。例如:
- “让Logo再大一点”
- “菜单项之间的间距调宽一些”
- “把这个按钮的颜色换成
#5A67D8”(甚至可以直接提供颜色代码)
- 重复流程。当对导航栏的生成结果满意后,先复制保存当前组件的代码(避免后续操作丢失),再清空画布或开启新的对话,接着处理下一个组件(如英雄区域、特性/服务列表等)。重复“截图→上传生成→迭代微调→保存代码”的完整流程,直到生成所有组件的代码版本。
拥有所有组件代码后,最后一步是组合成一个完整的网站。
🦋4. 组装与微调
你已经集齐所有的“乐高积木”,现在是时候把它们拼装成最终的模型了。
- 启动TRAE SOLO模式。打开TRAE IDE,在界面左上角选择SOLO模式,进入AI自动开发流程。它会按需搭建本地开发环境,无须手动配置复杂的项目结构。
- 整合组件代码。用自然语言告诉SOLO AI:“我已用v0.dev生成多个组件代码,请帮我创建一个完整的项目,将这些组件按照设计稿顺序组合成一个完整的网站。”然后,将v0.dev复制的各个组件代码文件夹放入这个项目中,AI会自动分析并整合这些代码。
- 观察AI自动执行。启用“实时跟随”功能,可在编辑器、终端、预览器、文档面板中实时观看AI拆解需求、创建项目结构、整合组件代码,以及自动处理依赖安装和配置。
- 交互调优。如果发现组件之间的布局或样式需要调整,直接在对话界面中下达修改建议,比如“导航栏和英雄区域之间的间距太大,请调整一下”或“整体配色偏暗,请调亮一些”,AI会立即响应并在预览器中展示修改效果。
- 一键部署上线。当对本地效果满意后,可以直接告诉SOLO AI“请帮我部署到Vercel”,AI会自动处理部署流程,生成对外访问链接,让作品变成可分享的在线网站。
看着屏幕上运行的网站,回想几个小时前它还只是一些静态的设计图,如今已成为由真实代码构成的鲜活网页。
从一个简单的按钮起步,你一步步完成了一个完整的项目。你不仅掌握了一个强大的工具,更亲身体验了从灵感到现实的完整路径,证明了你的创意完全能跨越技术的鸿沟。
🔎6.小结
在本节中,我们完成v0.dev从0到1的实战演练。我们首先明确了v0.dev的定位,并熟悉了其四大核心工作界面:提示词输入区、实时预览窗口、代码输出区和版本迭代历史树。
我们的旅程从最基础的组件开始,通过实战快速构建了按钮、信息卡片和登录表单,以此建立了与AI协作的初步信心。
接着,深入v0.dev更核心的 “迭代”的艺术:不追求一步到位,而是通过连续的“对话式”追问,为静态按钮添加了专业的悬停(hover)和点击交互效果;更用一句“让它在手机屏幕上变成汉堡菜单”,就实现了一个完整的响应式导航栏,掌握了通过迭代实现复杂设计模式的技巧。
我们还探索了v0.dev最具颠覆性的高级工作流——从视觉到代码。通过上传截图,跨越了“用语言描述设计”的鸿沟,实现了从设计灵感到可用代码的瞬间转换。为了“去神秘化”,我们“掀开引擎盖”,将v0.dev生成的代码理解为三部分:React组件(乐高积木)、TSX(设计图纸)和Tailwind CSS(样式贴纸)。
最后,在实战项目中,我们融会贯通所有技能,学会了专业流程中最关键的思维方法:分解。通过将复杂的Figma设计稿拆解为导航栏、英雄区域等独立组件,并利用v0.dev的视觉复刻能力逐一生成,并最终在TRAE SOLO的协助下,将这些“积木”组装成完整、可上线的个人网站。
通过本节的学习,你不仅掌握了一个强大的AI工具,更亲身体验了从抽象灵感到像素级完美UI的完整路径,以此证明创意与技术之间的鸿沟完全可以被跨越。
- 点赞
- 收藏
- 关注作者
评论(0)