手把手教你部署n8n调用AI绘画2-图生图
【摘要】 n8n调用ai绘画2 图生图
手把手教你部署n8n调用AI绘画2-图生图
前言:
继续n8n的AI绘画调用,今天实操下图生图
调用规范:
有单图编辑和多图融合两种。

入参图片可以是url或者base64的,公网url需要cos储存桶或者临时url都不方便,选择base64的。
单图调用:

注意key替换成实际的变量

替换图片信息:

添加读取图片节点-使用表单
{
"nodes": [
{
"parameters": {
"path": "upload-image",
"formTitle": "图片上传表单",
"formDescription": "请选择要上传的图片文件",
"formFields": {
"values": [
{
"fieldLabel": "image",
"fieldType": "file"
}
]
},
"options": {}
},
"id": "4c968eab-33ed-44a8-ae14-5cf6e642712c",
"type": "n8n-nodes-base.formTrigger",
"typeVersion": 1,
"position": [
-288,
240
],
"name": "Form Trigger",
"webhookId": "b9dccfe6-c6b6-4232-a395-56b0dbfb938f"
},
{
"parameters": {
"operation": "binaryToPropery",
"binaryPropertyName": "image",
"options": {}
},
"type": "n8n-nodes-base.extractFromFile",
"typeVersion": 1,
"position": [
-32,
240
],
"id": "19ec8b2c-3405-4c73-81d7-bc4044258e5e",
"name": "Extract from File",
"alwaysOutputData": true
}
],
"connections": {
"Form Trigger": {
"main": [
[
{
"node": "Extract from File",
"type": "main",
"index": 0
}
]
]
},
"Extract from File": {
"main": [
[]
]
}
},
"pinData": {},
"meta": {
"templateCredsSetupCompleted": true,
"instanceId": "9e19c4a0e46c313e8cb3b13ca072eed689811720461aaa35ed7907659eed9ba5"
}
}

访问表单地址:注意替换ip


提交即上传图片成功触发。
现在接到千问请求中。

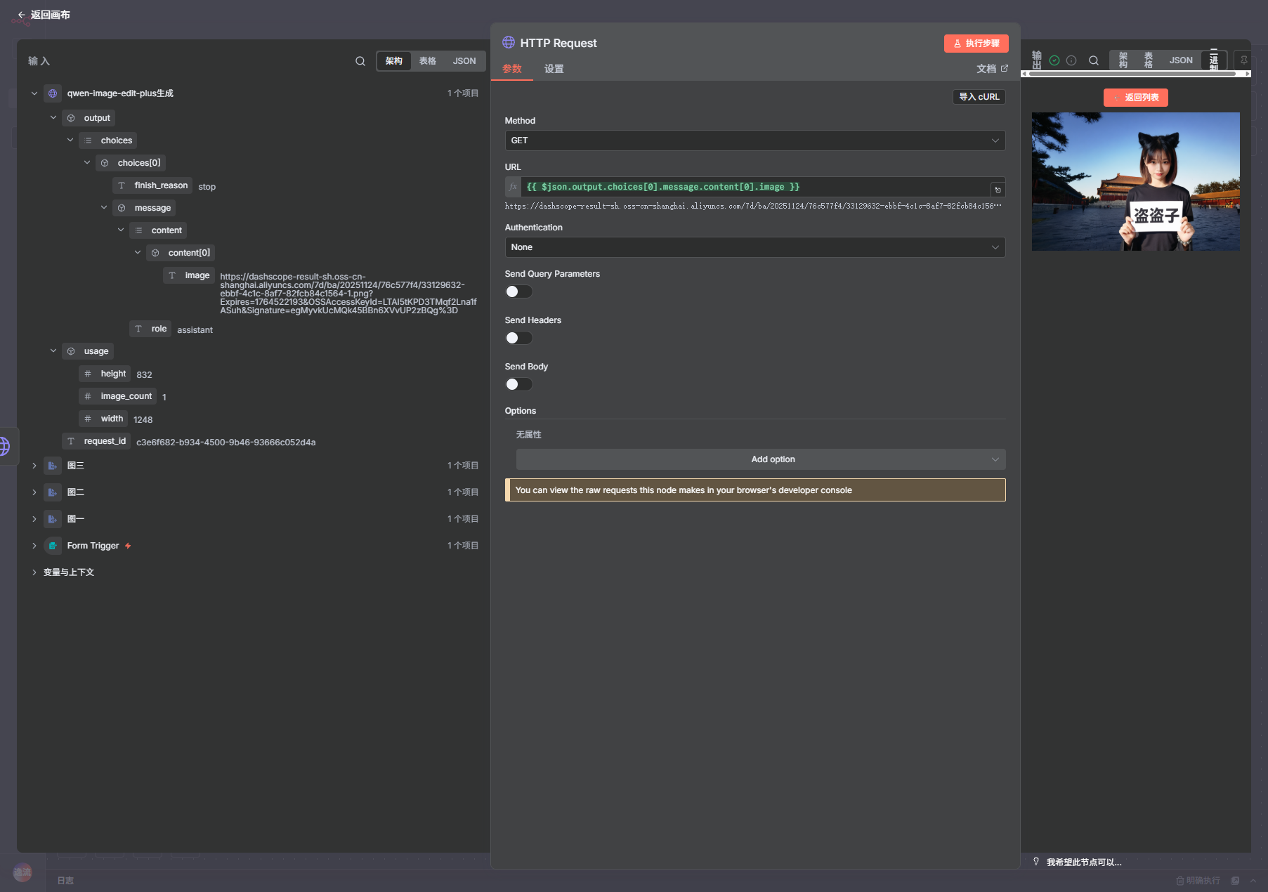
请求会返回图片地址

再调用个http请求获取图片内容即可

多图融合调用:
多图原理相同 上传多个图片,并且传参里面上传


分别解析图片为base64字符串。图一人物在图三戴着图二手链


执行完可以看到图片生成成功了


总结:
1.上传和解析都很慢,因为用的免费服务器,建议读者可以本地安装docker部署测试,成功以后再部署服务器
2.我是演示调用所以使用表单形式,实际当中可以使用图床作为url或者钩子获取请求并且获取返回
【声明】本内容来自华为云开发者社区博主,不代表华为云及华为云开发者社区的观点和立场。转载时必须标注文章的来源(华为云社区)、文章链接、文章作者等基本信息,否则作者和本社区有权追究责任。如果您发现本社区中有涉嫌抄袭的内容,欢迎发送邮件进行举报,并提供相关证据,一经查实,本社区将立刻删除涉嫌侵权内容,举报邮箱:
cloudbbs@huaweicloud.com
- 点赞
- 收藏
- 关注作者
评论(0)