【愚公系列】《Python网络爬虫从入门到精通》044-Charles工具的下载与安装
【摘要】 标题详情作者简介愚公搬代码头衔华为云特约编辑,华为云云享专家,华为开发者专家,华为产品云测专家,CSDN博客专家,CSDN商业化专家,阿里云专家博主,阿里云签约作者,腾讯云优秀博主,腾讯云内容共创官,掘金优秀博主,亚马逊技领云博主,51CTO博客专家等。近期荣誉2022年度博客之星TOP2,2023年度博客之星TOP2,2022年华为云十佳博主,2023年华为云十佳博主,2024年华为云十佳...
标题 | 详情 |
---|---|
作者简介 | 愚公搬代码 |
头衔 | 华为云特约编辑,华为云云享专家,华为开发者专家,华为产品云测专家,CSDN博客专家,CSDN商业化专家,阿里云专家博主,阿里云签约作者,腾讯云优秀博主,腾讯云内容共创官,掘金优秀博主,亚马逊技领云博主,51CTO博客专家等。 |
近期荣誉 | 2022年度博客之星TOP2,2023年度博客之星TOP2,2022年华为云十佳博主,2023年华为云十佳博主,2024年华为云十佳博主等。 |
博客内容 | .NET、Java、Python、Go、Node、前端、IOS、Android、鸿蒙、Linux、物联网、网络安全、大数据、人工智能、U3D游戏、小程序等相关领域知识。 |
欢迎 | 👍点赞、✍评论、⭐收藏 |
🚀前言
在现代软件开发与网络调试中,网络抓包工具的使用变得越来越重要。Charles作为一款功能强大的HTTP代理工具,不仅可以帮助开发者监控和分析网络请求,还能有效地进行API调试、性能测试以及数据抓取等多种操作。无论是在Web开发、移动应用测试,还是在数据分析与爬虫领域,Charles都展现出其不可或缺的价值。
在本篇文章《Charles工具的下载与安装》中,我们将详细介绍如何下载和安装Charles工具。我们将一步步带领你了解Charles的基本功能、系统要求以及安装过程中的注意事项,确保你能够顺利地将这一强大工具应用到你的工作中。同时,我们还会提供一些初步的配置建议,帮助你快速上手,充分发挥Charles的潜力。
🚀一、Charles工具的下载与安装
🔎1. 下载 Charles
🦋步骤 1:访问官方网站
-
打开 Charles 官网:https://www.charlesproxy.com/download/latest-release/ -
点击 “Download” 进入下载页面。

🦋步骤 2:选择适合的版本
-
根据你的操作系统选择对应的安装包: -
Windows: .exe
文件(支持 Windows 7/10/11) -
macOS: .dmg
文件(支持 macOS 10.12+) -
Linux: .tar.gz
压缩包(支持 Ubuntu、Debian 等)
-

🔎2. 安装 Charles
🦋2.1 Windows 系统
-
运行安装包 -
双击下载的 .exe
文件。
-
-
安装向导 -
点击 “Next” → 接受许可协议 → 选择安装路径 → 点击 “Install”。
-
-
完成安装 -
安装完成后,勾选 “Launch Charles” 启动程序。
-

🦋2.2 macOS 系统
-
挂载镜像文件 -
双击下载的 .dmg
文件,将 Charles 图标拖拽到 “Applications” 文件夹。
-
-
首次运行 -
打开 Finder → 进入 “Applications” → 双击 “Charles” 启动。 -
如果提示“无法验证开发者”,前往 系统设置 → 隐私与安全性 → 仍要打开。
-
🦋2.3 Linux 系统
-
解压安装包 tar -xzvf charles-proxy-4.6.3_amd64.tar.gz
-
运行 Charles cd charles/bin ./charles
🔎3. 激活 Charles(可选)
-
Charles 是付费软件,但有 30 天免费试用期。 -
如需长期使用,需购买许可证(官网价格:$50/年)。 -
激活方法: -
打开 Charles → 顶部菜单 Help → Register → 输入许可证密钥。
-
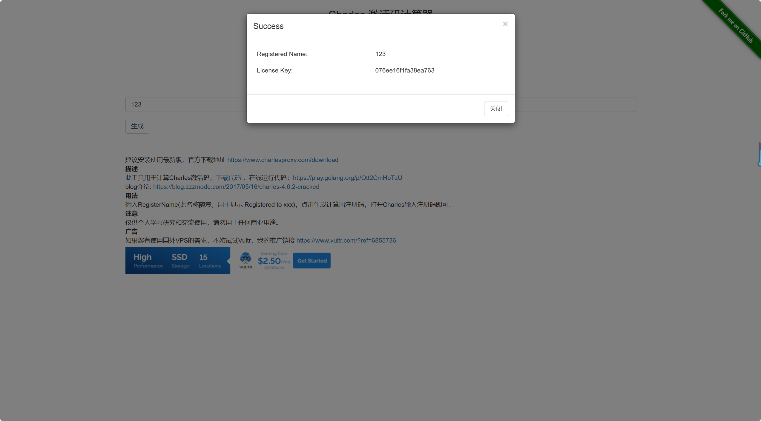
🦋3.1 charles破解
1、打开破解地址
打开下面地址
链接: https://www.zzzmode.com/mytools/charles/
输入后点击生成,不要关闭该弹窗
2、打开charles,help–Register Charles将获取到的注册码填入对应位置,点击Register重新启动
【声明】本内容来自华为云开发者社区博主,不代表华为云及华为云开发者社区的观点和立场。转载时必须标注文章的来源(华为云社区)、文章链接、文章作者等基本信息,否则作者和本社区有权追究责任。如果您发现本社区中有涉嫌抄袭的内容,欢迎发送邮件进行举报,并提供相关证据,一经查实,本社区将立刻删除涉嫌侵权内容,举报邮箱:
cloudbbs@huaweicloud.com
- 点赞
- 收藏
- 关注作者
评论(0)