【AI实战秘籍】Windows电脑安装并远程使用Stable Diffusion 3.5大模型
前言
本篇文章介绍如何在 Windows 系统电脑本地部署 Stable Diffusion 3.5,并结合 cpolar 内网穿透工具实现公网环境远程访问制作 AI 图片,无需公网 IP 也不用重复部署那么麻烦。
Stable Diffusion 3.5(简称 SD 3.5)是 Stability AI 的最新力作,是对之前 3.0 版本的一次革命性升级!这次更新不仅大幅提升了图像质量,还显著优化了运行速度,尤其是在本地部署和硬件要求上展现了更高的灵活性。最令人震撼的是,SD 3.5 能够生成百万像素级别的高分辨率图片,直接输出专业级别的图像,完全省去了二次放大的麻烦。无论你是专业人士还是日常用户,都能轻松获得高质量的成品,体验前所未有的创作自由!
Stable Diffusion 3.5 这次一口气发布了三个版本,分别是 Stable Diffusion 3.5 Large、Stable Diffusion 3.5 Large Turbo,以及要到 10 月 29 日上线的 Stable Diffusion 3.5 Medium,现在已经可以在 ComfyUI 上使用。

1. 本地部署 ComfyUI
本篇文章测试环境:Win11 专业版,8GB 显存
进入到官方 Github 中,下载 最新版 ComfyUI
ComfyUI Github:GitHub - comfyanonymous/ComfyUI: The most powerful and modular diffusion model GUI, api and backend with a graph/nodes interface.

找到免安装版本

解压保存到本地打开,进入到根目录下,有 run_cpu、run_nvidia_gpu 第一个是通过 CPU 进行解码的,第二个是通过 Nvidia 显卡进行解码的,速度会更快

双击打开这两个其中哪个脚本都可以,运行脚本

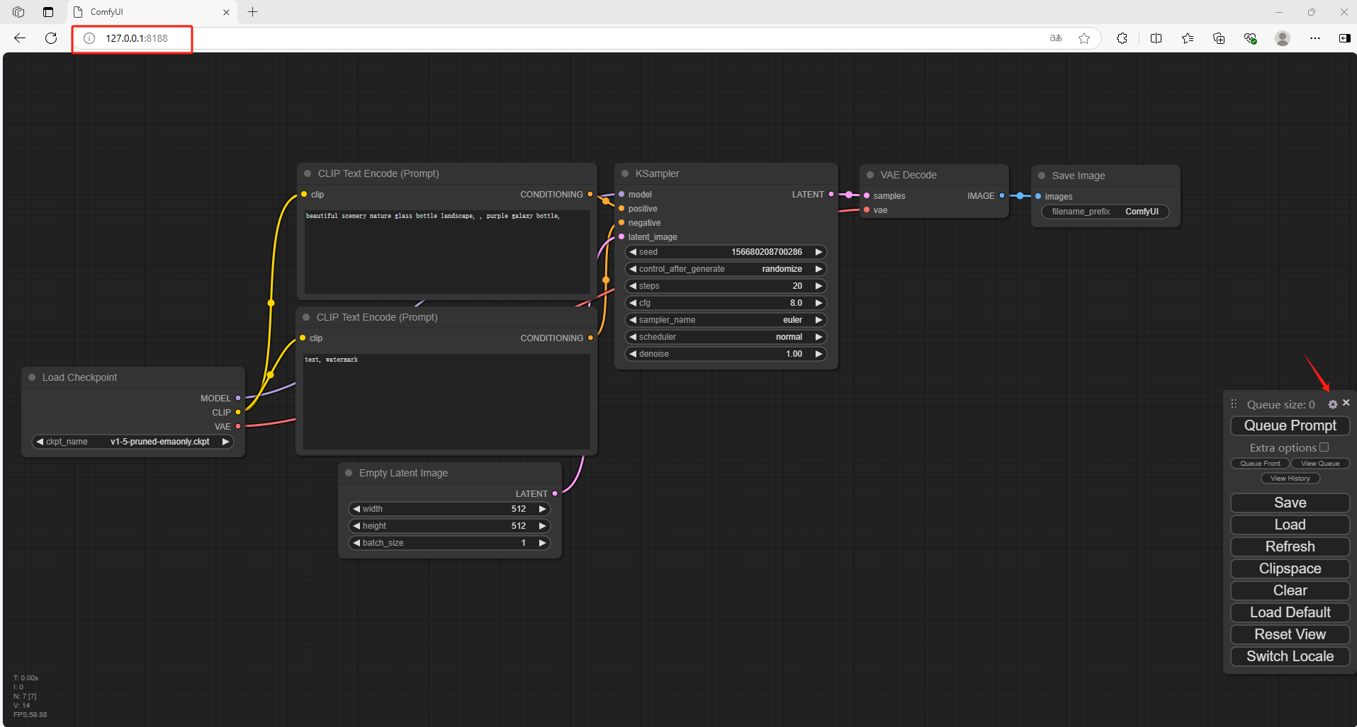
打开一个新的浏览器输入 http://127.0.0.1:8188
可以看到进入到了 ComfyUI 当中,但是默认情况下是英文,需要设置成中文

下载压缩包并解压到本地

解压后,进入到根目录,把这个文件放到 ComfyUI \ custom_nodes 目录中


回到 Comfy UI 中,点击设置,选择语言为中文



2. 下载 Stable Diffusion3.5 模型
Stable Diffusion 共发布了三款模型,分别是:
- Stable Diffusion 3.5 Large:该基础型号拥有 80 亿个参数,质量卓越,响应迅速,是 Stable Diffusion 系列中最强大的型号。该型号非常适合 1 百万像素分辨率的专业用例。【推荐 16G 以上显存】
- 稳定扩散 3.5 Large Turbo:稳定扩散 3.5 Large 的精简版仅需 4 个步骤即可生成高质量图像,且具有出色的快速依从性,速度比稳定扩散 3.5 Large 快得多。【推荐 8G 以上显存】
- Stable Diffusion 3.5 Medium(将于 10 月 29 日发布): 该模型拥有 25 亿个参数,采用改进的 MMDiT-X 架构和训练方法,可在消费级硬件上“开箱即用”,在质量和定制易用性之间取得平衡。它能够生成分辨率在 0.25 到 2 百万像素之间的图像。
本篇文章演示使用的是 第二种 3.5 Large Turbo 版本,
点击链接下载模型:stabilityai/stable-diffusion-3.5-large-turbo · Hugging Face
找到下方这两个文件

将 sd3.5_large_turbo.safetensors 文件下载到 ComfyUI/models/checkpoint 文件夹中

接下来下载 Clip 文件, 将 clip_g.safetensors、clip_l.safetensors 和 t5xxl_fp8_e4m3fn.safetensors 下载到 ComfyUI/models/clip 文件夹

回到 ComfyUI 目录中,运行一键脚本。

重新进入到浏览器当中 http://127.0.0.1:8188

3. 演示文生图
将刚才下载好的 SD3.5L_Turbo_example_workflow.json 文件拖入到 ComfyUI 界面中

然后在左侧 Clip 设置中,修改成我们刚才下载的模型

在中间的 CLIP 文本编码器中,输入英文提示词后,点击右侧 添加提示词队列

可以看到右侧已经生成了新的图片,我们在本地成功部署了 Stable Diffusion 3.5 大模型,如果想团队协作多人使用,或者在异地其他设备使用的话就需要结合 Cpolar 内网穿透实现公网访问,免去了复杂得本地部署过程,只需要一个公网地址直接就可以进入到 ComfyUI 中来使用 Stable Diffusion 3.5 文生图。
接下来教大家如何安装 Cpolar 并且将 Stable Diffusion 3.5 实现公网使用。
4. 公网使用 Stable Diffusion 3.5 大模型
下面我们 Windows 安装 Cpolar 内网穿透工具,通过 Cpolar 转发本地端口映射的 http 公网地址,我们可以很容易实现远程访问,而无需自己注册域名购买云服务器.下面是安装 cpolar 步骤
cpolar 官网地址: https://www.cpolar.com
点击进入 cpolar 官网,点击免费使用注册一个账号,并下载最新版本的 Cpolar。

登录成功后,点击下载 Cpolar 到本地并安装(一路默认安装即可)本教程选择下载 Windows 版本。

Cpolar 安装成功后,在浏览器上访问 http://localhost:9200,使用 cpolar 账号登录,登录后即可看到 Cpolar web 配置界面,结下来在 web 管理界面配置即可。

4.1 创建远程连接公网地址
登录 cpolar web UI 管理界面后,点击左侧仪表盘的隧道管理——创建隧道:
- 隧道名称:可自定义,本例使用了: comfyui 注意不要与已有的隧道名称重复
- 协议:http
- 本地地址:8188
- 域名类型:随机域名
- 地区:选择 China Top
- 高级:Http Auth:user:123(本例中用户名 user 密码 123)
点击保存

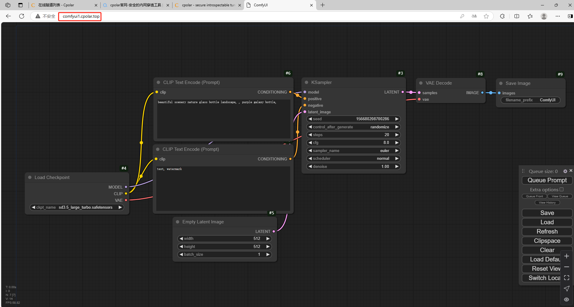
创建成功后,打开左侧在线隧道列表,可以看到刚刚通过创建隧道生成了两个公网地址,接下来就可以在其他电脑(异地)上,使用任意一个地址在浏览器中访问即可。

如下图所示,输入设置的用户名及密码(也可以不设置高级,就无需用户名密码直接登入,安全起见,建议配置高级)

可以看到成功实现使用公网地址异地远程访问本地部署的 Stable Diffusion3.5 大模型!

小结
为了方便演示,我们在上边的操作过程中使用了 cpolar 生成的 HTTP 公网地址隧道,其公网地址是随机生成的。
这种随机地址的优势在于建立速度快,可以立即使用,然而,它的缺点是网址是随机生成,这个地址在 24 小时内会发生随机变化,更适合于临时使用。
如果有长期远程访问本地 Stable Diffusion3.5 或者其他本地部署的服务的需求,但又不想每天重新配置公网地址,还想地址好看又好记,那我推荐大家选择使用固定的二级子域名方式来远程访问,带宽会更快,使用 cpolar 在其他用途还可以保留多个子域名,支持多个 cpolar 在线进程。(根据 cpolar 套餐而定)
5. 固定远程访问公网地址
由于以上使用 cpolar 所创建的隧道使用的是随机公网地址,24 小时内会随机变化,不利于长期远程访问。因此我们可以为其配置二级子域名,该地址为固定地址,不会随机变化。
注意需要将 cpolar 套餐升级至基础套餐或以上,且每个套餐对应的带宽不一样。【cpolar.cn 已备案】
登录 cpolar 官网,点击左侧的预留,选择保留二级子域名,地区选择 china vip top,然后设置一个二级子域名名称,填写备注信息,点击保留。

保留成功后复制保留的二级子域名地址:

登录 cpolar web UI 管理界面,点击左侧仪表盘的隧道管理——隧道列表,找到所要配置的隧道,点击右侧的编辑。

修改隧道信息,将保留成功的二级子域名配置到隧道中
- 域名类型:选择二级子域名
- Sub Domain:填写保留成功的二级子域名
- 地区: China VIP
点击更新

更新完成后,打开在线隧道列表,此时可以看到随机的公网地址已经发生变化,地址名称也变成了保留和固定的二级子域名名称。

最后,我们使用固定的公网地址访问 ComfyUI 可以看到访问成功,一个永久不会变化的远程访问方式即设置好了,再重新拖入文件,选择模型就可以了。

现在,你可以随时随地通过公网使用 Stable Diffusion 3.5 大模型,只需将固定的公网地址分享给团队成员,就能轻松实现高效协作,大幅提升工作效率!如果你是个人用户,无需依赖云服务器,也能在其他设备上远程登录和使用。以上就是如何在本地部署 Stable Diffusion 3.5 文生图大模型的完整教程,让你随时随地享受创作的乐趣!
- 点赞
- 收藏
- 关注作者
评论(0)