干货|深入分析GadgetInspector核心代码
目录

1 前言
1.1 简介
GadgetInspector是Black Hat 2018提出的一个Java反序列化利用链自动挖掘工具,核心技术的Java ASM,结合字节码的静态分析。根据输入JAR包和JDK已有类进行分析,最终得到利用链
本文的核心是:深入分析数据流模块(PassthroughDataflow)的每一句ASM代码,进而把握最底层的原理
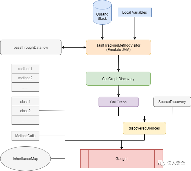
1.2 整体流程
整个流程第一步是根据JDK和输入的Jar得到所有的字节码,然后通过MethodDiscovery分析,参考第2,3章。获取所有的方法信息,类信息和继承信息。继承关系InheritanceMap指某个类的父类和实现的接口都有哪些

第二步是本文的核心,数据流分析确定:方法的参数和返回值之间的关系。利用第一步获得信息得到方法中的方法调用,结合InheritanceMap的继承关系,将所有方法进行拓扑逆排序(参考8.7)实现最先调用的方法在最前端。然后利用PassthroughDiscovery得到每个方法的参数和返回值之间的关系,也就是返回值能够被哪些参数污染
而PassthroughDiscovery的底层是TaintTrakingMethodVisitor,这个类是该项目的核心,参考第5节,他模拟了JVM Stack Frame中的Operand Stack和Local Variables Array让代码“动”起来,进而根据方法调用流程拿到具体的结果passthroughDataflow,参考第6,7和8节。这个结果从一开始是最底层的调用,所以他的第一步结果可以被第二步分析使用

后续利用上文模拟的机制,生成调用图(CallGraph)后结合漏洞触发入口(readObject等)得到discoveredSources,主要保存了方法入口和污染参数信息。在最后一步和之前所有信息合并

1.3 加载
主要是区分了SpringBoot Fat Jar,Jar Lib,War三种方式:
SpringBoot Fat Jar:一个大List,加入解压后的
BOOT-INF/classes路径,并加入BOOT-INF/lib下所有Jar Lib的路径,最终构造一个URLClassLoader用于获取所有字节码文件,JVM停止后自动删除解压路径Jar Lib:直接将所有输入的Jar Lib加入
JarClassLoader(该类继承自URLClassLoader)War:一个大List,加入解压后的
WEB-INF/classes路径,并加入WEB-INF/lib下所有Jar Lib的路径,最终构造一个URLClassLoader用于获取所有字节码文件,JVM停止后自动删除解压路径
加载字节码的核心方法来自guava库的ClassPath.from(classLoader).getAllClasses()
最终获得的都是ClassLoader对象,然后统一获得所有字节码文件
for (ClassPath.ClassInfo classInfo : ClassPath.from(classLoader).getAllClasses()) {
result.add(new ClassLoaderClassResource(classLoader, classInfo.getResourceName()));
}
加载JDK的rj.jar代码如下,利用String类拿到rt.jar的路径,构造URLClassLoader然后加载
// java.lang.String类在rt.jar中,JDK不只是rt.jar,个别类并不属于rt.jar
URL stringClassUrl = Object.class.getResource("String.class");
URLConnection connection = stringClassUrl.openConnection();
Collection<ClassResource> result = new ArrayList<>();
if (connection instanceof JarURLConnection) {
URL runtimeUrl = ((JarURLConnection) connection).getJarFileURL();
URLClassLoader classLoader = new URLClassLoader(new URL[]{runtimeUrl});
// 类似的操作
for (ClassPath.ClassInfo classInfo : ClassPath.from(classLoader).getAllClasses()) {
result.add(new ClassLoaderClassResource(classLoader, classInfo.getResourceName()));
}
}
经过测试,ClassPath.from方式拿到Jar的class文件是包含rt.jar的,大概在三万多。如果jar数量多,会出现大量的重复,造成不小的性能问题,是否存在一种方式可以直接拿到rt.jar和输入jar的所有class文件的inputStream并且不重复?(已实现,后续开源)
当然,也可能是笔者本地调试的问题,由于一些特殊原因导致出现大量的重复,这点不是文章的重点,顺便提到而已
1.4 基础
基础主要是ASM技术的一些基础,需要大致明白ASM如何解析字节码
这里给出ClassVisit和MethodVisit的顺序,以便于后续的理解
ClassVisit:大体来看visit->visitAnno->visitField或visitMethod->visitEnd
visit
[visitSource][visitModule][visitNestHost][visitPermittedSubclass][visitOuterClass]
(
visitAnnotation |
visitTypeAnnotation |
visitAttribute
)*
(
visitNestMember |
visitInnerClass |
visitRecordComponent |
visitField |
visitMethod
)*
visitEnd
MethodVisit:大体来看visitParam->visitAnno->visitCode->visitFrame或visitXxxInsn->visitMax->visitEnd
(visitParameter)*
[visitAnnotationDefault]
(visitAnnotation | visitAnnotableParameterCount | visitParameterAnnotation | visitTypeAnnotation | visitAttribute)*
[
visitCode
(
visitFrame |
visitXxxInsn |
visitLabel |
visitInsnAnnotation |
visitTryCatchBlock |
visitTryCatchAnnotation |
visitLocalVariable |
visitLocalVariableAnnotation |
visitLineNumber
)*
visitMaxs
]
visitEnd
GadgetInspector模拟了JVM Stack中Frame的Operand Stack和Local Variables Array,这一步是基础将在5.1中介绍
1.5 杂项
一些细节,比如ClassReference.Handle重写equal
可以看到判断两个类名对象Handle是否相等是根据字符串name做的,因此hashcode只需要根据name做
@Override
public boolean equals(Object o) {
if (this == o) return true;
if (o == null || getClass() != o.getClass()) return false;
Handle handle = (Handle) o;
return name != null ? name.equals(handle.name) : handle.name == null;
}
@Override
public int hashCode() {
return name != null ? name.hashCode() : 0;
}
处理jar包内的class文件,比较巧妙。可以看到创建了一个临时目录,比如windows在C:\\User\\AppData\\Local\\Temp中。添加一个shutdownHook会在JVM退出的时候调用,在这里面删除这个临时目录。而临时目录中保存的是jar中的所有class文件,用于创建输入流,然后交给ClassReader做分析
final Path tmpDir = Files.createTempDirectory("exploded-jar");
// Delete the temp directory at shutdown
Runtime.getRuntime().addShutdownHook(new Thread(() -> {
try {
deleteDirectory(tmpDir);
} catch (IOException e) {
LOGGER.error("Error cleaning up temp directory " + tmpDir.toString(), e);
}
}));
还有一些小问题,这里就不继续写了,回到重点
2 MethodDiscoveryClassVisitor
继承自ASM的ClassVisitor,主要作用是对所有字节码中的类进行观察,下文将根据ASM定义的visit顺序进行分析
2.1 visit
// 观察到某一个类的时候会先调用visit方法
public void visit ( int version, int access, String name, String signature, String superName, String[]interfaces){
// 给一些全局变量赋值
this.name = name;
this.superName = superName;
this.interfaces = interfaces;
// 接下来分析
this.isInterface = (access & Opcodes.ACC_INTERFACE) != 0;
this.members = new ArrayList<>();
// 类名
this.classHandle = new ClassReference.Handle(name);
// 注解
annotations = new HashSet<>();
// 完成自己的逻辑后需要调用super.visit继续
// 类似中间人攻击,不阻断正常流程,且可以在中间做事情
super.visit(version, access, name, signature, superName, interfaces);
}
注意到其中的(access & Opcodes.ACC_INTERFACE) != 0为什么这样可以判断是否为接口,因为Opcode中定义如下,发现每一种标识恰好二进制某一位为1,如果按位与,只要不包含该表示,那么得出结果一定是0
// 0000 0000 0000 0001
int ACC_PUBLIC = 0x0001; // class, field, method
// 0000 0000 0000 0010
int ACC_PRIVATE = 0x0002; // class, field, method
// 0000 0000 0000 0100
int ACC_PROTECTED = 0x0004; // class, field, method
// 0000 0010 0000 0000
int ACC_INTERFACE = 0x0200; // class
2.2 visitAnnotation
注解在整个流程中没有什么实际的意义
// 调用完visit后会到达visitAnnotation
public AnnotationVisitor visitAnnotation(String descriptor, boolean visible) {
annotations.add(descriptor);
// 不阻断
return super.visitAnnotation(descriptor, visible);
}
2.3 visitField
// visitField和visitMethod调用优先级一样
// 对类属性进行观察
public FieldVisitor visitField(int access, String name, String desc,
String signature, Object value) {
// 该属性非STATIC
if ((access & Opcodes.ACC_STATIC) == 0) {
Type type = Type.getType(desc);
String typeName;
if (type.getSort() == Type.OBJECT || type.getSort() == Type.ARRAY) {
// 属性类型非引用调用getInternalName得到名称
typeName = type.getInternalName();
} else {
// 普通类型直接得到类型
typeName = type.getDescriptor();
}
// 给全局变量赋值
members.add(new ClassReference.Member(name, access, new ClassReference.Handle(typeName)));
}
// 传递
return super.visitField(access, name, desc, signature, value);
}
2.4 visitMethod
// 对类里的方法进行观察
public MethodVisitor visitMethod(int access, String name, String desc, String signature, String[] exceptions) {
// 是否是STATIC
boolean isStatic = (access & Opcodes.ACC_STATIC) != 0;
//找到一个方法,添加到缓存
discoveredMethods.add(new MethodReference(
classHandle,
name,
desc,
isStatic));
// 传递
return super.visitMethod(access, name, desc, signature, exceptions);
}
2.5 visitEnd
// 最后调用的一定是visitEnd方法
public void visitEnd() {
ClassReference classReference = new ClassReference(
name,
superName,
interfaces,
isInterface,
//把所有找到的字段(属性)封装
members.toArray(new ClassReference.Member[members.size()]),
annotations);
//添加类到缓存
discoveredClasses.add(classReference);
super.visitEnd();
}
2.6 作用
得到所有类和方法信息后,进行分析获取进一步的信息,并保存供后续步骤操作
3 MethodCallDiscoveryClassVisitor
3.1 visit
@Override
public void visit(int version, int access, String name, String signature,
String superName, String[] interfaces) {
super.visit(version, access, name, signature, superName, interfaces);
if (this.name != null) {
throw new IllegalStateException("ClassVisitor already visited a class!");
}
// 记录当前visit的类
this.name = name;
}
3.2 visitMethod
在Java7以前的版本会用到jsr指令,本质原因是为了程序的兼容性,兼容Jar包和JDK一些老类
public MethodVisitor visitMethod(int access, String name, String desc,
String signature, String[] exceptions) {
// 先进行正常的方法观察
MethodVisitor mv = super.visitMethod(access, name, desc, signature, exceptions);
// 跟入4
MethodCallDiscoveryMethodVisitor modelGeneratorMethodVisitor = new MethodCallDiscoveryMethodVisitor(
api, mv, this.name, name, desc);
// 等价于return new MethodCallDiscoveryMethodVisitor(...);
return new JSRInlinerAdapter(modelGeneratorMethodVisitor, access, name, desc, signature, exceptions);
}
3.3 作用
与MethodCallDiscoveryMethodVisitor一起记录所有方法内的所有方法调用
public String Test(){
A a = new A();
a.test1();
// static
B.test2();
}
例如这里的test1和test2就是方法内的方法调用
4 MethodCallDiscoveryMethodVisitor
4.1 构造
// 内部类构造方法
public MethodCallDiscoveryMethodVisitor(final int api, final MethodVisitor mv,
final String owner, String name, String desc) {
super(api, mv);
// 记录当前方法中的所有方法调用
this.calledMethods = new HashSet<>();
// 将当前visit的method添加到全局变量
methodCalls.put(new MethodReference.Handle(new ClassReference.Handle(owner), name, desc), calledMethods);
}
4.2 visitMethodInsn
方法中的方法相关指令
@Override
public void visitMethodInsn(int opcode, String owner, String name, String desc, boolean itf) {
// visit的方法中如果存在方法调用都加入全局变量(无论static,interface还是普通调用)
calledMethods.add(new MethodReference.Handle(new ClassReference.Handle(owner), name, desc));
super.visitMethodInsn(opcode, owner, name, desc, itf);
}
4.3 作用
与MethodCallDiscoveryClassVisitor一起记录方法内的方法调用,参考3.3
5 TaintTrackingMethodVisitor
5.1 JVM Frame
分析该类离不开JVM的原理。JVM Stack在每个线程被创建时被创建,用来存放一组栈帧(Frame)

每次方法调用均会创建一个对应的Frame,方法执行完毕或者异常终止,Frame被销毁
而每个Frame的结构如下,主要由本地变量数组(local variables)和操作栈(operand stack)组成

局部变量表所需的容量大小是在编译期确定下来的,表中的变量只在当前方法调用中有效
JVM把操作数栈作为它的工作区——大多数指令都要从这里弹出数据,执行运算,然后把结果压回操作数栈。比如,iadd指令就要从操作数栈中弹出两个整数,执行加法运算,其结果又压回到操作数栈中
例如:方法调用会从当前的Stack里弹出参数,而弹出的参数就到了新的局部变量表里,执行完返回的时候就得把返回值PUSH回Stack。比如5.4中的visitCode做的事就是将参数放到局部变量表

之所以介绍JVM Frame,是因为代码模拟了比较完善的Operand Stack和Local Varialbles交互,例如方法调用会从Stack中弹出参数,方法返回值会压入栈中。根据这样的规则,进而执行数据流的分析
5.2 SavedVariableState
在5.1中介绍stack和local variables因为在TaintTrackingMethodVisitor中自行实现了这样的结构
注意到这里保存的Set集合,实际上代码中要么是空Set和Null做占位,要么保存的是实际有意义的值,也就是污染点
污染点的含义是参数索引,进而分析影响返回值的参数是什么。那为什么要用Set不会数组或List呢?因为Set自带去重,分析代码中会往Stack中设置多次污染信息(见后文分析)
private static class SavedVariableState<T> {
// [local variables]
List<Set<T>> localVars;
// [operand stack]
List<Set<T>> stackVars;
// 新建构造
public SavedVariableState() {
localVars = new ArrayList<>();
stackVars = new ArrayList<>();
}
// 复制构造
public SavedVariableState(SavedVariableState<T> copy) {
this.localVars = new ArrayList<>(copy.localVars.size());
this.stackVars = new ArrayList<>(copy.stackVars.size());
for (Set<T> original : copy.localVars) {
this.localVars.add(new HashSet<>(original));
}
for (Set<T> original : copy.stackVars) {
this.stackVars.add(new HashSet<>(original));
}
}
// 根据传入值合并
public void combine(SavedVariableState<T> copy) {
for (int i = 0; i < copy.localVars.size(); i++) {
while (i >= this.localVars.size()) {
this.localVars.add(new HashSet<T>());
}
this.localVars.get(i).addAll(copy.localVars.get(i));
}
for (int i = 0; i < copy.stackVars.size(); i++) {
while (i >= this.stackVars.size()) {
this.stackVars.add(new HashSet<T>());
}
this.stackVars.get(i).addAll(copy.stackVars.get(i));
}
}
}
5.3 构造
有一些变量将在后文分析
// 根据已有类信息分析生成的[子类->[祖先类,祖先的子类...父类]]
private final InheritanceMap inheritanceMap;
// 暂不分析
private final Map<MethodReference.Handle, Set<Integer>> passthroughDataflow;
// 一个工具类,暂不分析
private final AnalyzerAdapter analyzerAdapter;
// public/private...
private final int access;
// 方法名
private final String name;
// void(int a) -> (I)V
private final String desc;
// 泛型,这里没用
private final String signature;
// 异常,这里没用
private final String[] exceptions;
public TaintTrackingMethodVisitor(...) {
super(api, new AnalyzerAdapter(owner, access, name, desc, mv));
// 一系列赋值
this.inheritanceMap = inheritanceMap;
......
}
// stack和local variables
private SavedVariableState<T> savedVariableState = new SavedVariableState<T>();
// 处理goto问题,暂不分析
private Map<Label, SavedVariableState<T>> gotoStates = new HashMap<Label, SavedVariableState<T>>();
// 处理异常问题,暂不分析
private Set<Label> exceptionHandlerLabels = new HashSet<Label>();
5.4 visitCode
最先调用visitCode,在进入方法体的时候
这是数据流动的起始位置,注意到根据实际情况在局部变量表里设置参数,这是模拟JVM真实的情况,以便于后续数据流分析
// 首先执行的方法
public void visitCode() {
super.visitCode();
// 清空stack和local variables
savedVariableState.localVars.clear();
savedVariableState.stackVars.clear();
if ((this.access & Opcodes.ACC_STATIC) == 0) {
// 如果方法非static那么local variables[0]=this
// 这里没有给出实际的值,而是直接占了一位
savedVariableState.localVars.add(new HashSet<T>());
}
// 方法参数类型
for (Type argType : Type.getArgumentTypes(desc)) {
// size只会是1或2
for (int i = 0; i < argType.getSize(); i++) {
// 根据size将所有参数都占位
savedVariableState.localVars.add(new HashSet<T>());
}
}
}
5.5 push & pop & get
模拟Stack的push和pop操作
// 模拟stack的push
private void push(T ... possibleValues) {
Set<T> vars = new HashSet<>();
for (T s : possibleValues) {
vars.add(s);
}
savedVariableState.stackVars.add(vars);
}
// 模拟stack的push,直接设置Set
private void push(Set<T> possibleValues) {
savedVariableState.stackVars.add(possibleValues);
}
// 模拟stack的pop
private Set<T> pop() {
// 注意stack后入先出,所以是最后一个
return savedVariableState.stackVars.remove(savedVariableState.stackVars.size()-1);
}
private Set<T> get(int stackIndex) {
// 假设stack大小为10,传入index是3,那么get的索引为6,是第7个
return savedVariableState.stackVars.get(savedVariableState.stackVars.size()-1-stackIndex);
}
5.6 visitFrame
visitFrame在visitCode后调用
主要作用是根据ASM给出“正确”的Frame计算方法同步当前模拟的Stack和局部变量表,确保不出现问题
第一步判断的F_NEW原因可以参考ASM源码:Must be Opcodes.F_NEW for expanded frames
几个参数的意义参考ASM文档:
type:the type of this stack map frame
nLocal:the number of local variables in the visited frame
local:the local variable types in this frame.This array must not be modified
nStack:the number of operand stack elements in the visited frame
stack:the operand stack types in this frame.This array must not be modified
public void visitFrame(int type, int nLocal, Object[] local, int nStack, Object[] stack) {
if (type != Opcodes.F_NEW) {
throw new IllegalStateException("Compressed frame encountered; class reader should use accept() with EXPANDED_FRAMES option.");
}
int stackSize = 0;
for (int i = 0; i < nStack; i++) {
Object typ = stack[i];
int objectSize = 1;
// long和double的大小为2
if (typ.equals(Opcodes.LONG) || typ.equals(Opcodes.DOUBLE)) {
objectSize = 2;
}
for (int j = savedVariableState.stackVars.size(); j < stackSize+objectSize; j++) {
// 根据size在模拟stack中占位
savedVariableState.stackVars.add(new HashSet<T>());
}
// 统计总stack大小
stackSize += objectSize;
}
int localSize = 0;
for (int i = 0; i < nLocal; i++) {
Object typ = local[i];
int objectSize = 1;
// 类似
if (typ.equals(Opcodes.LONG) || typ.equals(Opcodes.DOUBLE)) {
objectSize = 2;
}
// 类似,占位
for (int j = savedVariableState.localVars.size(); j < localSize+objectSize; j++) {
savedVariableState.localVars.add(new HashSet<T>());
}
// 统计
localSize += objectSize;
}
// 根据统计出的真实size进行缩容,达到一致
for (int i = savedVariableState.stackVars.size() - stackSize; i > 0; i--) {
savedVariableState.stackVars.remove(savedVariableState.stackVars.size()-1);
}
// 根据统计出的真实size进行缩容,达到一致
for (int i = savedVariableState.localVars.size() - localSize; i > 0; i--) {
savedVariableState.localVars.remove(savedVariableState.localVars.size()-1);
}
// 传递
super.visitFrame(type, nLocal, local, nStack, stack);
// 验证
sanityCheck();
}
private void sanityCheck() {
// 利用analyzerAdapter计算和验证stack的size
if (analyzerAdapter.stack != null && savedVariableState.stackVars.size() != analyzerAdapter.stack.size()) {
throw new IllegalStateException("Bad stack size.");
}
}
5.7 visitXxxInsn
根据opcode和操作数进行push和pop操作,模拟了JVM Frame中的OperandStack操作
5.7.1 visitInsn
访问0操作数指令
public void visitInsn(int opcode) {
// 这些是临时变量,用于复制等指令
Set<T> saved0, saved1, saved2, saved3;
// 对模拟stack的size进行验证
sanityCheck();
switch(opcode) {
// NOP跳过
case Opcodes.NOP:
break;
// push null
case Opcodes.ACONST_NULL:
// push int
case Opcodes.ICONST_M1:
case Opcodes.ICONST_0:
case Opcodes.ICONST_1:
case Opcodes.ICONST_2:
case Opcodes.ICONST_3:
case Opcodes.ICONST_4:
case Opcodes.ICONST_5:
case Opcodes.FCONST_0:
case Opcodes.FCONST_1:
case Opcodes.FCONST_2:
// 模拟进行一次push
push();
break;
// long和double的size为2
case Opcodes.LCONST_0:
case Opcodes.LCONST_1:
case Opcodes.DCONST_0:
case Opcodes.DCONST_1:
// size为2需要两次push
push();
push();
break;
// 这里是push各种类型的数组的索引对应的值
// array,index -> value
case Opcodes.IALOAD:
case Opcodes.FALOAD:
case Opcodes.AALOAD:
case Opcodes.BALOAD:
case Opcodes.CALOAD:
case Opcodes.SALOAD:
// 弹出数组引用和弹出index
pop();
pop();
// push进去value
push();
break;
// long和double的size为2
case Opcodes.LALOAD:
case Opcodes.DALOAD:
// 弹出数组引用和弹出index
pop();
pop();
// 两次push因为size为2
push();
push();
break;
// 弹出各种数组以及index和value
case Opcodes.IASTORE:
case Opcodes.FASTORE:
case Opcodes.AASTORE:
case Opcodes.BASTORE:
case Opcodes.CASTORE:
case Opcodes.SASTORE:
// value
pop();
// index
pop();
// array
pop();
break;
// 多pop一次因为size为2
case Opcodes.LASTORE:
case Opcodes.DASTORE:
pop();
pop();
pop();
pop();
break;
// 显而易见
case Opcodes.POP:
pop();
break;
// 显而易见
case Opcodes.POP2:
pop();
pop();
break;
// 复制栈顶元素
case Opcodes.DUP:
push(get(0));
break;
// 复制栈顶插入到第2位
case Opcodes.DUP_X1:
saved0 = pop();
saved1 = pop();
push(saved0);
push(saved1);
push(saved0);
break;
// 复制栈顶插入到第3位
case Opcodes.DUP_X2:
saved0 = pop(); // a
saved1 = pop(); // b
saved2 = pop(); // c
push(saved0); // a
push(saved2); // c
push(saved1); // b
push(saved0); // a
break;
// 复制栈顶两个
case Opcodes.DUP2:
push(get(1));
push(get(1));
break;
// 复制两个并向下插入
// ..., value3 , value2 , value1 →
// ..., value2 , value1 , value3 , value2 , value1
case Opcodes.DUP2_X1:
saved0 = pop();// value1
saved1 = pop();// value2
saved2 = pop();// value3
push(saved1);// value2
push(saved0);// value1
push(saved2);// value3
push(saved1);// value2
push(saved0);// value1
break;
// 复制两个再向下两个插入
// ..., value4 , value3 , value2 , value1 →
// ..., value2 , value1 , value4 , value3 , value2 , value1
case Opcodes.DUP2_X2:
saved0 = pop();
saved1 = pop();
saved2 = pop();
saved3 = pop();
push(saved1);
push(saved0);
push(saved3);
push(saved2);
push(saved1);
push(saved0);
break;
// 交换栈顶和第二个元素
case Opcodes.SWAP:
saved0 = pop();
saved1 = pop();
push(saved0);
push(saved1);
break;
// 取栈顶两元素做完数学操作后push结果
case Opcodes.IADD:
case Opcodes.FADD:
case Opcodes.ISUB:
case Opcodes.FSUB:
case Opcodes.IMUL:
case Opcodes.FMUL:
case Opcodes.IDIV:
case Opcodes.FDIV:
case Opcodes.IREM:
case Opcodes.FREM:
pop();
pop();
push();
break;
// long和size都乘2
case Opcodes.LADD:
case Opcodes.DADD:
case Opcodes.LSUB:
case Opcodes.DSUB:
case Opcodes.LMUL:
case Opcodes.DMUL:
case Opcodes.LDIV:
case Opcodes.DDIV:
case Opcodes.LREM:
case Opcodes.DREM:
pop();
pop();
pop();
pop();
push();
push();
break;
// 取出栈顶元素判断是否为int
// 结果push回去
case Opcodes.INEG:
case Opcodes.FNEG:
pop();
push();
break;
// long和double都乘2
case Opcodes.LNEG:
case Opcodes.DNEG:
pop();
pop();
push();
push();
break;
// 取栈顶两个进行位运算
// 结果push回去
case Opcodes.ISHL:
case Opcodes.ISHR:
case Opcodes.IUSHR:
pop();
pop();
push();
break;
// long和double的size为2
// 操作数是int为1所以是3次pop
case Opcodes.LSHL:
case Opcodes.LSHR:
case Opcodes.LUSHR:
pop();
pop();
pop();
push();
push();
break;
// 取栈顶两个进行位运算
// 结果push回去
case Opcodes.IAND:
case Opcodes.IOR:
case Opcodes.IXOR:
pop();
pop();
push();
break;
// long和double的size为2
// long和long自己操作,所以是4次pop
case Opcodes.LAND:
case Opcodes.LOR:
case Opcodes.LXOR:
pop();
pop();
pop();
pop();
push();
push();
break;
// 类型转换结果push回去
case Opcodes.I2B:
case Opcodes.I2C:
case Opcodes.I2S:
case Opcodes.I2F:
pop();
push();
break;
// 转long要2次push
case Opcodes.I2L:
case Opcodes.I2D:
pop();
push();
push();
break;
// long转要2次pop
case Opcodes.L2I:
case Opcodes.L2F:
pop();
pop();
push();
break;
// long转double各2次
case Opcodes.D2L:
case Opcodes.L2D:
pop();
pop();
push();
push();
break;
// float转int
case Opcodes.F2I:
pop();
push();
break;
// long是2次
case Opcodes.F2L:
case Opcodes.F2D:
pop();
push();
push();
break;
// double是2次
case Opcodes.D2I:
case Opcodes.D2F:
pop();
pop();
push();
break;
// 比较栈顶两个long,结果push
case Opcodes.LCMP:
pop();
pop();
pop();
pop();
push();
break;
// 比较栈顶两个float,结果push
case Opcodes.FCMPL:
case Opcodes.FCMPG:
pop();
pop();
push();
break;
// 比较栈顶两个double,结果push
case Opcodes.DCMPL:
case Opcodes.DCMPG:
pop();
pop();
pop();
pop();
push();
break;
// return弹出一个
case Opcodes.IRETURN:
case Opcodes.FRETURN:
case Opcodes.ARETURN:
pop();
break;
// size为2
case Opcodes.LRETURN:
case Opcodes.DRETURN:
pop();
pop();
break;
// void没操作
case Opcodes.RETURN:
break;
// 算数组长度
case Opcodes.ARRAYLENGTH:
pop();
push();
break;
// 抛出异常类似return
case Opcodes.ATHROW:
pop();
break;
// 监视对象,弹出1个即可
case Opcodes.MONITORENTER:
case Opcodes.MONITOREXIT:
pop();
break;
default:
throw new IllegalStateException("Unsupported opcode: " + opcode);
}
// 传递
super.visitInsn(opcode);
// stack校验
sanityCheck();
}
5.7.2 visitIntInsn
单int操作数指令
// 类似上文
public void visitIntInsn(int opcode, int operand) {
switch(opcode) {
// push一个值
case Opcodes.BIPUSH:
case Opcodes.SIPUSH:
push();
break;
// 弹出一个size创建数组push回去引用
case Opcodes.NEWARRAY:
pop();
push();
break;
default:
throw new IllegalStateException("Unsupported opcode: " + opcode);
}
// 传递
super.visitIntInsn(opcode, operand);
// stack校验
sanityCheck();
}
5.7.3 visitVarInsn
加载或存储局部变量值的指令
能够进行数据流动正式因为这一步从局部变量表获得或设置数据,而局部变量表数据是从5.4中获得,形成一个完整的流程
模拟JVM进行PUSH/POP操作
@Override
public void visitVarInsn(int opcode, int var) {
// 同步到本地模拟local variables
for (int i = savedVariableState.localVars.size(); i <= var; i++) {
savedVariableState.localVars.add(new HashSet<T>());
}
// 临时变量
Set<T> saved0;
switch(opcode) {
// push int/float
case Opcodes.ILOAD:
case Opcodes.FLOAD:
push();
break;
// push long/double
case Opcodes.LLOAD:
case Opcodes.DLOAD:
push();
push();
break;
// push object
case Opcodes.ALOAD:
// 从局部变量表里push一个object
push(savedVariableState.localVars.get(var));
break;
// pop int/float -> 加入局部变量表
case Opcodes.ISTORE:
case Opcodes.FSTORE:
pop();
savedVariableState.localVars.set(var, new HashSet<T>());
break;
// size为2
case Opcodes.DSTORE:
case Opcodes.LSTORE:
pop();
pop();
savedVariableState.localVars.set(var, new HashSet<T>());
break;
// pop object -> 加入局部变量表
case Opcodes.ASTORE:
saved0 = pop();
savedVariableState.localVars.set(var, saved0);
break;
// JSR相关,对stack和局部变量表没用影响
case Opcodes.RET:
break;
default:
throw new IllegalStateException("Unsupported opcode: " + opcode);
}
// 传递
super.visitVarInsn(opcode, var);
// stack校验
sanityCheck();
}
5.7.4 visitTypeInsn
以类的内部名称作为参数的指令
@Override
public void visitTypeInsn(int opcode, String type) {
switch(opcode) {
// push object
case Opcodes.NEW:
push();
break;
// 弹出个size后push数组
case Opcodes.ANEWARRAY:
pop();
push();
break;
// 检查类型,stack不变化
case Opcodes.CHECKCAST:
break;
// 判断类是否一致
// pop类引用,push结果
case Opcodes.INSTANCEOF:
pop();
push();
break;
default:
throw new IllegalStateException("Unsupported opcode: " + opcode);
}
// 传递
super.visitTypeInsn(opcode, type);
// stack校验
sanityCheck();
}
5.7.5 visitFieldInsn
加载或存储对象字段值的指令
程序在这一步并没有过多的操作,只是简单的POP和PUSH
@Override
public void visitFieldInsn(int opcode, String owner, String name, String desc) {
// size
int typeSize = Type.getType(desc).getSize();
switch (opcode) {
// 获得static属性push进去
case Opcodes.GETSTATIC:
for (int i = 0; i < typeSize; i++) {
push();
}
break;
// 设置static属性pop出
case Opcodes.PUTSTATIC:
for (int i = 0; i < typeSize; i++) {
pop();
}
break;
// pop出对象
// 从对象里获取的值push进去
case Opcodes.GETFIELD:
// ref
pop();
for (int i = 0; i < typeSize; i++) {
// value
push();
}
break;
// pop出对象和值
// 设置到对象里面(不影响stack)
case Opcodes.PUTFIELD:
for (int i = 0; i < typeSize; i++) {
// value
pop();
}
// ref
pop();
break;
default:
throw new IllegalStateException("Unsupported opcode: " + opcode);
}
// 传递
super.visitFieldInsn(opcode, owner, name, desc);
// stack校验
sanityCheck();
}
5.7.6 visitMethodInsn
方法调用,比较核心的方法
根据方法调用需要的参数,在Stack中POP,这是对真实情况的模拟
如果是构造方法,那么argTaint第0位的this添加到污染
如果是void ObjectInputStream.defaultReadObject()不传参,这时候对象本身this就是污染,给当前局部变量表第0位设置污染(这种情况下这一步拿不到污染,在后续的数据流中得到污染)
如果目前的方法恰好匹配到白名单(很可能存在漏洞)那么白名单函数的参数位置设置到污染(其实白名单就是简化了分析,固定出了哪些类的哪些函数是存在漏洞的,它的第几个参数是可被污染的,如果匹配到白名单,直接设置该参数即可)
根据已有的passthroughDataflow得到与返回值有关的参数索引Set,加入污染(这一步是外部生成的,也就是Visit其他类的生成的,根据已有信息进行污点设置。参考8.7中的分析,调用链最末端的最优先被分析,因此调用到的方法必然已被visit分析过。由于Set的特性,并不会冲突,只是一次补充的效果)
如果当前类是集合类子类,认为集合中所有元素都是污染,这里不得到结果,只是设置污染,然后继续分析;如果返回对象或数组,认为返回是污染,这个结果是要并入PUSH的污染中的
最后把污染结果入栈,这模拟的就是执行完方法的PUSH返回值(代码第二次的PUSH是为了补位)
进一步的分析参考7.5
给出一个非STATIC方法调用的图

@Override
public void visitMethodInsn(int opcode, String owner, String name, String desc, boolean itf) {
// 方法信息,这里Handle是重新
final MethodReference.Handle methodHandle = new MethodReference.Handle(
new ClassReference.Handle(owner), name, desc);
// 所有参数类型
Type[] argTypes = Type.getArgumentTypes(desc);
// 非静态调用
if (opcode != Opcodes.INVOKESTATIC) {
// 如果执行的非静态方法,则本地变量[0]=this
// 这里获得的参数类型argTypes中不存在this,需要手动加
Type[] extendedArgTypes = new Type[argTypes.length+1];
System.arraycopy(argTypes, 0, extendedArgTypes, 1, argTypes.length);
// 把this的type加到argTypes[0]
extendedArgTypes[0] = Type.getObjectType(owner);
argTypes = extendedArgTypes;
}
// 返回类型和size
final Type returnType = Type.getReturnType(desc);
final int retSize = returnType.getSize();
switch (opcode) {
// 四种方法调用
case Opcodes.INVOKESTATIC:
case Opcodes.INVOKEVIRTUAL:
case Opcodes.INVOKESPECIAL:
case Opcodes.INVOKEINTERFACE:
// 构造污染参数集合,方法调用前先把操作数入栈
final List<Set<T>> argTaint = new ArrayList<Set<T>>(argTypes.length);
for (int i = 0; i < argTypes.length; i++) {
// 占位
argTaint.add(null);
}
for (int i = 0; i < argTypes.length; i++) {
Type argType = argTypes[i];
// 方法调用需要消耗掉这些参数,全部pop了
if (argType.getSize() > 0) {
for (int j = 0; j < argType.getSize() - 1; j++) {
pop();
}
// 根据参数类型大小,从栈底获取入参,参数入栈是从右到左的
// 整体过程参考图片
argTaint.set(argTypes.length - 1 - i, pop());
}
}
Set<T> resultTaint;
// 构造
if (name.equals("<init>")) {
// 如果被调用的方法是构造方法,则直接通过this污染
// 之前已经设置第0位是this
resultTaint = argTaint.get(0);
} else {
resultTaint = new HashSet<>();
}
// void ObjectInputStream.defaultReadObject()
if (owner.equals("java/io/ObjectInputStream") && name.equals("defaultReadObject") && desc.equals("()V")) {
// this加入到局部变量表,污染与参数无关
savedVariableState.localVars.get(0).addAll(argTaint.get(0));
}
// 这是一个很大的白名单,在下文给出
for (Object[] passthrough : PASSTHROUGH_DATAFLOW) {
// 恰好匹配到item
if (passthrough[0].equals(owner) && passthrough[1].equals(name) && passthrough[2].equals(desc)) {
for (int i = 3; i < passthrough.length; i++) {
// 保存信息
resultTaint.addAll(argTaint.get((Integer)passthrough[i]));
}
}
}
// 方法返回值与哪个参数有关系(见7,8)
if (passthroughDataflow != null) {
// 与哪个参数有关
Set<Integer> passthroughArgs = passthroughDataflow.get(methodHandle);
if (passthroughArgs != null) {
for (int arg : passthroughArgs) {
// 污点是第几个参数
resultTaint.addAll(argTaint.get(arg));
}
}
}
// 如果对象实现java.util.Collection或java.util.Map
// 则假定任何接受对象的方法都污染了collection
// 假设任何返回对象的方法都返回集合的污点
if (opcode != Opcodes.INVOKESTATIC && argTypes[0].getSort() == Type.OBJECT) {
// 获取被调用函数的所有基类
Set<ClassReference.Handle> parents = inheritanceMap.getSuperClasses(new ClassReference.Handle(argTypes[0].getClassName().replace('.', '/')));
// 如果基类中存在collection或map
if (parents != null && (parents.contains(new ClassReference.Handle("java/util/Collection")) ||
parents.contains(new ClassReference.Handle("java/util/Map")))) {
// 如果该类为集合类,则存储的所有元素都是污染
for (int i = 1; i < argTaint.size(); i++) {
argTaint.get(0).addAll(argTaint.get(i));
}
// 如果返回是对象或数组,认为this是污染
if (returnType.getSort() == Type.OBJECT || returnType.getSort() == Type.ARRAY) {
resultTaint.addAll(argTaint.get(0));
}
}
}
// 如果有返回
if (retSize > 0) {
// 污染结果入栈
push(resultTaint);
// return的push从1开始,少1位
for (int i = 1; i < retSize; i++) {
push();
}
}
break;
default:
throw new IllegalStateException("Unsupported opcode: " + opcode);
}
// 传递
super.visitMethodInsn(opcode, owner, name, desc, itf);
// stack校验
sanityCheck();
}
白名单
private static final Object[][] PASSTHROUGH_DATAFLOW = new Object[][] {
{ "java/lang/Object", "toString", "()Ljava/lang/String;", 0 },
{ "java/io/ObjectInputStream", "readObject", "()Ljava/lang/Object;", 0},
{ "java/io/ObjectInputStream", "readFields", "()Ljava/io/ObjectInputStream$GetField;", 0},
......
}
5.7.7 visitInvokeDynamicInsn
动态调用方法
@Override
public void visitInvokeDynamicInsn(String name, String desc, Handle bsm, Object... bsmArgs) {
// 参数总size
int argsSize = 0;
for (Type type : Type.getArgumentTypes(desc)) {
argsSize += type.getSize();
}
// 返回size
int retSize = Type.getReturnType(desc).getSize();
// 方法调用需要pop参数
for (int i = 0; i < argsSize; i++) {
pop();
}
// 返回值需要push进去
for (int i = 0; i < retSize; i++) {
push();
}
// 传递
super.visitInvokeDynamicInsn(name, desc, bsm, bsmArgs);
// stack校验
sanityCheck();
}
5.7.8 visitJumpInsn
跳到其他操作的操作
jump后应该处理Stack和局部变量表的问题
@Override
public void visitJumpInsn(int opcode, Label label) {
switch (opcode) {
// 取出栈顶元素判断
case Opcodes.IFEQ:
case Opcodes.IFNE:
case Opcodes.IFLT:
case Opcodes.IFGE:
case Opcodes.IFGT:
case Opcodes.IFLE:
case Opcodes.IFNULL:
case Opcodes.IFNONNULL:
pop();
break;
// 取出栈顶两个元素判断
case Opcodes.IF_ICMPEQ:
case Opcodes.IF_ICMPNE:
case Opcodes.IF_ICMPLT:
case Opcodes.IF_ICMPGE:
case Opcodes.IF_ICMPGT:
case Opcodes.IF_ICMPLE:
case Opcodes.IF_ACMPEQ:
case Opcodes.IF_ACMPNE:
pop();
pop();
break;
// goto
case Opcodes.GOTO:
break;
// 跳转子程序
// push地址
case Opcodes.JSR:
push();
super.visitJumpInsn(opcode, label);
return;
default:
throw new IllegalStateException("Unsupported opcode: " + opcode);
}
// 合并goto后的stack和local variables
mergeGotoState(label, savedVariableState);
// 传递
super.visitJumpInsn(opcode, label);
// stack校验
sanityCheck();
}
private void mergeGotoState(Label label, SavedVariableState savedVariableState) {
if (gotoStates.containsKey(label)) {
// goto需要合并stack和local variables
SavedVariableState combinedState = new SavedVariableState(gotoStates.get(label));
combinedState.combine(savedVariableState);
// 出现过的label直接合并
gotoStates.put(label, combinedState);
} else {
gotoStates.put(label, new SavedVariableState(savedVariableState));
}
}
5.7.9 visitLabel
标签指定了紧接着它将被访问的指令
@Override
public void visitLabel(Label label) {
// 如果跳转label已被初始化过
if (gotoStates.containsKey(label)) {
// 从已被初始化过的地方拿到stack和局部变量表信息
savedVariableState = new SavedVariableState(gotoStates.get(label));
}
// 如果是异常label,类似return需要把异常push进去
if (exceptionHandlerLabels.contains(label)) {
// 只是占位
push(new HashSet<T>());
}
// 传递
super.visitLabel(label);
// stack校验
sanityCheck();
}
5.7.10 visitLdcInsn
常量池操作
@Override
public void visitLdcInsn(Object cst) {
// push 常量池
// size为2
if (cst instanceof Long || cst instanceof Double) {
push();
push();
} else {
// size为1
push();
}
// 传递
super.visitLdcInsn(cst);
// stack校验
sanityCheck();
}
5.7.11 visitTableSwitchInsn
通过索引访问跳转表并跳转
@Override
public void visitTableSwitchInsn(int min, int max, Label dflt, Label... labels) {
// pop index
pop();
// 根据跳转label合并状态
mergeGotoState(dflt, savedVariableState);
for (Label label : labels) {
mergeGotoState(label, savedVariableState);
}
// 传递
super.visitTableSwitchInsn(min, max, dflt, labels);
// stack校验
sanityCheck();
}
5.7.12 visitLookupSwitchInsn
通过键匹配和跳转访问跳转表
任何跳转都需要处理Stack和局部变量表
@Override
public void visitLookupSwitchInsn(Label dflt, int[] keys, Label[] labels) {
// pop key
pop();
// 根据跳转label合并状态
mergeGotoState(dflt, savedVariableState);
for (Label label : labels) {
mergeGotoState(label, savedVariableState);
}
// 传递
super.visitLookupSwitchInsn(dflt, keys, labels);
// stack校验
sanityCheck();
}
5.7.13 visitMultiANewArrayInsn
创建新的多维数组
@Override
public void visitMultiANewArrayInsn(String desc, int dims) {
// 每个维度有个size
for (int i = 0; i < dims; i++) {
pop();
}
// 创建完把引用push回去
push();
// 传递
super.visitMultiANewArrayInsn(desc, dims);
// stack校验
sanityCheck();
}
5.7.14 visitOthers
这部分基本没有业务逻辑,也没有POP/PUSH操作
@Override
public AnnotationVisitor visitInsnAnnotation(int typeRef, TypePath typePath, String desc, boolean visible) {
return super.visitInsnAnnotation(typeRef, typePath, desc, visible);
}
@Override
public void visitTryCatchBlock(Label start, Label end, Label handler, String type) {
// 异常label保存
exceptionHandlerLabels.add(handler);
super.visitTryCatchBlock(start, end, handler, type);
}
@Override
public AnnotationVisitor visitTryCatchAnnotation(int typeRef, TypePath typePath, String desc, boolean visible) {
return super.visitTryCatchAnnotation(typeRef, typePath, desc, visible);
}
@Override
public void visitMaxs(int maxStack, int maxLocals) {
super.visitMaxs(maxStack, maxLocals);
}
@Override
public void visitEnd() {
// visit完毕
super.visitEnd();
}
5.8 xxxTaint
一些出入栈和局部变量表的操作
这些方法并不影响Stack的POP/PUSH,只是往已有的位置设置污染信息
protected Set<T> getStackTaint(int index) {
// 出栈,注意是栈结构,index=0为栈顶
return savedVariableState.stackVars.get(savedVariableState.stackVars.size()-1-index);
}
protected void setStackTaint(int index, T ... possibleValues) {
Set<T> values = new HashSet<T>();
for (T value : possibleValues) {
values.add(value);
}
// 入栈,index=0为栈顶
savedVariableState.stackVars.set(savedVariableState.stackVars.size()-1-index, values);
}
protected void setStackTaint(int index, Collection<T> possibleValues) {
// 同上
Set<T> values = new HashSet<T>();
values.addAll(possibleValues);
savedVariableState.stackVars.set(savedVariableState.stackVars.size()-1-index, values);
}
protected Set<T> getLocalTaint(int index) {
// 局部变量表直接操作
return savedVariableState.localVars.get(index);
}
protected void setLocalTaint(int index, T ... possibleValues) {
// 局部变量表直接操作
Set<T> values = new HashSet<T>();
for (T value : possibleValues) {
values.add(value);
}
savedVariableState.localVars.set(index, values);
}
protected void setLocalTaint(int index, Collection<T> possibleValues) {
// 局部变量表直接操作
Set<T> values = new HashSet<T>();
values.addAll(possibleValues);
savedVariableState.localVars.set(index, values);
}
5.9 couldBeSerialized
是否能被序列化,决策者其实就是一个方法,用来判断什么情况下可以被序列化,什么情况下存在漏洞
protected static final boolean couldBeSerialized(SerializableDecider serializableDecider, InheritanceMap inheritanceMap, ClassReference.Handle clazz) {
// 决策者后续分析
if (Boolean.TRUE.equals(serializableDecider.apply(clazz))) {
return true;
}
// 获取所有子类
Set<ClassReference.Handle> subClasses = inheritanceMap.getSubClasses(clazz);
if (subClasses != null) {
// 遍历所有子类是否存在可被序列化的class
for (ClassReference.Handle subClass : subClasses) {
// 使用决策者判断是否可被序列化
if (Boolean.TRUE.equals(serializableDecider.apply(subClass))) {
return true;
}
}
}
return false;
}
比如Jackson的决策者
@Override
public Boolean apply(ClassReference.Handle handle) {
if (isNoGadgetClass(handle)) {
return false;
}
// 类是否通过决策的缓存集合
Boolean cached = cache.get(handle);
if (cached != null) {
return cached;
}
Set<MethodReference.Handle> classMethods = methodsByClassMap.get(handle);
if (classMethods != null) {
for (MethodReference.Handle method : classMethods) {
// 该类只要有无参构造方法就通过决策
if (method.getName().equals("<init>") && method.getDesc().equals("()V")) {
cache.put(handle, Boolean.TRUE);
return Boolean.TRUE;
}
}
}
cache.put(handle, Boolean.FALSE);
return Boolean.FALSE;
}
private boolean isNoGadgetClass(ClassReference.Handle clazz) {
// 黑名单匹配
if (JacksonSourceDiscovery.skipList.contains(clazz.getName())) {
return true;
}
return false;
}
5.10 作用
该类模拟了JVM中的operand Stack和Local Varaibles,个人理解相当于把完全静态的代码做成了半动态,结合业务逻辑代码,实现数据流动分析。POP和PUSH的都是空Set,如果分析中认为存在污点,那么就把对应Set位置设为污染
6 PassthroughDataflowClassVisitor
该类不是重点,第7条PassthroughDataflowMethodVisitor应重点关注
6.1 构造
// [类名->类信息]
Map<ClassReference.Handle, ClassReference> classMap;
// 要观察的方法
private final MethodReference.Handle methodToVisit;
// [子类->[父类,父类的父类...]]或相反
private final InheritanceMap inheritanceMap;
// 方法返回值与哪个参数有关系
private final Map<MethodReference.Handle, Set<Integer>> passthroughDataflow;
// 决策者
private final SerializableDecider serializableDecider;
// 当前visit的类名
private String name;
// 一个MethodVisitor
private PassthroughDataflowMethodVisitor passthroughDataflowMethodVisitor;
public PassthroughDataflowClassVisitor(...) {
super(api);
// 赋值
this.classMap = classMap;
this.inheritanceMap = inheritanceMap;
this.methodToVisit = methodToVisit;
this.passthroughDataflow = passthroughDataflow;
this.serializableDecider = serializableDecider;
}
6.2 visit
public void visit(int version, int access, String name, String signature,
String superName, String[] interfaces) {
super.visit(version, access, name, signature, superName, interfaces);
this.name = name;
// 当前类不是要观察方法所属的类则跳过
if (!this.name.equals(methodToVisit.getClassReference().getName())) {
throw new IllegalStateException("Expecting to visit " + methodToVisit.getClassReference().getName() + " but instead got " + this.name);
}
}
6.3 visitMethod
public MethodVisitor visitMethod(int access, String name, String desc,
String signature, String[] exceptions) {
// 当前visit的方法不是目标方法需要跳过
if (!name.equals(methodToVisit.getName()) || !desc.equals(methodToVisit.getDesc())) {
return null;
}
// method visitor不能重复
if (passthroughDataflowMethodVisitor != null) {
throw new IllegalStateException("Constructing passthroughDataflowMethodVisitor twice!");
}
// 对当前方法进行观察
MethodVisitor mv = super.visitMethod(access, name, desc, signature, exceptions);
// 跟入7
passthroughDataflowMethodVisitor = new PassthroughDataflowMethodVisitor(
classMap, inheritanceMap, this.passthroughDataflow, serializableDecider,
api, mv, this.name, access, name, desc, signature, exceptions);
// 参考3.2,出于兼容性的考虑
return new JSRInlinerAdapter(passthroughDataflowMethodVisitor, access, name, desc, signature, exceptions);
}
6.4 getReturnTaint
// 一个非visit方法,获得返回污点,返回值与哪些参数有关
public Set<Integer> getReturnTaint() {
if (passthroughDataflowMethodVisitor == null) {
throw new IllegalStateException("Never constructed the passthroughDataflowmethodVisitor!");
}
return passthroughDataflowMethodVisitor.returnTaint;
}
6.5 作用
与7结合分析数据流之间的污染
7 PassthroughDataflowMethodVisitor
继承自TaintTrackingMethodVisitor
7.1 构造
// 父类TaintTrackingMethodVisitor在7分析
private static class PassthroughDataflowMethodVisitor extends TaintTrackingMethodVisitor<Integer> {
// [类名->类信息]
private final Map<ClassReference.Handle, ClassReference> classMap;
// [子类->[父类,父类的父类...]]或相反
private final InheritanceMap inheritanceMap;
// [方法名->[1,2,3]] 方法返回值与哪个参数有关系
private final Map<MethodReference.Handle, Set<Integer>> passthroughDataflow;
// 后文分析,决策者
private final SerializableDecider serializableDecider;
// 当前方法access(public/private...)
private final int access;
// 当前方法desc(void(int a) -> (I)V)
private final String desc;
// 被污染的返回
private final Set<Integer> returnTaint;
public PassthroughDataflowMethodVisitor(...);
// 赋值
this.classMap = classMap;
this.inheritanceMap = inheritanceMap;
this.passthroughDataflow = passthroughDataflow;
this.serializableDecider = serializableDeciderMap;
this.access = access;
this.desc = desc;
returnTaint = new HashSet<>();
}
7.2 visitCode
在进入方法体的时候调用
父类先清空stack和局部变量表,重新设置局部变量表为正确的值
然后交给子类给该方法每个参数位置设置污染到局部变量表
// visit流程中最先调用的
public void visitCode() {
super.visitCode();
// local variables数组
int localIndex = 0;
// 参数数量
int argIndex = 0;
// 判断逻辑参考2.1
if ((this.access & Opcodes.ACC_STATIC) == 0) {
// 非静态情况,本地变量[0] = this
// 添加到本地变量表集合
setLocalTaint(localIndex, argIndex);
localIndex += 1;
argIndex += 1;
}
for (Type argType : Type.getArgumentTypes(desc)) {
// 判断参数类型,得出变量占用空间大小,然后存储
// 例如long的大小是2,int大小为1
setLocalTaint(localIndex, argIndex);
localIndex += argType.getSize();
// 参数数量
argIndex += 1;
}
}
7.3 visitInsn
无操作数的操作,注意子类和父类的顺序不可乱
子类:
如果操作是return,将返回值加入到返回污点中
父类:
进行POP/PUSH等正常操作
public void visitInsn(int opcode) {
switch(opcode) {
// 从当前方法返回int
case Opcodes.IRETURN:
// 从当前方法返回float
case Opcodes.FRETURN:
// 从当前方法返回对象引用
case Opcodes.ARETURN:
// 父类方法,返回污点里保存栈顶元素
returnTaint.addAll(getStackTaint(0));
break;
// 从当前方法返回long
case Opcodes.LRETURN:
// 从当前方法返回double
case Opcodes.DRETURN:
// 父类方法,返回污点里保存栈顶元素(size为2)
returnTaint.addAll(getStackTaint(1));
break;
// 从当前方法返回void不处理
case Opcodes.RETURN:
break;
default:
break;
}
// 交给父类
super.visitInsn(opcode);
}
7.4 visitFieldInsn
字段(属性)相关的操作
子类:
如果opcode是GETFIELD,这个操作需要从Stack里POP出一个对象再把得到的值PUSH进去
如果这个字段类型包括基类都可以被反序列化,那么目前栈顶的这个对象就是污染
可以看到,先暂存了这个污染对象
父类:
模拟JVM的POP/PUSH操作,这时候栈顶就是PUSH进去的值
根据暂存的污染对象,把目前栈顶的值设置为污染
这样做的目的是能够让污染传递下去,从右边到左边
public void visitFieldInsn(int opcode, String owner, String name, String desc) {
switch (opcode) {
// 如果是获得STATIC变量的值跳过
case Opcodes.GETSTATIC:
break;
// 如果是设置STATIC变量的值跳过
case Opcodes.PUTSTATIC:
break;
// 如果是获得普通字段的值
case Opcodes.GETFIELD:
// 获取字段类型
Type type = Type.getType(desc);
// 非long和double时size为1
if (type.getSize() == 1) {
// 可能为引用类型
// 是否不可序列化
Boolean isTransient = null;
// 父类方法,判断调用的字段类型是否可序列化
if (!couldBeSerialized(serializableDecider, inheritanceMap, new ClassReference.Handle(type.getInternalName()))) {
isTransient = Boolean.TRUE;
} else {
// 若调用的字段可被序列化,则取当前类实例的所有字段,找出调用的字段,判断是否被标识了transient
// 找到当前的类信息
ClassReference clazz = classMap.get(new ClassReference.Handle(owner));
while (clazz != null) {
// 遍历字段
for (ClassReference.Member member : clazz.getMembers()) {
if (member.getName().equals(name)) {
// 如果字段是TRANSIENT的不可被反序列化则跳过
isTransient = (member.getModifiers() & Opcodes.ACC_TRANSIENT) != 0;
break;
}
}
if (isTransient != null) {
break;
}
// 向上父类遍历查找可被序列化字段
clazz = classMap.get(new ClassReference.Handle(clazz.getSuperClass()));
}
}
// 污点列表
Set<Integer> taint;
if (!Boolean.TRUE.equals(isTransient)) {
// 可被序列化
taint = getStackTaint(0);
} else {
// 不可被序列化
taint = new HashSet<>();
}
// 父类处理
super.visitFieldInsn(opcode, owner, name, desc);
// 设置栈顶是污点
setStackTaint(0, taint);
return;
}
break;
// 如果是设置普通字段的值,跳过
case Opcodes.PUTFIELD:
break;
default:
throw new IllegalStateException("Unsupported opcode: " + opcode);
}
super.visitFieldInsn(opcode, owner, name, desc);
}
7.5 visitMethodInsn
方法的调用需要从Stack里面取参数,最后把返回值压入Stack,参考5.7.6中的图片
关于passthroughDataflow,已经进行DFS排序,调用链最末端最先被visit,因此,调用到的方法必然已被visit分析过(参考三梦师傅)
子类做的事:
得到模拟Stack中应该获取的参数,设置到argTaint
如果是构造方法,那么argTaint第0位this就是污染
根据已有的passthroughDataflow得到与返回值有关的参数索引Set,加入污染
父类做的事:
参考5.7.6,根据方法调用需要的参数,在Stack中POP
如果是构造方法,那么argTaint第0位this就是污染
如果是void ObjectInputStream.defaultReadObject()不传参,这时候对象本身this就是污染,给局部变量表第0位设置污染
如果目前的方法恰好匹配到白名单(很可能存在漏洞)那么白名单函数的参数位置设置到污染
根据已有的passthroughDataflow得到与返回值有关的参数索引Set,加入污染
如果当前类是集合类子类,认为集合中所有元素都是污染;如果返回对象或数组,认为返回也是污染
最后把污染结果入栈,这模拟的就是执行完方法的PUSH返回值
子类继续做:
这时候子类取到Stack顶的RETURN值,在父类的污染中再加入子类得到的污染
注意:重复添加了很多污染,会不会重复?不会,因为污染是参数的位置int值组成的Set,Set特性是不会重复
// 如果方法中有方法相关的操作
public void visitMethodInsn(int opcode, String owner, String name, String desc, boolean itf) {
// 获取method参数类型
Type[] argTypes = Type.getArgumentTypes(desc);
// 静态调用
if (opcode != Opcodes.INVOKESTATIC) {
// 如果执行的非静态方法,则本地变量[0]=this
// 这里获得的参数类型argTypes中不存在this,需要手动加
Type[] extendedArgTypes = new Type[argTypes.length+1];
System.arraycopy(argTypes, 0, extendedArgTypes, 1, argTypes.length);
// 把this的type加到0,后面的往后推
extendedArgTypes[0] = Type.getObjectType(owner);
argTypes = extendedArgTypes;
}
// 获取返回值类型大小
int retSize = Type.getReturnType(desc).getSize();
// 返回值污点
Set<Integer> resultTaint;
switch (opcode) {
// 任何一种方法调用
case Opcodes.INVOKESTATIC:
case Opcodes.INVOKEVIRTUAL:
case Opcodes.INVOKESPECIAL:
case Opcodes.INVOKEINTERFACE:
// 构造污染参数集合
final List<Set<Integer>> argTaint = new ArrayList<Set<Integer>>(argTypes.length);
for (int i = 0; i < argTypes.length; i++) {
// 占位
argTaint.add(null);
}
// 由于方法调用需要弹出栈中的参数
int stackIndex = 0;
for (int i = 0; i < argTypes.length; i++) {
Type argType = argTypes[i];
if (argType.getSize() > 0) {
// 根据参数类型大小,从栈底获取入参,参数入栈是从右到左的
argTaint.set(argTypes.length - 1 - i, getStackTaint(stackIndex + argType.getSize() - 1));
}
// stack深度根据size增加
stackIndex += argType.getSize();
}
// 构造方法的调用
if (name.equals("<init>")) {
// 参数this就是污点
resultTaint = argTaint.get(0);
} else {
resultTaint = new HashSet<>();
}
// 方法返回值与哪个参数有关系,可能是空
Set<Integer> passthrough = passthroughDataflow.get(new MethodReference.Handle(new ClassReference.Handle(owner), name, desc));
if (passthrough != null) {
for (Integer passthroughDataflowArg : passthrough) {
// 加入污点
resultTaint.addAll(argTaint.get(passthroughDataflowArg));
}
}
break;
default:
throw new IllegalStateException("Unsupported opcode: " + opcode);
}
// 传递
super.visitMethodInsn(opcode, owner, name, desc, itf);
// 存在返回,设置返回为污点
if (retSize > 0) {
getStackTaint(retSize-1).addAll(resultTaint);
}
}
关于这个passthroughDataFlow是个全局变量,是一个缓存,visit一个类就缓存一次
PassthroughDataflowClassVisitor cv = new PassthroughDataflowClassVisitor(classMap, inheritanceMap,
passthroughDataflow, serializableDecider, Opcodes.ASM6, method);
cr.accept(cv, ClassReader.EXPAND_FRAMES);
passthroughDataflow.put(method, cv.getReturnTaint());
7.6 作用
与6结合分析数据流之间的污染,由5 TaintTrackingMethodVisitor作为驱动,模拟JVM执行代码
8 PassthroughDiscovery
业务逻辑代码,同样是重点
8.1 属性
// 方法调用关系
private final Map<MethodReference.Handle, Set<MethodReference.Handle>> methodCalls = new HashMap<>();
// passthroughDataflow
private Map<MethodReference.Handle, Set<Integer>> passthroughDataflow;
8.2 discover
这里需要注意一个流程:先DFS排序,然后再进行PassthroughDataflowMethodVisitor的数据流污染分析,分析见8.7
// 加载文件记录的所有方法信息
Map<MethodReference.Handle, MethodReference> methodMap = DataLoader.loadMethods();
// 加载文件记录的所有类信息
Map<ClassReference.Handle, ClassReference> classMap = DataLoader.loadClasses();
// 加载文件记录的所有类继承、实现关联信息
InheritanceMap inheritanceMap = InheritanceMap.load();
// 搜索方法间的调用关系,缓存至methodCalls集合,返回类名->类资源,见8.3
Map<String, ClassResourceEnumerator.ClassResource> classResourceByName = discoverMethodCalls(classResourceEnumerator);
// 对方法调用关系进行字典排序,见8.4
List<MethodReference.Handle> sortedMethods = topologicallySortMethodCalls();
// 得到passthroughDataflow,见8.6
passthroughDataflow = calculatePassthroughDataflow(classResourceByName, classMap, inheritanceMap, sortedMethods,config.getSerializableDecider(methodMap, inheritanceMap));
8.3 discoverMethodCalls
主要是结合3,4做方法内的方法调用收集,没有什么难度
private Map<String, ClassResourceEnumerator.ClassResource> discoverMethodCalls(final ClassResourceEnumerator classResourceEnumerator) throws IOException {
// className -> classResource
Map<String, ClassResourceEnumerator.ClassResource> classResourcesByName = new HashMap<>();
// all classes
for (ClassResourceEnumerator.ClassResource classResource : classResourceEnumerator.getAllClasses()) {
// 读入字节码
try (InputStream in = classResource.getInputStream()) {
// ASM解析
ClassReader cr = new ClassReader(in);
try {
// 参考3和4,记录了方法调用
MethodCallDiscoveryClassVisitor visitor = new MethodCallDiscoveryClassVisitor(Opcodes.ASM6);
cr.accept(visitor, ClassReader.EXPAND_FRAMES);
// 保存
classResourcesByName.put(visitor.getName(), classResource);
} catch (Exception e) {
LOGGER.error("Error analyzing: " + classResource.getName(), e);
}
}
}
return classResourcesByName;
}
8.4 topologicallySortMethodCalls
核心代码
private List<MethodReference.Handle> topologicallySortMethodCalls() {
Map<MethodReference.Handle, Set<MethodReference.Handle>> outgoingReferences = new HashMap<>();
// copy
for (Map.Entry<MethodReference.Handle, Set<MethodReference.Handle>> entry : methodCalls.entrySet()) {
MethodReference.Handle method = entry.getKey();
outgoingReferences.put(method, new HashSet<>(entry.getValue()));
}
LOGGER.debug("Performing topological sort...");
// 深度优先搜索,利用stack回溯
Set<MethodReference.Handle> dfsStack = new HashSet<>();
// 已被visit的节点
Set<MethodReference.Handle> visitedNodes = new HashSet<>();
// 排序结果
List<MethodReference.Handle> sortedMethods = new ArrayList<>(outgoingReferences.size());
for (MethodReference.Handle root : outgoingReferences.keySet()) {
// 见8.5
dfsTsort(outgoingReferences, sortedMethods, visitedNodes, dfsStack, root);
}
LOGGER.debug(String.format("Outgoing references %d, sortedMethods %d", outgoingReferences.size(), sortedMethods.size()));
return sortedMethods;
}
8.5 dfsTsort
遍历集合中的起始方法,进行递归深度优先搜索DFS,实现逆拓扑排序。最终结果是调用链的最末端排在最前面,这样才能实现入参、返回值、函数调用链之间的污点影响(参考三梦师傅)
stack保证了在进行逆拓扑排序时不会形成环,visitedNodes避免了重复排序(参考Longofo师傅)
深入分析参考8.7
private static void dfsTsort(Map<MethodReference.Handle, Set<MethodReference.Handle>> outgoingReferences,
List<MethodReference.Handle> sortedMethods, Set<MethodReference.Handle> visitedNodes,Set<MethodReference.Handle> stack, MethodReference.Handle node) {
if (stack.contains(node)) {
return;
}
if (visitedNodes.contains(node)) {
return;
}
// 根据起始方法,取出被调用的方法集
Set<MethodReference.Handle> outgoingRefs = outgoingReferences.get(node);
if (outgoingRefs == null) {
return;
}
// 入栈,以便于递归不造成类似循环引用的死循环整合
stack.add(node);
for (MethodReference.Handle child : outgoingRefs) {
// 递归
dfsTsort(outgoingReferences, sortedMethods, visitedNodes, stack, child);
}
stack.remove(node);
// 记录已被探索过的方法,用于在上层调用遇到重复方法时可以跳过
visitedNodes.add(node);
// 递归完成的探索,会添加进来
sortedMethods.add(node);
}
8.6 calculatePassthroughDataflow
private static Map<MethodReference.Handle, Set<Integer>> calculatePassthroughDataflow(Map<String, ClassResourceEnumerator.ClassResource> classResourceByName,Map<ClassReference.Handle, ClassReference> classMap,InheritanceMap inheritanceMap,List<MethodReference.Handle> sortedMethods,SerializableDecider serializableDecider) throws IOException {
final Map<MethodReference.Handle, Set<Integer>> passthroughDataflow = new HashMap<>();
for (MethodReference.Handle method : sortedMethods) {
// 跳过static静态代码块
if (method.getName().equals("<clinit>")) {
continue;
}
// 获取所属类进行观察
ClassResourceEnumerator.ClassResource classResource = classResourceByName.get(method.getClassReference().getName());
try (InputStream inputStream = classResource.getInputStream()) {
ClassReader cr = new ClassReader(inputStream);
try {
// 参考6和7
PassthroughDataflowClassVisitor cv = new PassthroughDataflowClassVisitor(classMap, inheritanceMap,passthroughDataflow, serializableDecider, Opcodes.ASM6, method);
cr.accept(cv, ClassReader.EXPAND_FRAMES);
// 缓存方法返回值与哪个参数有关系
passthroughDataflow.put(method, cv.getReturnTaint());
} catch (Exception e) {
LOGGER.error("Exception analyzing " + method.getClassReference().getName(), e);
}
} catch (IOException e) {
LOGGER.error("Unable to analyze " + method.getClassReference().getName(), e);
}
}
return passthroughDataflow;
}
8.7 分析
关于逆拓扑排序,参考Longofo师傅的文章,对图片做了一些优化和精简
这是一个方法调用关系:

在排序中的stack和visited和sorted过程如下:
只要有子方法,就一个个地入栈

到达method7发现没有子方法,那么弹出并加入visited和sorted

回溯上一层,method3还有一个method8子方法,压栈

method8没有子方法,回溯上一层method3也没有,都弹出并进入右侧

到达method6,有子方法,压栈,找到method6下的method1,压栈,注意这里是Set结构不重复,所以压了等于没压

回溯后method6和method2都没有子方法了,弹出并进入右边

往后执行遇到method1的两个子方法method3和method4,由于method3已在visited,直接return,把method4压栈。然后method4没有子方法弹栈,最后剩下的method1也没有子方法,弹栈

最终得到的排序结果就是7836241,达到了最末端在最开始的效果
- 点赞
- 收藏
- 关注作者
评论(0)