ZK(ZooKeeper)分布式锁实现
点赞再看,养成习惯,微信搜索【牧小农】关注我获取更多资讯,风里雨里,小农等你。
本文中案例都会在上传到git上,请放心浏览
git地址:https://github.com/muxiaonong/ZooKeeper/tree/master/mxnzookeeper
准备
本文会使用到 三台 独立服务器,可以自行提前搭建好。
不知道如何搭建的,可以看我之前 ZooKeeper集群 搭建:Zookeeper 集群部署的那些事儿
关于ZooKeeper 一些基础命令可以看这篇:Zookeeper入门看这篇就够了
前言
在平时我们对锁的使用,在针对单个服务,我们可以用 Java 自带的一些锁来实现,资源的顺序访问,但是随着业务的发展,现在基本上公司的服务都是多个,单纯的 Lock或者Synchronize 只能解决单个JVM线程的问题,那么针对于单个服务的 Java 的锁是无法满足我们业务的需要的,为了解决多个服务跨服务访问共享资源,于是就有了分布锁,分布式锁产生的原因就是集群。

正文
实现分布式锁的方式有哪些呢?
- 分布式锁的实现方式主要以(ZooKeeper、Reids、Mysql)这三种为主
今天我们主要讲解的是使用 ZooKeeper来实现分布式锁,ZooKeeper的应用场景主要包含这几个方面:
- 服务注册与订阅(共用节点)
- 分布式通知(监听ZNode)
- 服务命令(ZNode特性)
- 数据订阅、发布(Watcher)
- 分布式锁(临时节点)
ZooKeeper实现分布式锁,主要是得益于ZooKeeper 保证了数据的强一致性,锁的服务可以分为两大类:
-
保持独占
所有试图来获取当前锁的客户端,最终有且只有一个能够成功得到当前锁的钥匙,通常我们会把 ZooKeeper 上的节点(ZNode)看做一把锁,通过
create临时节点的方式来实现,当多个客户端都去创建一把锁的时候,那么只有成功创建了那个客户端才能拥有这把锁 -
控制时序
所有试图获取锁的客户端,都是被顺序执行,只是会有一个序号(zxid),我们会有一个节点,例如:
/testLock,所有临时节点都在这个下面去创建,ZK的父节点(/testLock) 维持了一个序号,这个是ZK自带的属性,他保证了子节点创建的时序性,从而也形成了每个客户端的一个 全局时序
ZK锁机制
在实现ZooKeeper 分布式锁之前我们有必要了解一下,关于ZooKeeper分布式锁机制的实现流程和原理,不然各位宝贝,出去面试的时候怎么和面试官侃侃而谈~
临时顺序节点
基于ZooKeeper的临时顺序节点 ,ZooKeeper比较适合来实现分布式锁:
- 顺序发号器:
ZooKeeper的每一个节点,都是自带顺序生成器:在每个节点下面创建临时节点,新的子节点后面,会添加一个次序编号,这个生成的编号,会在上一次的编号进行 +1 操作 - 有序递增:
ZooKeeper节点有序递增,可以保证锁的公平性,我们只需要在一个持久父节点下,创建对应的临时顺序节点,每个线程在尝试占用锁之前,会调用watch,判断自己当前的序号是不是在当前父节点最小,如果是,那么获取锁 - Znode监听: 每个线程在抢占所之前,会创建属于当前线程的ZNode节点,在释放锁的时候,会删除创建的ZNode,当我们创建的序号不是最小的时候,会等待watch通知,也就是上一个ZNode的状态通知,当前一个ZNode删除的时候,会触发回调机制,告诉下一个ZNode,你可以获取锁开始工作了
- 临时节点自动删除:
ZooKeeper还有一个好处,当我们客户端断开连接之后,我们出创建的临时节点会进行自动删除操作,所以我们在使用分布式锁的时候,一般都是会去创建临时节点,这样可以避免因为网络异常等原因,造成的死锁。 - 羊群效应:
ZooKeeper节点的顺序访问性,后面监听前面的方式,可以有效的避免 羊群效应,什么是羊群效应:当某一个节点挂掉了,所有的节点都要去监听,然后做出回应,这样会给服务器带来比较大压力,如果有了临时顺序节点,当一个节点挂掉了,只有它后面的那一个节点才做出反应。
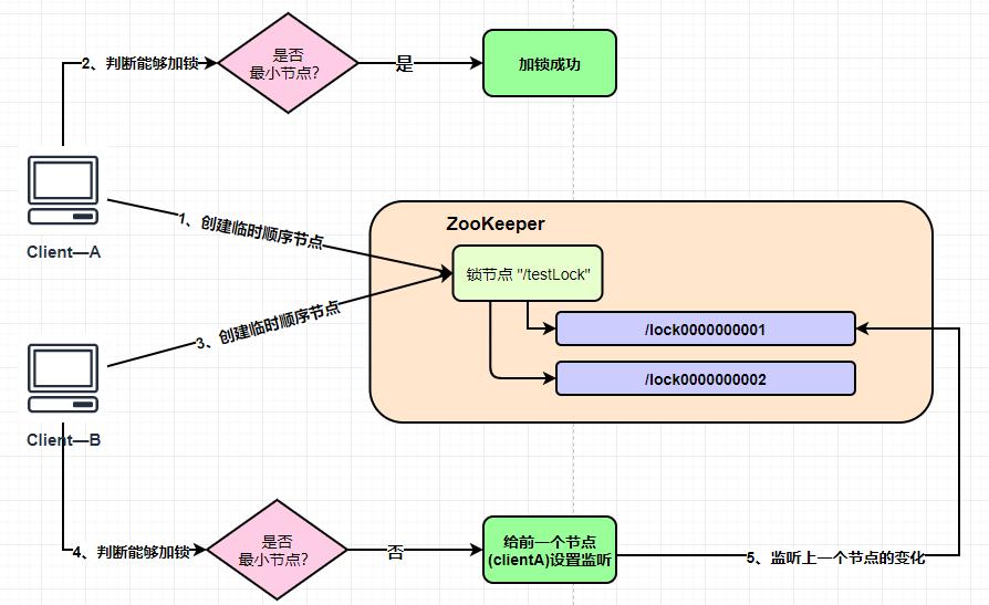
我们现在看一下下面一张图:

在上图中,ZooKeeper里面有一把锁节点 testLock,这个锁就是ZooKeeper的一个节点,当两个客户端来获取这把锁的时候,会对ZooKeeper进行加锁的请求,也就是我们所说的 临时顺序节点。
当我们在 /testLock目录下创建了一个顺序临时节点后,ZK会自动对这个临时节点维护 一个节点序号,并且这个节点是递增的,比如我们 clientA 创建了一个临时顺序节点,ZK内部会生成一个序号:/lock0000000001,那么 clientB 也生成了一个临时顺序节点,ZK会生成一个序号为 /lock0000000002,在这里数字都是依次递增的,从1开始递增,ZK内部会维护这个顺序。
下图所示:

这时候,ClientA会进行监听判断,在父节点下,我是不是最小的,如果是的话,那么俺就可以加锁了,因为我是最小的,其他的都比我大。我自己可以进行加锁,**你已经是一个成熟的临时节点了,要学会自己加锁。**咳,那么ZK是怎么进行判断的呢?宝贝,您往下看:

这个是cleintA已经加锁完成了,这个时候clientB也要过来加锁,那么他也要在/testLock,创建一个属于自己的临时节点,那么这个时候他的序号就会变成/lock0000000002,如下图所示:

这个时候就会出现我们前面所讲的,clientB 在加锁的时候会判断,自己是不是最小的,一看在当前父节点下不是最小的,啊~我还挺大的,还有比我小的!!!
加锁失败呀,咳咳,这个时候呢,clientB 就会去偷窥clientA,气氛逐渐暧昧起来,啊不是,是按照顺序去监听前一个节点(clientA),是否完成工作了,如果完成了,clientB才可以进行加锁工作,宝贝,你往下看图片:

clientA 加锁成功后,会进行自己的业务处理,当 clientA 处理完工作后,说我完事了,下一个,那么 clientA 是怎么完事的呢,他多长时间?不是,具体流程是怎样的?小农你不对劲,说什么呢!!!真羞涩
上面我们不是说了,当 clientB 加锁失败后,会给前一个节点(clientA)加上一个监听,当clientA被删除以后,就表示有人释放了锁,这个时候就会通知 clientB重新去获取锁。

这个时候clientB重新获取锁的时候,发现自己就是当前父节点下面最小的那个,于是clientB就开始加锁,开始工作等一系列操作,当clientB 完事以后,释放锁,也说了一句,下一个。
如下图所示:

当然除了 clientA、clientB还有C\D\E等,这字母看着好奇怪又好熟悉,原理都是一样的,都是最小节点进行解锁,如果不是,监听前一个节点是否释放,如果释放了,再次尝试加锁。如果前一节节点释放了,自己就是最小了,就排到前面去了,有点类似于 银行取号 的操作。
代码实现
使用ZooKeeper 创建临时顺序节点来实现分布式锁,大体的流程就是 先创建一个持久父节点,在当前节点下,创建临时顺序节点,找出最小的序列号,获取分布式锁,程序业务完成之后释放锁,通知下一个节点进行操作,使用的是watch来监控节点的变化,然后依次下一个最小序列节点进行操作。
首先我们需要创建一个持久父类节点:我这里是 /mxn

WatchCallBack
import org.apache.zookeeper.*;
import org.apache.zookeeper.data.Stat;
import java.util.Collections;
import java.util.List;
import java.util.concurrent.CountDownLatch;
/**
* @program: mxnzookeeper
* @ClassName WatchCallBack
* @description:
* @author: 微信搜索:牧小农
* @create: 2021-10-23 10:48
* @Version 1.0
**/
public class WatchCallBack implements Watcher, AsyncCallback.StringCallback ,AsyncCallback.Children2Callback ,AsyncCallback.StatCallback {
ZooKeeper zk ;
String threadName;
CountDownLatch cc = new CountDownLatch(1);
String pathName;
public String getPathName() {
return pathName;
}
public void setPathName(String pathName) {
this.pathName = pathName;
}
public String getThreadName() {
return threadName;
}
public void setThreadName(String threadName) {
this.threadName = threadName;
}
public ZooKeeper getZk() {
return zk;
}
public void setZk(ZooKeeper zk) {
this.zk = zk;
}
/** @Author 牧小农
* @Description //TODO 尝试加锁方法
* @Date 16:14 2021/10/24
* @Param
* @return
**/
public void tryLock(){
try {
System.out.println(threadName + " 开始创建。。。。");
//创建一个顺序临时节点
zk.create("/lock",threadName.getBytes(), ZooDefs.Ids.OPEN_ACL_UNSAFE, CreateMode.EPHEMERAL_SEQUENTIAL,this,"abc");
//阻塞当前,监听前一个节点是否释放锁
cc.await();
} catch (InterruptedException e) {
e.printStackTrace();
}
}
/** @Author 牧小农
* @Description //TODO 解锁方法
* @Date 16:14 2021/10/24
* @Param
* @return
**/
public void unLock(){
try {
//释放锁,删除临时节点
zk.delete(pathName,-1);
//结束工作
System.out.println(threadName + " 结束工作了....");
} catch (InterruptedException e) {
e.printStackTrace();
} catch (KeeperException e) {
e.printStackTrace();
}
}
@Override
public void process(WatchedEvent event) {
//如果第一个节点释放了锁,那么第二个就会收到回调
//告诉它前一个节点释放了,你可以开始尝试获取锁
switch (event.getType()) {
case None:
break;
case NodeCreated:
break;
case NodeDeleted:
//当前节点重新获取锁
zk.getChildren("/",false,this ,"sdf");
break;
case NodeDataChanged:
break;
case NodeChildrenChanged:
break;
}
}
@Override
public void processResult(int rc, String path, Object ctx, String name) {
if(name != null ){
System.out.println(threadName +" 线程创建了一个节点为 : " + name );
pathName = name ;
//监听前一个节点
zk.getChildren("/",false,this ,"sdf");
}
}
//getChildren call back
@Override
public void processResult(int rc, String path, Object ctx, List<String> children, Stat stat) {
//节点按照编号,升序排列
Collections.sort(children);
//对节点进行截取例如 /lock0000000022 截取后就是 lock0000000022
int i = children.indexOf(pathName.substring(1));
//是不是第一个,也就是说是不是最小的
if(i == 0){
//是第一个
System.out.println(threadName +" 现在我是最小的....");
try {
zk.setData("/",threadName.getBytes(),-1);
cc.countDown();
} catch (KeeperException e) {
e.printStackTrace();
} catch (InterruptedException e) {
e.printStackTrace();
}
}else{
//不是第一个
//监听前一个节点 看它是不是完成了工作进行释放锁了
zk.exists("/"+children.get(i-1),this,this,"sdf");
}
}
@Override
public void processResult(int rc, String path, Object ctx, Stat stat) {
//判断是否失败exists
}
}
- 1
- 2
- 3
- 4
- 5
- 6
- 7
- 8
- 9
- 10
- 11
- 12
- 13
- 14
- 15
- 16
- 17
- 18
- 19
- 20
- 21
- 22
- 23
- 24
- 25
- 26
- 27
- 28
- 29
- 30
- 31
- 32
- 33
- 34
- 35
- 36
- 37
- 38
- 39
- 40
- 41
- 42
- 43
- 44
- 45
- 46
- 47
- 48
- 49
- 50
- 51
- 52
- 53
- 54
- 55
- 56
- 57
- 58
- 59
- 60
- 61
- 62
- 63
- 64
- 65
- 66
- 67
- 68
- 69
- 70
- 71
- 72
- 73
- 74
- 75
- 76
- 77
- 78
- 79
- 80
- 81
- 82
- 83
- 84
- 85
- 86
- 87
- 88
- 89
- 90
- 91
- 92
- 93
- 94
- 95
- 96
- 97
- 98
- 99
- 100
- 101
- 102
- 103
- 104
- 105
- 106
- 107
- 108
- 109
- 110
- 111
- 112
- 113
- 114
- 115
- 116
- 117
- 118
- 119
- 120
- 121
- 122
- 123
- 124
- 125
- 126
- 127
- 128
- 129
- 130
- 131
- 132
- 133
- 134
- 135
- 136
- 137
- 138
- 139
- 140
- 141
- 142
- 143
- 144
- 145
- 146
- 147
- 148
- 149
- 150
- 151
- 152
- 153
- 154
- 155
- 156
TestLock
import com.mxn.zookeeper.config.ZKUtils;
import org.apache.zookeeper.ZooKeeper;
import org.junit.After;
import org.junit.Before;
import org.junit.Test;
/**
* @program: mxnzookeeper
* @ClassName TestLock
* @description:
* @author: 微信搜索:牧小农
* @create: 2021-10-23 10:45
* @Version 1.0
**/
public class TestLock {
ZooKeeper zk ;
@Before
public void conn (){
zk = ZKUtils.getZK();
}
@After
public void close (){
try {
zk.close();
} catch (InterruptedException e) {
e.printStackTrace();
}
}
@Test
public void lock(){
//创建十个线程
for (int i = 0; i < 10; i++) {
new Thread(){
@Override
public void run() {
WatchCallBack watchCallBack = new WatchCallBack();
watchCallBack.setZk(zk);
String threadName = Thread.currentThread().getName();
watchCallBack.setThreadName(threadName);
//线程进行抢锁操作
watchCallBack.tryLock();
try {
//进行业务逻辑处理
System.out.println(threadName+" 开始处理业务逻辑了...");
Thread.sleep(200);
}catch (Exception e){
e.printStackTrace();
}
//释放锁
watchCallBack.unLock();
}
}.start();
}
while(true){
}
}
}
- 1
- 2
- 3
- 4
- 5
- 6
- 7
- 8
- 9
- 10
- 11
- 12
- 13
- 14
- 15
- 16
- 17
- 18
- 19
- 20
- 21
- 22
- 23
- 24
- 25
- 26
- 27
- 28
- 29
- 30
- 31
- 32
- 33
- 34
- 35
- 36
- 37
- 38
- 39
- 40
- 41
- 42
- 43
- 44
- 45
- 46
- 47
- 48
- 49
- 50
- 51
- 52
- 53
- 54
- 55
- 56
- 57
- 58
- 59
- 60
- 61
- 62
- 63
- 64
- 65
- 66
- 67
- 68
- 69
- 70
- 71
运行结果:
Thread-1 线程创建了一个节点为 : /lock0000000112
Thread-5 线程创建了一个节点为 : /lock0000000113
Thread-2 线程创建了一个节点为 : /lock0000000114
Thread-6 线程创建了一个节点为 : /lock0000000115
Thread-9 线程创建了一个节点为 : /lock0000000116
Thread-4 线程创建了一个节点为 : /lock0000000117
Thread-7 线程创建了一个节点为 : /lock0000000118
Thread-3 线程创建了一个节点为 : /lock0000000119
Thread-8 线程创建了一个节点为 : /lock0000000120
Thread-0 线程创建了一个节点为 : /lock0000000121
Thread-1 现在我是最小的....
Thread-1 开始处理业务逻辑了...
Thread-1 结束工作了....
Thread-5 现在我是最小的....
Thread-5 开始处理业务逻辑了...
Thread-5 结束工作了....
Thread-2 现在我是最小的....
Thread-2 开始处理业务逻辑了...
Thread-2 结束工作了....
Thread-6 现在我是最小的....
Thread-6 开始处理业务逻辑了...
Thread-6 结束工作了....
Thread-9 现在我是最小的....
Thread-9 开始处理业务逻辑了...
Thread-9 结束工作了....
Thread-4 现在我是最小的....
Thread-4 开始处理业务逻辑了...
Thread-4 结束工作了....
Thread-7 现在我是最小的....
Thread-7 开始处理业务逻辑了...
Thread-7 结束工作了....
Thread-3 现在我是最小的....
Thread-3 开始处理业务逻辑了...
Thread-3 结束工作了....
Thread-8 现在我是最小的....
Thread-8 开始处理业务逻辑了...
Thread-8 结束工作了....
Thread-0 现在我是最小的....
Thread-0 开始处理业务逻辑了...
Thread-0 结束工作了....
- 1
- 2
- 3
- 4
- 5
- 6
- 7
- 8
- 9
- 10
- 11
- 12
- 13
- 14
- 15
- 16
- 17
- 18
- 19
- 20
- 21
- 22
- 23
- 24
- 25
- 26
- 27
- 28
- 29
- 30
- 31
- 32
- 33
- 34
- 35
- 36
- 37
- 38
- 39
- 40
- 41
总结
ZK分布式锁,能够有效的解决分布式、不可重入的问题,在上面的案例中我, 没有实现可重入锁,但是实现起来也不麻烦,只需要带上线程信息等唯一标识,判断一下就可以了
ZK实现分布式锁具有天然的优势,临时顺序节点,可以有效的避免死锁问题,让客户端断开,那么就会删除当前临时节点,让下一个节点进行工作。
如果文中有错误或者不了解的地方,欢迎留言,小农看见了会第一时间回复大家,大家加油
我是牧小农,一个卑微的打工人,如果觉得文中的内容对你有帮助,记得一键三连啊,你们的三连是小农最大的动力。
我是牧小农,怕什么真理无穷,进一步 有进一步的欢喜,大家加油~
文章来源: muxiaonong.blog.csdn.net,作者:牧小农,版权归原作者所有,如需转载,请联系作者。
原文链接:muxiaonong.blog.csdn.net/article/details/120937536
- 点赞
- 收藏
- 关注作者
评论(0)