高通平台开发系列讲解(SMD篇)图解SMD驱动流程
【摘要】
文章目录
一、图解SMD驱动流程
沉淀、分享、成长,让自己和他人都能有所收获!😄
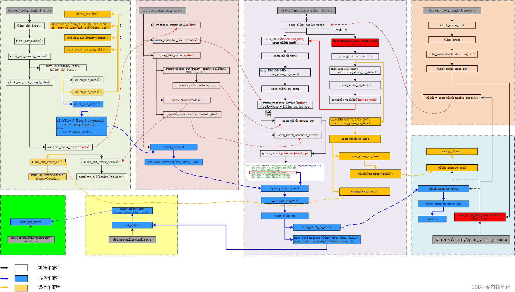
📢本篇章主要图解高通平台SMD驱动流程。
一、图解SMD驱动流程
驱动目录:
dri...

沉淀、分享、成长,让自己和他人都能有所收获!😄
📢本篇章主要图解高通平台SMD驱动流程。
一、图解SMD驱动流程
驱动目录:
drivers\soc\qcom\glink_pkt.cdrivers\rpmsg\rpmsg_core.cdrivers\rpmsg\qocm_glink_native.cdrivers\soc\qocm\glink_probe.c
文章来源: xuesong.blog.csdn.net,作者:内核笔记,版权归原作者所有,如需转载,请联系作者。
原文链接:xuesong.blog.csdn.net/article/details/124863980
【版权声明】本文为华为云社区用户转载文章,如果您发现本社区中有涉嫌抄袭的内容,欢迎发送邮件进行举报,并提供相关证据,一经查实,本社区将立刻删除涉嫌侵权内容,举报邮箱:
cloudbbs@huaweicloud.com
- 点赞
- 收藏
- 关注作者

评论(0)