RT-Thread 的 CPU 固件移植理解
@[TOC](RT-Thread 的 CPU 固件移植理解)
博主介绍
🌊 作者主页:苏州程序大白
🌊 作者简介:🏆CSDN人工智能域优质创作者🥇,苏州市凯捷智能科技有限公司创立人,目前合作公司富士康、歌尔等几家公司
💬如果文章对你有帮助,欢迎关注、点赞、收藏(一键三连)和C#、Halcon、python+opencv、VUE、各大公司面试等一些订阅专栏哦
💅 有任何问题欢迎私信,看到会及时回复
RT-Thread 的 CPU 抽象层
在嵌入式领域有多重不同的 CPU 架构,我们知道 RT-Thread 是支持不同架构的嵌入式操作系统,我们先来大概看一下 RT-Thread 的架构。

可以看到 RT-Thread 提供了一个 libcpu 抽象层来适配不同的 CPU 架构, libcpu 向上对内核提供统一的接口,包括全局中断的开关,线程栈的初始化,上下文切换等。
RT-Thread 的 libcpu 抽象层向下提供了一套统一的 CPU 架构移植接口,这部分接口包含了全局中断 开关函数、线程上下文切换函数、时钟节拍的配置和中断函数、Cache 等等内容。
接下来让我们一起看看 RT-Thread 嵌入式系统的文件目录:(https://github.com/RT-Thread/rt-thread)

我手头的开发板是潘多拉物联网开发版,CPU 是 STM32L475VET6,去官网找到对应的文档可以得知 CPU 架构为 Cortex-M4 架构:

打开 rt-thread\libcpu\arm\cortex-m4 目录会发现有如下几个文件:
libcpu\arm\cortex-m4 目录下文件
-
context_gcc.S
-
context_iar.S
-
context_rvds.S
-
cpuport.c
-
SConscript
其中上面的 context_rvds.S 文件就是 RT-Thread 的对该 CPU 提供的移植接口,相关 API 如下:
| 函数和变量 | 描述 |
|---|---|
| rt_base_t rt_hw_interrupt_disable(void); | 关闭全局中断 |
| void rt_hw_interrupt_enable(rt_base_t level); | 打开全局中断 |
| rt_uint8_t *rt_hw_stack_init(void *tentry, void *parameter, rt_uint8_t *stack_addr, void *texit); | 线程栈的初始化,内核在线程创建和线程初始化里面会调用这个函数 |
| void rt_hw_context_switch_to(rt_uint32 to); | 没有来源线程的上下文切换,在调度器启动第一个线程的时候调用,以及在signal 里面会调用 |
| void rt_hw_context_switch(rt_uint32 from, rt_uint32 to); | 从 from 线程切换到 to 线程,用于线程和线程之间的切换 |
| void rt_hw_context_switch_interrupt(rt_uint32 from, rt_uint32 to); | 从 from 线程切换到 to 线程,用于中断里面进行切换的时候使用 |
| rt_uint32_t rt_thread_switch_interrupt_flag; | 表示需要在中断里进行切换的标志 |
| rt_uint32_t rt_interrupt_from_thread, rt_interrupt_to_thread; | 在线程进行上下文切换时候,用来保存 from 和 to 线程 |
具体的如何去移植,如何去修改对应参数,建议参考《RT-Thread 编程指南》的内核移植部分内容。
STM32CubeMX 固件工具
STM32CubeMX 是一个图形化的工具,可以使用该工具来很方便的配置 STM32 微处理器的相关硬件并生成底层驱动(Low-layer APIs(LL)),硬件抽象层接口(Hardware abstraction layer APIs(HAL)),板级支持包(Board Support Package(BSP))。

概括的说,STM32CubeMX 图形界面可以完成以下功能:
-
快速简便地配置所选外设和中间件的MCU引脚、时钟树和工作模式。
-
为开发板设计人员生成引脚配置报告。
-
生成一个完整项目,包含所有必需的库和初始化C代码,以在用户定义的工作模式下设置设备。可以在选定的应用开发环境中直接打开项目(适用于一系列支持的IDE),以继续进行应用程序开发。

下载安装 CubeMX,
这里需要注意的是,该工具依赖 Java 环境,需要具备 Java 8.0 的环境,并配置环境变量,否则安装失败。
RT-Thread 的 BSP
前面我们已经看到 RT-Thread 的目录中有一个 bsp 文件夹,BSP 框架结构如下图所示:

每一个 STM32 系列的 BSP 由三部分组成,分别是通用库、BSP 模板和特定开发板 BSP,下面的表格以 F1 系列 BSP 为例介绍这三个部分:
| 项目 | 文件夹 | 说明 |
|---|---|---|
| 通用库 | stm32/libraries | 用于存放 HAL 库以及基于 HAL 库的多系列通用外设驱动文件 |
| F1 系列 BSP 工程模板 | stm32/libraries/templates/stm32f10x | F1系列 BSP 模板,可以通过修改该模板制作更多 F1系列 BSP |
| 特定开发板 BSP | stm32/stm32f103-atk-nano | 在 BSP 模板的基础上修改而成 |
例如我手头的这个潘多拉 STM32L4 开发版,在 bsp\stm32\stm32l475-atk-pandora 目录下,我们可以在该目录看到 board\CubeMX_Config 目录中的 STM32CubeMX 工程,双击可以直接打开。

提示,建议复制一个 CubeMX_Config 目录再修改,可以对照前后变化。
当然,一般情况下我们不必要修改具体开发板下面的CubteMX,因为已经和开发板配套设置好了,如果我们手头有一款开发板还没有纳入 bsp 目录,此时我们可以去 bsp\stm32\libraries\templates\下面寻找对应系列的模板并打开进行修改。

在 CubeMX 工程中将芯片型号为修改为实际型号,例如: STM32F103RBTx 。
打开外部时钟、设置下载方式、打开串口外设(注意只需要选择串口外设引脚即可,无需配置其他参数):

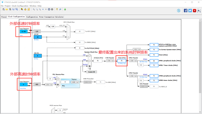
配置系统时钟:

设置项目名称,并在指定地址重新生成 CubeMX 工程:

最终 CubeMX 生成的工程目录结构如下图所示:

这里你是不是就有疑问了,生成的其余的文件夹为什么可以删除,那是因为在 bsp\stm32\libraries\STM32L4xx_HAL\ 已经包含了 STM32 的公共固件库(系列通用 HAL 库)。

而在 bsp\stm32\libraries\HAL_Drivers\ 存放的是对应的驱动文件(连接 RT-Thread 内核和 HAL 之间的桥梁) 例如我们 gpio 的驱动 drv_gpio.c。

在 CubeMX 生成的文件中除了上面提到的 HAL 库外还有一个叫 CMSIS 的文件夹。
CMSIS(微控制器软件接口标准,Cortex Microcontroller Software Interface Standard)是 ARM 官方设计的驱动包,框图如下:

ARM 推出 CMSIS 软件包意在统一各大芯片厂商的外设驱动,DSP 数字信号处理,下载器和各个主流 RTOS 的 API 统一。几年下来,各个厂商一直是各自为战,所以 CMSIS 的驱动一直没有被各个芯片厂商采用。
- 点赞
- 收藏
- 关注作者
评论(0)