ActiveMQ入门案例
【摘要】
ActiveMQ应用
1、ActiveMQ中常用API介绍
下述API都是接口类型,由定义在javax.jms包中.是JMS标准接口定义.
API说明ConnectionFactory链接工厂, 用...
ActiveMQ应用
1、ActiveMQ中常用API介绍
下述API都是接口类型,由定义在javax.jms包中.是JMS标准接口定义.
| API | 说明 |
|---|---|
| ConnectionFactory | 链接工厂, 用于创建链接的工厂类型 |
| Connection | 链接. 用于建立访问ActiveMQ连接的类型, 由链接工厂创建 |
| Session | 会话, 一次持久有效有状态的访问. 由链接创建 |
| Destination & Queue |
目的地, 用于描述本次访问ActiveMQ的消息访问目的地. 即ActiveMQ服务中的具体队列. 由会话创建.interface Queue extends Destination |
| MessageProducer | 消息生成者, 在一次有效会话中, 用于发送消息给ActiveMQ服务的工具. 由会话创建. |
| MessageConsumer | 消息消费者【消息订阅者,消息处理者】, 在一次有效会话中, 用于从ActiveMQ服务中获取消息的工具. 由会话创建. |
| Message | 消息, 通过消息生成者向ActiveMQ服务发送消息时使用的数据载体对象或消息消费者从ActiveMQ服务中获取消息时使用的数据载体对象. 是所有消息【文本消息,对象消息等】具体类型的顶级接口. 可以通过会话创建或通过会话从ActiveMQ服务中获取 |
2、JMS-Hello
2.1 导入相关的jar包

<!-- https://mvnrepository.com/artifact/org.apache.activemq/activemq-all -->
<dependency>
<groupId>org.apache.activemq</groupId>
<artifactId>activemq-all</artifactId>
<version>5.11.1</version>
</dependency>
- 1
- 2
- 3
- 4
- 5
- 6
2.2 创建生产者代码
/**
* ActiveMQ中的生产者(Producer)
* @author dengp
*
*/
public class HelloProducer {
public void sendhello2ActiveMq(String messageText) {
// 连接工厂,用于创建Connection对象
ConnectionFactory factory = null;
// activeMQ 连接对象
Connection conn = null;
// 一次和ActiveMQ的持久会话对象
Session session = null;
// 目的地
Destination destination = null;
// 消息发送者
MessageProducer producer = null;
// 封装消息的对象
Message message = null;
try {
/*
* 创建链接工厂 ActiveMQConnectionFactory -由ActiveMQ实现的ConnectionFactory接口实现类.
* 构造方法: public ActiveMQConnectionFactory(String userName, String password,
* String brokerURL)
* userName - 访问ActiveMQ服务的用户名,用户名可以通过jetty-realm.properties配置文件配置.
* password - 访问ActiveMQ服务的密码,密码可以通过jetty-realm.properties配置文件配置.
* brokerURL -访问ActiveMQ服务的路径地址. 路径结构为 - 协议名://主机地址:端口号 此链接基于TCP/IP协议.
*/
factory = new ActiveMQConnectionFactory("admin", "admin", "tcp://192.168.88.121:61616");
// 创建链接对象
conn = factory.createConnection();
// 启动连接对象
conn.start();
/*
* 创建会话对象
* 方法 - connection.createSession(boolean transacted, int acknowledgeMode);
* transacted - 是否使用事务,
* 可选值为true|false
* true - 使用事务, 当设置此变量值, 则acknowledgeMode参数无效,
* 建议传递的acknowledgeMode参数值为 Session.SESSION_TRANSACTED
* false - 不使用事务, 设置此变量值,则acknowledgeMode参数必须设置.
* acknowledgeMode - 消息确认机制, 可选值为:
* Session.AUTO_ACKNOWLEDGE - 自动确认消息机制
* Session.CLIENT_ACKNOWLEDGE -客户端确认消息机制
* Session.DUPS_OK_ACKNOWLEDGE - 有副本的客户端确认消息机制
*/
session = conn.createSession(false, Session.AUTO_ACKNOWLEDGE);
// 创建目的地,目的地的命名既是队列的命令
destination = session.createQueue("MQ-Hello");
// 创建消息生成者, 创建的消息生成者与某目的地对应, 即方法参数目的地.
producer = session.createProducer(destination);
// 创建消息对象,创建一个文本消息对象。此消息对象中保存要传递的文本数据.
message = session.createTextMessage(messageText);
// 发送消息
producer.send(message);
} catch (Exception e) {
e.printStackTrace();
System.out.println("访问ActiveMQ服务发生错误!!");
} finally {
try {
// 回收消息发送者资源
if (null != producer)
producer.close();
} catch (JMSException e) {
e.printStackTrace();
}
try {
// 回收会话资源
if (null != session)
session.close();
} catch (JMSException e) {
e.printStackTrace();
}
try {
// 回收链接资源
if (null != conn)
conn.close();
} catch (JMSException e) {
e.printStackTrace();
}
}
}
}
- 1
- 2
- 3
- 4
- 5
- 6
- 7
- 8
- 9
- 10
- 11
- 12
- 13
- 14
- 15
- 16
- 17
- 18
- 19
- 20
- 21
- 22
- 23
- 24
- 25
- 26
- 27
- 28
- 29
- 30
- 31
- 32
- 33
- 34
- 35
- 36
- 37
- 38
- 39
- 40
- 41
- 42
- 43
- 44
- 45
- 46
- 47
- 48
- 49
- 50
- 51
- 52
- 53
- 54
- 55
- 56
- 57
- 58
- 59
- 60
- 61
- 62
- 63
- 64
- 65
- 66
- 67
- 68
- 69
- 70
- 71
- 72
- 73
- 74
- 75
- 76
- 77
- 78
- 79
- 80
- 81
- 82
- 83
- 84
- 85
2.3创建消费者代码
/**
* ActiveMQ中的消费者(Consumer)
* @author dengp
*
*/
public class HelloConsumer {
public void reciveHelloFormActiveMq() {
// 连接工厂,用于创建Connection对象
ConnectionFactory factory = null;
// activeMQ 连接对象
Connection conn = null;
// 一次和ActiveMQ的持久会话对象
Session session = null;
// 目的地
Destination destination = null;
// 消息消费者
MessageConsumer consumer = null;
// 封装消息的对象
Message message = null;
try {
/*
* 创建链接工厂 ActiveMQConnectionFactory -由ActiveMQ实现的ConnectionFactory接口实现类.
* 构造方法: public ActiveMQConnectionFactory(String userName, String password,
* String brokerURL)
* userName - 访问ActiveMQ服务的用户名,用户名可以通过jetty-realm.properties配置文件配置.
* password - 访问ActiveMQ服务的密码,密码可以通过jetty-realm.properties配置文件配置.
* brokerURL -访问ActiveMQ服务的路径地址. 路径结构为 - 协议名://主机地址:端口号 此链接基于TCP/IP协议.
*/
factory = new ActiveMQConnectionFactory("admin", "admin", "tcp://192.168.88.121:61616");
// 创建链接对象
conn = factory.createConnection();
// 启动连接对象
conn.start();
/*
* 创建会话对象
* 方法 - connection.createSession(boolean transacted, int acknowledgeMode);
* transacted - 是否使用事务,
* 可选值为true|false
* true - 使用事务, 当设置此变量值, 则acknowledgeMode参数无效,
* 建议传递的acknowledgeMode参数值为 Session.SESSION_TRANSACTED
* false - 不使用事务, 设置此变量值,则acknowledgeMode参数必须设置.
* acknowledgeMode - 消息确认机制, 可选值为:
* Session.AUTO_ACKNOWLEDGE - 自动确认消息机制
* Session.CLIENT_ACKNOWLEDGE -客户端确认消息机制
* Session.DUPS_OK_ACKNOWLEDGE - 有副本的客户端确认消息机制
*/
session = conn.createSession(false, Session.AUTO_ACKNOWLEDGE);
// 创建目的地,目的地的命名既是队列的命令
destination = session.createQueue("MQ-Hello");
// 创建消息消费者, 创建的消息消费者与某目的地对应, 即方法参数目的地.
consumer = session.createConsumer(destination);
// 从ActiveMQ中获取消息
message = consumer.receive();
String textMessage = ((TextMessage)message).getText();
System.out.println("ActiveMQ获取的消息是:"+textMessage);
} catch (Exception e) {
e.printStackTrace();
System.out.println("访问ActiveMQ服务发生错误!!");
} finally {
try {
// 回收消息发送者资源
if (null != consumer)
consumer.close();
} catch (JMSException e) {
e.printStackTrace();
}
try {
// 回收会话资源
if (null != session)
session.close();
} catch (JMSException e) {
e.printStackTrace();
}
try {
// 回收链接资源
if (null != conn)
conn.close();
} catch (JMSException e) {
e.printStackTrace();
}
}
}
}
- 1
- 2
- 3
- 4
- 5
- 6
- 7
- 8
- 9
- 10
- 11
- 12
- 13
- 14
- 15
- 16
- 17
- 18
- 19
- 20
- 21
- 22
- 23
- 24
- 25
- 26
- 27
- 28
- 29
- 30
- 31
- 32
- 33
- 34
- 35
- 36
- 37
- 38
- 39
- 40
- 41
- 42
- 43
- 44
- 45
- 46
- 47
- 48
- 49
- 50
- 51
- 52
- 53
- 54
- 55
- 56
- 57
- 58
- 59
- 60
- 61
- 62
- 63
- 64
- 65
- 66
- 67
- 68
- 69
- 70
- 71
- 72
- 73
- 74
- 75
- 76
- 77
- 78
- 79
- 80
- 81
- 82
- 83
- 84
2.4测试代码
生产者
public static void main(String[] args) {
HelloProducer pro = new HelloProducer();
pro.sendhello2ActiveMq("你好啊...");
}
- 1
- 2
- 3
- 4
消费者
public static void main(String[] args) {
HelloConsumer con = new HelloConsumer();
con.reciveHelloFormActiveMq();
}
- 1
- 2
- 3
- 4
先启动消费者,再启动生产者,查看效果
消费者启动后阻塞状态,等待消息

web页面查看效果

启动生产者



| 菜单 | 说明 |
|---|---|
| Number Of Consumers | 消费者 “这个是消费者端的消费者数量” |
| Number Of Pending Messages | 等待消费的消息 “这个是当前未出队列的数量。可以理解为总接收数-总出队列数” |
| Messages Enqueued | 进入队列的消息 “进入队列的总数量,包括出队列的。 这个数量只增不减” |
| Messages Dequeued | 出了队列的消息 “可以理解为是消费这消费掉的数量” |
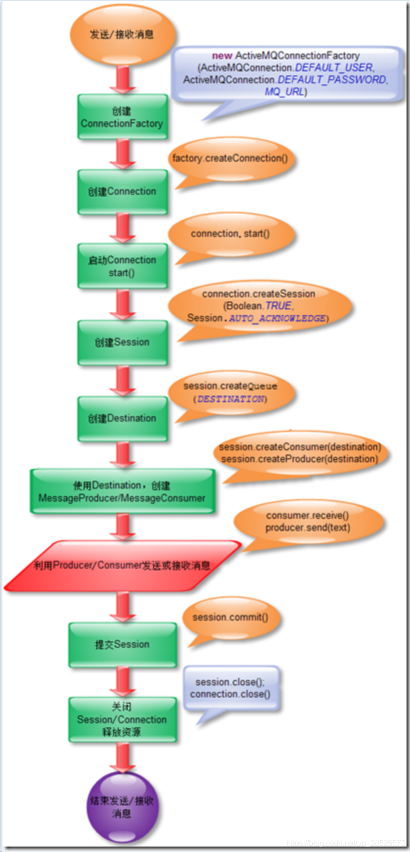
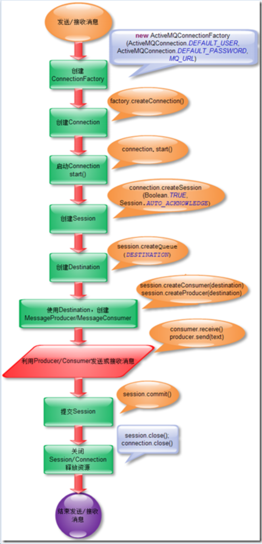
总结
ActiveMQ的消息发送的流程如下:

文章来源: dpb-bobokaoya-sm.blog.csdn.net,作者:波波烤鸭,版权归原作者所有,如需转载,请联系作者。
原文链接:dpb-bobokaoya-sm.blog.csdn.net/article/details/88625400
【版权声明】本文为华为云社区用户转载文章,如果您发现本社区中有涉嫌抄袭的内容,欢迎发送邮件进行举报,并提供相关证据,一经查实,本社区将立刻删除涉嫌侵权内容,举报邮箱:
cloudbbs@huaweicloud.com
- 点赞
- 收藏
- 关注作者
评论(0)