云原生时代必须具备的核心技能之Docker高级篇(Docker网络详解)
前面给大家项目的介绍了Docker的基础内容
Docker基础篇
接下来给大家系统的介绍下Docker高级篇的内容:网络核心、Docker实战、DockerCompose、Harbor以及Swarm。欢迎关注收藏哦
Docker网络介绍
Docker是基于Linux Kernel的namespace,CGroups,UnionFileSystem等技术封装成的一种自定义容器格式,从而提供了一套虚拟运行环境。
namespace: 用来做隔离的,比如 pid[进程]、net【网络】、mnt【挂载点】
CGroups:Controller Groups 用来做资源限制,比如内存和CPU等
Union File Systems:用来做Image和Container分层
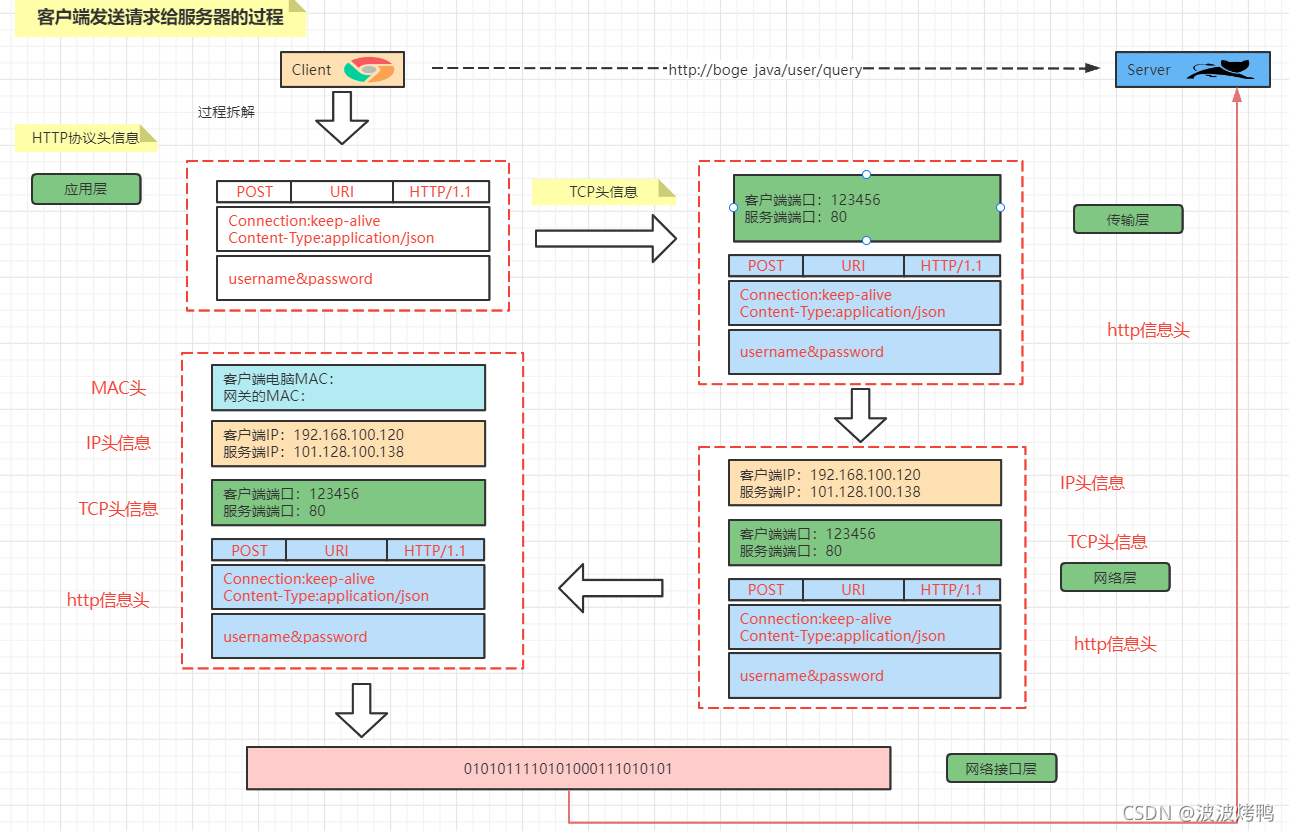
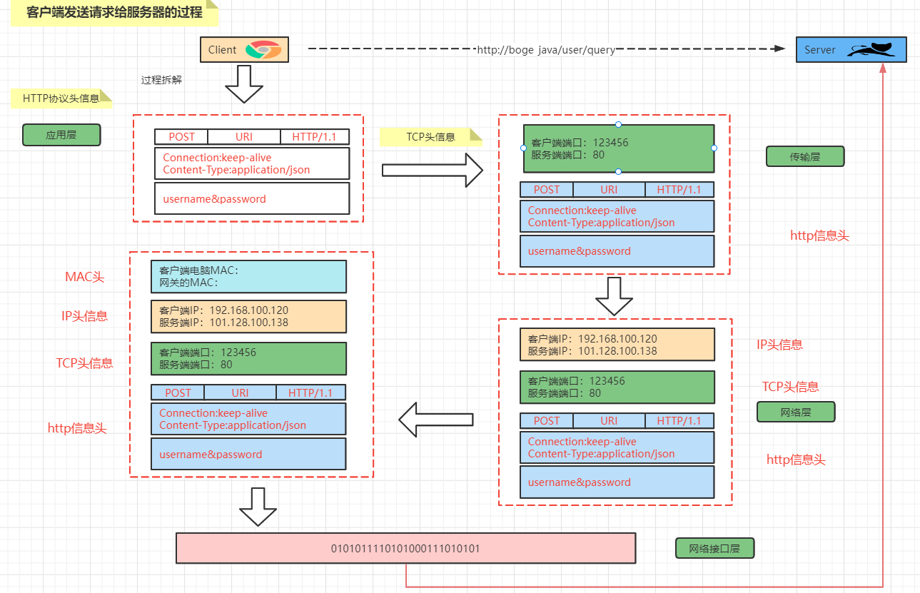
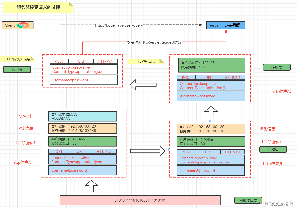
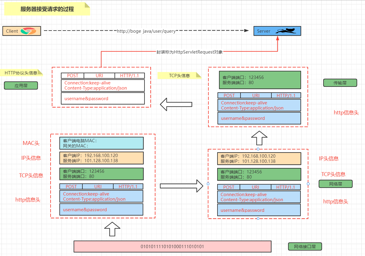
1.计算机网络模型
Docker网络官网:https://docs.docker.com/network/。
OSI:开放系统互联参考模型(Open System Interconnect)
TCP/IP:传输控制协议/网际协议(Transmission Control/Internet Protocol),是指能够在多个不同网络间实现信息传输的协议簇。TCP/IP协议不仅仅指的是TCP 和IP两个协议,而是指一个由FTP、SMTP、TCP、UDP、IP等协议构成的协议簇, 只是因为在TCP/IP协议中TCP协议和IP协议最具代表性,所以被称为TCP/IP协议。
分层思想:分层的基本想法是每一层都在它的下层提供的服务基础上提供更高级的增值服务,而最高层提供能运行分布式应用程序的服务

客户端发送请求:

服务端接受请求:

2 Liunx中网卡
2.1 查看网卡信息
查看网卡的命令:ip a
[vagrant@localhost ~]$ ip a
1: lo: <LOOPBACK,UP,LOWER_UP> mtu 65536 qdisc noqueue state UNKNOWN group default qlen 1000
link/loopback 00:00:00:00:00:00 brd 00:00:00:00:00:00
inet 127.0.0.1/8 scope host lo
valid_lft forever preferred_lft forever
inet6 ::1/128 scope host
valid_lft forever preferred_lft forever
2: eth0: <BROADCAST,MULTICAST,UP,LOWER_UP> mtu 1500 qdisc pfifo_fast state UP group default qlen 1000
link/ether 52:54:00:4d:77:d3 brd ff:ff:ff:ff:ff:ff
inet 10.0.2.15/24 brd 10.0.2.255 scope global noprefixroute dynamic eth0
valid_lft 85987sec preferred_lft 85987sec
inet6 fe80::5054:ff:fe4d:77d3/64 scope link
valid_lft forever preferred_lft forever
3: eth1: <BROADCAST,MULTICAST,UP,LOWER_UP> mtu 1500 qdisc pfifo_fast state UP group default qlen 1000
link/ether 08:00:27:6e:31:45 brd ff:ff:ff:ff:ff:ff
inet 192.168.56.10/24 brd 192.168.56.255 scope global noprefixroute eth1
valid_lft forever preferred_lft forever
inet6 fe80::a00:27ff:fe6e:3145/64 scope link
valid_lft forever preferred_lft forever
4: docker0: <NO-CARRIER,BROADCAST,MULTICAST,UP> mtu 1500 qdisc noqueue state DOWN group default
link/ether 02:42:bf:79:9f:de brd ff:ff:ff:ff:ff:ff
inet 172.17.0.1/16 brd 172.17.255.255 scope global docker0
valid_lft forever preferred_lft forever
- 1
- 2
- 3
- 4
- 5
- 6
- 7
- 8
- 9
- 10
- 11
- 12
- 13
- 14
- 15
- 16
- 17
- 18
- 19
- 20
- 21
- 22
- 23
通过ip a 可以看到当前的centos中有的4个网卡信息作用分别是
| 名称 | 作用 |
|---|---|
| lo | 本地网卡【lo 是 loopback 的缩写,也就是环回的意思,linux系统默认会有一块名为 lo 的环回网络接口】 |
| eth0 | 连接网络的网卡 |
| eth1 | 和宿主机通信的网卡 |
| docker0 | docker的网卡 |
ip link show:
[vagrant@localhost ~]$ ip link show
1: lo: <LOOPBACK,UP,LOWER_UP> mtu 65536 qdisc noqueue state UNKNOWN mode DEFAULT group default qlen 1000
link/loopback 00:00:00:00:00:00 brd 00:00:00:00:00:00
2: eth0: <BROADCAST,MULTICAST,UP,LOWER_UP> mtu 1500 qdisc pfifo_fast state UP mode DEFAULT group default qlen 1000
link/ether 52:54:00:4d:77:d3 brd ff:ff:ff:ff:ff:ff
3: eth1: <BROADCAST,MULTICAST,UP,LOWER_UP> mtu 1500 qdisc pfifo_fast state UP mode DEFAULT group default qlen 1000
link/ether 08:00:27:6e:31:45 brd ff:ff:ff:ff:ff:ff
4: docker0: <NO-CARRIER,BROADCAST,MULTICAST,UP> mtu 1500 qdisc noqueue state DOWN mode DEFAULT group default
link/ether 02:42:bf:79:9f:de brd ff:ff:ff:ff:ff:ff
- 1
- 2
- 3
- 4
- 5
- 6
- 7
- 8
- 9
以文件的形式查看网卡:ls /sys/class/net
[vagrant@localhost ~]$ ls /sys/class/net
docker0 eth0 eth1 lo
- 1
- 2
2.2 配置文件
在Linux中网卡对应的其实就是文件,所以找到对应的网卡文件即可,存放的路径
[vagrant@localhost network-scripts]$ cd /etc/sysconfig/network-scripts/
[vagrant@localhost network-scripts]$ ls
ifcfg-eth0 ifdown-eth ifdown-ppp ifdown-tunnel ifup-ippp ifup-post ifup-TeamPort network-functions-ipv6
ifcfg-eth1 ifdown-ippp ifdown-routes ifup ifup-ipv6 ifup-ppp ifup-tunnel
ifcfg-lo ifdown-ipv6 ifdown-sit ifup-aliases ifup-isdn ifup-routes ifup-wireless
ifdown ifdown-isdn ifdown-Team ifup-bnep ifup-plip ifup-sit init.ipv6-global
ifdown-bnep ifdown-post ifdown-TeamPort ifup-eth ifup-plusb ifup-Team network-functions
- 1
- 2
- 3
- 4
- 5
- 6
- 7
2.3 网卡操作
网卡中增加ip地址
[root@localhost ~]# ip addr add 192.168.100.120/24 dev eth0
[root@localhost ~]# ip a
1: lo: <LOOPBACK,UP,LOWER_UP> mtu 65536 qdisc noqueue state UNKNOWN group default qlen 1000
link/loopback 00:00:00:00:00:00 brd 00:00:00:00:00:00
inet 127.0.0.1/8 scope host lo
valid_lft forever preferred_lft forever
inet6 ::1/128 scope host
valid_lft forever preferred_lft forever
2: eth0: <BROADCAST,MULTICAST,UP,LOWER_UP> mtu 1500 qdisc pfifo_fast state UP group default qlen 1000
link/ether 52:54:00:4d:77:d3 brd ff:ff:ff:ff:ff:ff
inet 10.0.2.15/24 brd 10.0.2.255 scope global noprefixroute dynamic eth0
valid_lft 84918sec preferred_lft 84918sec
inet 192.168.100.120/24 scope global eth0 #### 增加了一个IP地址
valid_lft forever preferred_lft forever
inet6 fe80::5054:ff:fe4d:77d3/64 scope link
valid_lft forever preferred_lft forever
3: eth1: <BROADCAST,MULTICAST,UP,LOWER_UP> mtu 1500 qdisc pfifo_fast state UP group default qlen 1000
link/ether 08:00:27:6e:31:45 brd ff:ff:ff:ff:ff:ff
inet 192.168.56.10/24 brd 192.168.56.255 scope global noprefixroute eth1
valid_lft forever preferred_lft forever
inet6 fe80::a00:27ff:fe6e:3145/64 scope link
valid_lft forever preferred_lft forever
4: docker0: <NO-CARRIER,BROADCAST,MULTICAST,UP> mtu 1500 qdisc noqueue state DOWN group default
link/ether 02:42:bf:79:9f:de brd ff:ff:ff:ff:ff:ff
inet 172.17.0.1/16 brd 172.17.255.255 scope global docker0
valid_lft forever preferred_lft forever
- 1
- 2
- 3
- 4
- 5
- 6
- 7
- 8
- 9
- 10
- 11
- 12
- 13
- 14
- 15
- 16
- 17
- 18
- 19
- 20
- 21
- 22
- 23
- 24
- 25
- 26
- 27
删除IP地址: ip addr delete 192.168.100.120/24 dev eth0
[root@localhost ~]# ip addr delete 192.168.100.120/24 dev eth0
[root@localhost ~]# ip a
1: lo: <LOOPBACK,UP,LOWER_UP> mtu 65536 qdisc noqueue state UNKNOWN group default qlen 1000
link/loopback 00:00:00:00:00:00 brd 00:00:00:00:00:00
inet 127.0.0.1/8 scope host lo
valid_lft forever preferred_lft forever
inet6 ::1/128 scope host
valid_lft forever preferred_lft forever
2: eth0: <BROADCAST,MULTICAST,UP,LOWER_UP> mtu 1500 qdisc pfifo_fast state UP group default qlen 1000
link/ether 52:54:00:4d:77:d3 brd ff:ff:ff:ff:ff:ff
inet 10.0.2.15/24 brd 10.0.2.255 scope global noprefixroute dynamic eth0
valid_lft 84847sec preferred_lft 84847sec
inet6 fe80::5054:ff:fe4d:77d3/64 scope link
valid_lft forever preferred_lft forever
3: eth1: <BROADCAST,MULTICAST,UP,LOWER_UP> mtu 1500 qdisc pfifo_fast state UP group default qlen 1000
link/ether 08:00:27:6e:31:45 brd ff:ff:ff:ff:ff:ff
inet 192.168.56.10/24 brd 192.168.56.255 scope global noprefixroute eth1
valid_lft forever preferred_lft forever
inet6 fe80::a00:27ff:fe6e:3145/64 scope link
valid_lft forever preferred_lft forever
4: docker0: <NO-CARRIER,BROADCAST,MULTICAST,UP> mtu 1500 qdisc noqueue state DOWN group default
lik/ether 02:42:bf:79:9f:de brd ff:ff:ff:ff:ff:ff
inet 172.17.0.1/16 brd 172.17.255.255 scope global docker0
valid_lft forever preferred_lft forever
- 1
- 2
- 3
- 4
- 5
- 6
- 7
- 8
- 9
- 10
- 11
- 12
- 13
- 14
- 15
- 16
- 17
- 18
- 19
- 20
- 21
- 22
- 23
- 24
2.4 网卡信息解析
状态:UP/DOWN/UNKOWN等
link/ether:MAC地址
inet:绑定的IP地址
3 Network Namespace
Network Namespace 是实现网络虚拟化的重要功能,它能创建多个隔离的网络空间,它们有独自的网络栈信息。不管是虚拟机还是容器,运行的时候仿佛自己就在独立的网络中。
3.1 Network Namespce 实战
添加一个namespace
ip netns add ns1
- 1
查看当前具有的namespace
ip netns list
- 1
[root@localhost ~]# ip netns add ns1
[root@localhost ~]# ip netns list
ns1
- 1
- 2
- 3
删除namespace
ip netns delete ns1
- 1
[root@localhost ~]# ip netns add ns1
[root@localhost ~]# ip netns list
ns1
[root@localhost ~]# ip netns delete ns1
[root@localhost ~]# ip netns list
[root@localhost ~]#
- 1
- 2
- 3
- 4
- 5
- 6
查看namespace【ns1】的网卡情况
ip netns exec ns1 ip a
- 1
[root@localhost ~]# ip netns exec ns1 ip a
1: lo: <LOOPBACK> mtu 65536 qdisc noop state DOWN group default qlen 1000
link/loopback 00:00:00:00:00:00 brd 00:00:00:00:00:00
- 1
- 2
- 3

启动网络状态
ip netns exec ns1 ifup lo
- 1
[root@localhost ~]# ip netns exec ns1 ip link show
1: lo: <LOOPBACK> mtu 65536 qdisc noop state DOWN mode DEFAULT group default qlen 1000
link/loopback 00:00:00:00:00:00 brd 00:00:00:00:00:00
[root@localhost ~]# ip netns exec ns1 ifup lo
[root@localhost ~]# ip netns exec ns1 ip a
1: lo: <LOOPBACK,UP,LOWER_UP> mtu 65536 qdisc noqueue state UNKNOWN group default qlen 1000
link/loopback 00:00:00:00:00:00 brd 00:00:00:00:00:00
inet 127.0.0.1/8 scope host lo
valid_lft forever preferred_lft forever
inet6 ::1/128 scope host
valid_lft forever preferred_lft forever
[root@localhost ~]#
- 1
- 2
- 3
- 4
- 5
- 6
- 7
- 8
- 9
- 10
- 11
- 12
关掉网络状态
[root@localhost ~]# ip netns exec ns1 ifdown lo
[root@localhost ~]# ip netns exec ns1 ip a
1: lo: <LOOPBACK> mtu 65536 qdisc noqueue state DOWN group default qlen 1000
link/loopback 00:00:00:00:00:00 brd 00:00:00:00:00:00
- 1
- 2
- 3
- 4
还可以通过 link 来设置状态
[root@localhost ~]# ip netns exec ns1 ip link set lo up
[root@localhost ~]# ip netns exec ns1 ip a
1: lo: <LOOPBACK,UP,LOWER_UP> mtu 65536 qdisc noqueue state UNKNOWN group default qlen 1000
link/loopback 00:00:00:00:00:00 brd 00:00:00:00:00:00
inet 127.0.0.1/8 scope host lo
valid_lft forever preferred_lft forever
inet6 ::1/128 scope host
valid_lft forever preferred_lft forever
[root@localhost ~]# ip netns exec ns1 ip link set lo down
[root@localhost ~]# ip netns exec ns1 ip a
1: lo: <LOOPBACK> mtu 65536 qdisc noqueue state DOWN group default qlen 1000
link/loopback 00:00:00:00:00:00 brd 00:00:00:00:00:00
inet 127.0.0.1/8 scope host lo
valid_lft forever preferred_lft forever
[root@localhost ~]#
- 1
- 2
- 3
- 4
- 5
- 6
- 7
- 8
- 9
- 10
- 11
- 12
- 13
- 14
- 15
- 16
再次添加一个namespace【ns2】
[root@localhost ~]# ip netns add ns2
[root@localhost ~]# ip netns list
ns2
ns1
- 1
- 2
- 3
- 4
现在要实现两个namespace的通信

要实现两个network namespace的通信,我们需要实现到的技术是:
veth pair:Virtual Ethernet Pair,是一个成对的端口,可以实现上述功能

创建一对link,也就是接下来要通过veth pair连接的link
ip link add veth-ns1 type veth peer name veth-ns2
- 1
然后在宿主机中就会多出一对网卡信息

然后将创建好的 veth-ns1交给namespace1,把veth-ns2交给namespace2
ip link set veth-ns1 netns ns1
ip link set veth-ns2 netns ns2
- 1
- 2

再查看ns1和ns2中的link情况
[root@localhost ~]# ip netns exec ns1 ip link
1: lo: <LOOPBACK,UP,LOWER_UP> mtu 65536 qdisc noqueue state UNKNOWN mode DEFAULT group default qlen 1000
link/loopback 00:00:00:00:00:00 brd 00:00:00:00:00:00
6: veth-ns1@if5: <BROADCAST,MULTICAST> mtu 1500 qdisc noop state DOWN mode DEFAULT group default qlen 1000
link/ether 7e:bb:ee:13:a2:9a brd ff:ff:ff:ff:ff:ff link-netnsid 1
[root@localhost ~]# ip netns exec ns2 ip link
1: lo: <LOOPBACK,UP,LOWER_UP> mtu 65536 qdisc noqueue state UNKNOWN mode DEFAULT group default qlen 1000
link/loopback 00:00:00:00:00:00 brd 00:00:00:00:00:00
5: veth-ns2@if6: <BROADCAST,MULTICAST> mtu 1500 qdisc noop state DOWN mode DEFAULT group default qlen 1000
link/ether 7e:f8:18:5a:ef:1f brd ff:ff:ff:ff:ff:ff link-netnsid 0
- 1
- 2
- 3
- 4
- 5
- 6
- 7
- 8
- 9
- 10
此时veth-ns1和veth-ns2还没有ip地址,显然通信还缺少点条件
ip netns exec ns1 ip addr add 192.168.0.11/24 dev veth-ns1
ip netns exec ns2 ip addr add 192.168.0.12/24 dev veth-ns2
- 1
- 2

再次查看,发现state是DOWN.所以我们需要启用对应的网卡
[root@localhost ~]# ip netns exec ns1 ip link set veth-ns1 up
[root@localhost ~]# ip netns exec ns2 ip link set veth-ns2 up
- 1
- 2
然后查看状态
然后就可以相互之间ping通了
ip netns exec ns1 ping 192.168.0.12 ip netns exec ns2 ping 192.168.0.11
- 1

3.2 Container的NameSpace
按照上面的描述,实际上每个container,都会有自己的network namespace,并且是独立的,我们可以进入到容器中进行验证
创建两个Tomcat容器
docker run -d --name tomcat01 -p 8081:8080 tomcat
docker run -d --name tomcat02 -p 8082:8080 tomcat
进入到两个容器中,查看ip
docker exec -it tomcat01 ip a
docker exec -it tomcat02 ip a
相互ping是可以ping通的

问题:此时tomcat01和tomcat02属于两个network namespace,是如何能够ping通的? 有些小伙伴可能会想,不就跟上面的namespace实战一样吗?注意这里并没有veth-pair技术
4 深入分析container网络-Bridge
4.1 Docker默认Bridge
首先我们通过ip a可以查看当前宿主机的网络情况
[root@localhost tomcat]# ip a
1: lo: <LOOPBACK,UP,LOWER_UP> mtu 65536 qdisc noqueue state UNKNOWN group default qlen 1000
link/loopback 00:00:00:00:00:00 brd 00:00:00:00:00:00
inet 127.0.0.1/8 scope host lo
valid_lft forever preferred_lft forever
inet6 ::1/128 scope host
valid_lft forever preferred_lft forever
2: eth0: <BROADCAST,MULTICAST,UP,LOWER_UP> mtu 1500 qdisc pfifo_fast state UP group default qlen 1000
link/ether 52:54:00:4d:77:d3 brd ff:ff:ff:ff:ff:ff
inet 10.0.2.15/24 brd 10.0.2.255 scope global noprefixroute dynamic eth0
valid_lft 66199sec preferred_lft 66199sec
inet6 fe80::5054:ff:fe4d:77d3/64 scope link
valid_lft forever preferred_lft forever
3: eth1: <BROADCAST,MULTICAST,UP,LOWER_UP> mtu 1500 qdisc pfifo_fast state UP group default qlen 1000
link/ether 08:00:27:6e:31:45 brd ff:ff:ff:ff:ff:ff
inet 192.168.56.10/24 brd 192.168.56.255 scope global noprefixroute eth1
valid_lft forever preferred_lft forever
inet6 fe80::a00:27ff:fe6e:3145/64 scope link
valid_lft forever preferred_lft forever
4: docker0: <BROADCAST,MULTICAST,UP,LOWER_UP> mtu 1500 qdisc noqueue state UP group default
link/ether 02:42:52:d4:0a:9f brd ff:ff:ff:ff:ff:ff
inet 172.17.0.1/16 brd 172.17.255.255 scope global docker0
valid_lft forever preferred_lft forever
inet6 fe80::42:52ff:fed4:a9f/64 scope link
valid_lft forever preferred_lft forever
24: veth78a90d0@if23: <BROADCAST,MULTICAST,UP,LOWER_UP> mtu 1500 qdisc noqueue master docker0 state UP group default
link/ether 7e:6b:8c:bf:7e:30 brd ff:ff:ff:ff:ff:ff link-netnsid 2
inet6 fe80::7c6b:8cff:febf:7e30/64 scope link
valid_lft forever preferred_lft forever
26: vetha2bfbf4@if25: <BROADCAST,MULTICAST,UP,LOWER_UP> mtu 1500 qdisc noqueue master docker0 state UP group default
link/ether ce:2f:ed:e5:61:32 brd ff:ff:ff:ff:ff:ff link-netnsid 3
inet6 fe80::cc2f:edff:fee5:6132/64 scope link
valid_lft forever preferred_lft forever
- 1
- 2
- 3
- 4
- 5
- 6
- 7
- 8
- 9
- 10
- 11
- 12
- 13
- 14
- 15
- 16
- 17
- 18
- 19
- 20
- 21
- 22
- 23
- 24
- 25
- 26
- 27
- 28
- 29
- 30
- 31
- 32
- 33
然后查看 tomcat01中的网络: docker exec -it tomcat01 ip a可以发现
[root@localhost tomcat]# docker exec -it tomcat01 ip a
1: lo: <LOOPBACK,UP,LOWER_UP> mtu 65536 qdisc noqueue state UNKNOWN group default qlen 1000
link/loopback 00:00:00:00:00:00 brd 00:00:00:00:00:00
inet 127.0.0.1/8 scope host lo
valid_lft forever preferred_lft forever
23: eth0@if24: <BROADCAST,MULTICAST,UP,LOWER_UP> mtu 1500 qdisc noqueue state UP group default
link/ether 02:42:ac:11:00:02 brd ff:ff:ff:ff:ff:ff link-netnsid 0
inet 172.17.0.2/16 brd 172.17.255.255 scope global eth0
valid_lft forever preferred_lft forever
- 1
- 2
- 3
- 4
- 5
- 6
- 7
- 8
- 9
我们发现在宿主机中是可以ping通Tomcat01的网络的。
[root@localhost tomcat]# ping 172.17.0.2
PING 172.17.0.2 (172.17.0.2) 56(84) bytes of data.
64 bytes from 172.17.0.2: icmp_seq=1 ttl=64 time=0.038 ms
64 bytes from 172.17.0.2: icmp_seq=2 ttl=64 time=0.038 ms
^C
--- 172.17.0.2 ping statistics ---
2 packets transmitted, 2 received, 0% packet loss, time 999ms
rtt min/avg/max/mdev = 0.038/0.038/0.038/0.000 ms
- 1
- 2
- 3
- 4
- 5
- 6
- 7
- 8
既然可以ping通,而且centos和tomcat01又属于两个不同的NetWork NameSpace,他们是怎么连接的?看图

其实在tomcat01中有一个eth0和centos的docker0中有一个veth是成对的,类似于之前实战中的veth-ns1和veth-ns2,要确认也很简单
yum install bridge-utils
brctl show
- 1
- 2
执行
[root@localhost tomcat]# brctl show
bridge name bridge id STP enabled interfaces
docker0 8000.024252d40a9f no veth78a90d0
vetha2bfbf4
- 1
- 2
- 3
- 4
对比 ip a 情况

那么画图说明:

这种网络连接方法我们称之为Bridge,其实也可以通过命令查看docker中的网络模式:docker network ls , bridge也是docker中默认的网络模式
[root@localhost tomcat]# docker network ls
NETWORK ID NAME DRIVER SCOPE
92242fc0f805 bridge bridge local
96b999d7fcc2 host host local
17b86f9caa33 none null local
- 1
- 2
- 3
- 4
- 5
不妨检查一下bridge:docker network inspect bridge
"Containers": {
"4b3500fed6b99c00b3ed1ae46bd6bc33040c77efdab343175363f32fbcf42e63": {
"Name": "tomcat01",
"EndpointID": "40fc0925fcb59c9bb002779580107ab9601640188bf157fa57b1c2de9478053a",
"MacAddress": "02:42:ac:11:00:02",
"IPv4Address": "172.17.0.2/16",
"IPv6Address": ""
},
"92d2ff3e9be523099ac4b45058c5bf4652a77a27b7053a9115ea565ab43f9ab0": {
"Name": "tomcat02",
"EndpointID": "1d6c3bd73e3727dd368edf3cc74d2f01b5c458223f844d6188486cb26ea255bc",
"MacAddress": "02:42:ac:11:00:03",
"IPv4Address": "172.17.0.3/16",
"IPv6Address": ""
}
}
- 1
- 2
- 3
- 4
- 5
- 6
- 7
- 8
- 9
- 10
- 11
- 12
- 13
- 14
- 15
- 16
在tomcat01容器中是可以访问互联网的,顺便把这张图画一下咯,NAT是通过iptables实现的

4.2 自定义NetWork
创建一个network,类型为 Bridge
docker network create tomcat-net
或者
docker network create tomcat-net --subnet=172.18.0.0/24 tomcat-net
- 1
- 2
- 3
查看已有的NetWork: docker network ls
[root@localhost ~]# docker network create tomcat-net
43915cba1f9204751b48896d7d28b83b4b6cf35f06fac6ff158ced5fb9ddb5b3
[root@localhost ~]# docker network ls
NETWORK ID NAME DRIVER SCOPE
b5c9cfbc0410 bridge bridge local
96b999d7fcc2 host host local
17b86f9caa33 none null local
43915cba1f92 tomcat-net bridge local
- 1
- 2
- 3
- 4
- 5
- 6
- 7
- 8
查看tomcat-net详情信息:docker network inspect tomcat-net
[root@localhost ~]# docker network inspect tomcat-net
[
{
"Name": "tomcat-net",
"Id": "43915cba1f9204751b48896d7d28b83b4b6cf35f06fac6ff158ced5fb9ddb5b3",
"Created": "2021-10-11T12:10:19.543766962Z",
"Scope": "local",
"Driver": "bridge",
"EnableIPv6": false,
"IPAM": {
"Driver": "default",
"Options": {},
"Config": [
{
"Subnet": "172.18.0.0/16",
"Gateway": "172.18.0.1"
}
]
},
"Internal": false,
"Attachable": false,
"Ingress": false,
"ConfigFrom": {
"Network": ""
},
"ConfigOnly": false,
"Containers": {},
"Options": {},
"Labels": {}
}
]
- 1
- 2
- 3
- 4
- 5
- 6
- 7
- 8
- 9
- 10
- 11
- 12
- 13
- 14
- 15
- 16
- 17
- 18
- 19
- 20
- 21
- 22
- 23
- 24
- 25
- 26
- 27
- 28
- 29
- 30
- 31
- 32
删除network:docker network rm tomcat-net
创建tomcat容器,并指定使用tomcat-net
[root@localhost ~]# docker run -d --name custom-net-tomcat --network tomcat-net tomcat-ip:1.0
264b3901f8f12fd7f4cc69810be6a24de48f82402b1e5b0df364bd1ee72d8f0e
- 1
- 2
查看custom-net-tomcat的网络信息:截取了关键信息
12: br-43915cba1f92: <BROADCAST,MULTICAST,UP,LOWER_UP> mtu 1500 qdisc noqueue state UP group default
link/ether 02:42:71:a6:67:c7 brd ff:ff:ff:ff:ff:ff
inet 172.18.0.1/16 brd 172.18.255.255 scope global br-43915cba1f92
valid_lft forever preferred_lft forever
inet6 fe80::42:71ff:fea6:67c7/64 scope link
valid_lft forever preferred_lft forever
14: veth282a555@if13: <BROADCAST,MULTICAST,UP,LOWER_UP> mtu 1500 qdisc noqueue master br-43915cba1f92 state UP group default
link/ether 3a:3d:83:15:3f:ed brd ff:ff:ff:ff:ff:ff link-netnsid 3
inet6 fe80::383d:83ff:fe15:3fed/64 scope link
valid_lft forever preferred_lft forever
- 1
- 2
- 3
- 4
- 5
- 6
- 7
- 8
- 9
- 10
查看网卡接口信息
[root@localhost ~]# brctl show
bridge name bridge id STP enabled interfaces
br-43915cba1f92 8000.024271a667c7 no veth282a555
docker0 8000.02423964f095 no veth4526c0c
vethaa2f6f4
vethc6ad4c2
- 1
- 2
- 3
- 4
- 5
- 6
- 7
此时在custom-net-tomcat容器中ping一些tomcat01发现是ping不通的
[root@localhost ~]# docker exec -it custom-net-tomcat ping 172.17.0.2
PING 172.17.0.2 (172.17.0.2) 56(84) bytes of data.
^C
--- 172.17.0.2 ping statistics ---
3 packets transmitted, 0 received, 100% packet loss, time 2000ms
- 1
- 2
- 3
- 4
- 5
此时如果tomcat01容器能够连接上tomcat-net上应该就可以了
docker network connect tomcat-net tomcat01
- 1
[root@localhost ~]# docker exec -it tomcat01 ping custom-net-tomcat
PING custom-net-tomcat (172.18.0.2) 56(84) bytes of data.
64 bytes from custom-net-tomcat.tomcat-net (172.18.0.2): icmp_seq=1 ttl=64 time=0.138 ms
^C
--- custom-net-tomcat ping statistics ---
1 packets transmitted, 1 received, 0% packet loss, time 0ms
rtt min/avg/max/mdev = 0.138/0.138/0.138/0.000 ms
[root@localhost ~]# docker exec -it custom-net-tomcat ping tomcat01
PING tomcat01 (172.18.0.3) 56(84) bytes of data.
64 bytes from tomcat01.tomcat-net (172.18.0.3): icmp_seq=1 ttl=64 time=0.031 ms
- 1
- 2
- 3
- 4
- 5
- 6
- 7
- 8
- 9
- 10
5 深入分析 Container网络-Host&None
5.1 Host
Host模式下,容器将共享主机的网络堆栈,并且主机的所有接口都可供容器使用.容器的主机名将与主机系统上的主机名匹配
创建一个容器,并指定网络为host
docker run -d --name my-tomcat-host --network host tomcat-ip:1.0
- 1
查看ip地址
docker exec -it my-tomcat-host ip a
- 1
检查host网络
docker network inspect host
- 1
"Containers": {
"f495a6892d422e61daab01e3fcfa4abb515753e5f9390af44c93cae376ca7464": {
"Name": "my-tomcat-host",
"EndpointID": "77012b1ac5d15bde3105d2eb2fe0e58a5ef78fb44a88dc8b655d373d36cde5da",
"MacAddress": "",
"IPv4Address": "",
"IPv6Address": ""
}
}
- 1
- 2
- 3
- 4
- 5
- 6
- 7
- 8
- 9
5.2 None
None模式不会为容器配置任何IP,也不能访问外部网络以及其他容器.它具有环回地址,可用于运行批处理作业.
创建一个tomcat容器,并指定网络为none
docker run -d --name my-tomcat-none --network none tomcat-ip:1.0
- 1
查看ip地址
docker exec -it my-tomcat-none
- 1
检查none网络
docker network inspect none
- 1
"Containers": {
"c957b61dae93fbb9275acf73c370e5df1aaf44a986579ee43ab751f790220807": {
"Name": "my-tomcat-none",
"EndpointID": "16bf30fb7328ceb433b55574dc071bf346efa58e2eb92b6f40d7a902ddc94293",
"MacAddress": "",
"IPv4Address": "",
"IPv6Address": ""
}
}
- 1
- 2
- 3
- 4
- 5
- 6
- 7
- 8
- 9
6 端口映射
创建一个tomcat容器,名称为port-tomcat
docker run -d --name port-tomcat tomcat-ip:1.0
- 1
思考如何访问tomcat的服务
docker exec -it port-tomcat bash
curl localhost:8080
- 1
- 2
如果要载centos7上访问呢
docker exec -it port-tomcat ip a
curl 172.17.0.4:8080
- 1
- 2
如果我们需要在centos中通过localhost来访问呢?这时我们就需要将port-tomcat中的8080端口映射到centos上了
docker rm -f port-tomcat
docker run -d --name port-tomcat -p 8090:8080 tomcat-ip:1.0
curl localhost:8090
- 1
- 2
- 3
centos7是运行在win10上的虚拟机,如果想要在win10上通过ip:port方式访问呢?
#此时需要centos和win网络在同一个网段,所以在Vagrantfile文件中
#这种方式等同于桥接网络。也可以给该网络指定使用物理机哪一块网卡,比如
#config.vm.network"public_network",:bridge=>'en1: Wi-Fi (AirPort)'
config.vm.network"public_network"
centos7: ip a --->192.168.8.118
win10:浏览器访问 192.168.8.118:9080
- 1
- 2
- 3
- 4
- 5
- 6
- 7
- 8

7 多机之间通信
具体深入介绍会在 Docker Swarm 中详聊,本节简单介绍。
在同一台centos7机器上,发现无论怎么折腾,我们一定有办法让两个container通信。 那如果是在两台centos7机器上呢?画个图

VXLAN技术实现:Virtual Extensible LAN(虚拟可扩展局域网)。

ps:掌握了Docker的网络,其实也就掌握整个技术的核心了,如果文章有帮助欢迎关注点赞收藏哦
下篇:Docker实现
文章来源: dpb-bobokaoya-sm.blog.csdn.net,作者:波波烤鸭,版权归原作者所有,如需转载,请联系作者。
原文链接:dpb-bobokaoya-sm.blog.csdn.net/article/details/121527505
- 点赞
- 收藏
- 关注作者
评论(0)