【MySQL】表页跟索引的关系
【摘要】
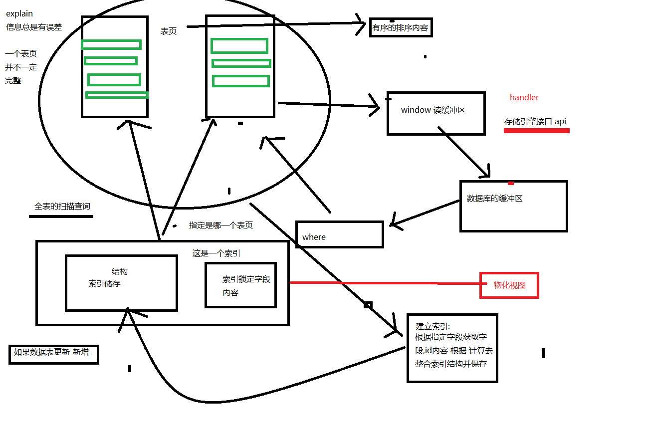
innodb咋存储数据时,数据会存储在表页中,每页是16kb 表页:存放了很多数据,它是innodb最小单元的存储空间
没有索引时查询
当没有索引时,会直接进行在表页全部进行查询,也就是进行全表扫描 ...
innodb咋存储数据时,数据会存储在表页中,每页是16kb
表页:存放了很多数据,它是innodb最小单元的存储空间
没有索引时查询
当没有索引时,会直接进行在表页全部进行查询,也就是进行全表扫描

带索引时查询
当设置索引后,数据在存入表页时会进行排序,根据索引的规则,数据无论更新还是新增索引结构都会更新

文章来源: blog.csdn.net,作者:咔咔-,版权归原作者所有,如需转载,请联系作者。
原文链接:blog.csdn.net/fangkang7/article/details/98973186
【版权声明】本文为华为云社区用户转载文章,如果您发现本社区中有涉嫌抄袭的内容,欢迎发送邮件进行举报,并提供相关证据,一经查实,本社区将立刻删除涉嫌侵权内容,举报邮箱:
cloudbbs@huaweicloud.com
- 点赞
- 收藏
- 关注作者
评论(0)