TF之DD:利用Inception模型+GD算法生成带背景的大尺寸、高质量的Deep Dream图片——五个架构设计思维导图
【摘要】
TF之DD:利用Inception模型+GD算法生成带背景的大尺寸、高质量的Deep Dream图片——五个架构设计思维导图
目录
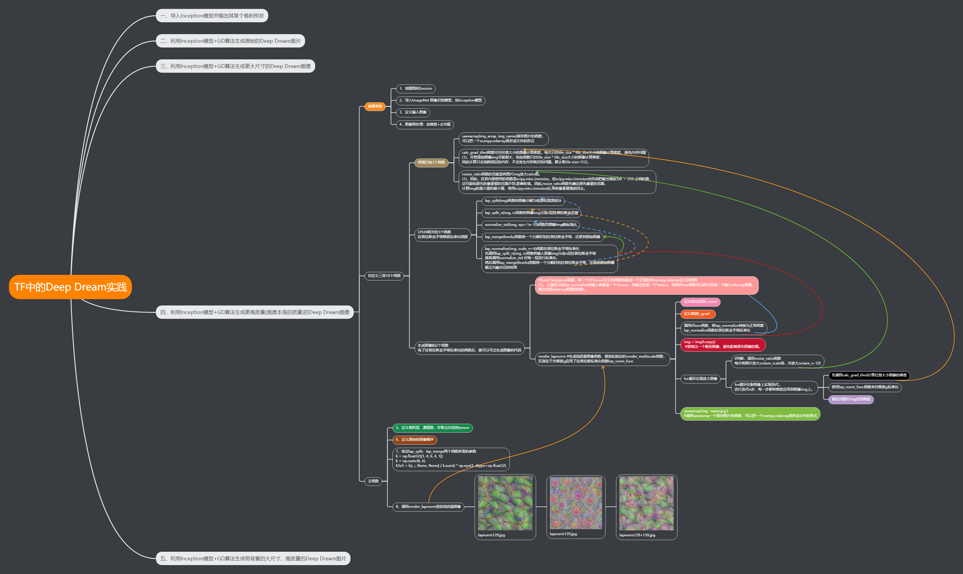
TF中的Deep Dream实践:利用Inception模型+GD算法——五个架构设计思路
一、导入Inception模型并输出其某个卷积形状
二、利用Inception模型+GD算法生...
TF之DD:利用Inception模型+GD算法生成带背景的大尺寸、高质量的Deep Dream图片——五个架构设计思维导图
目录
TF中的Deep Dream实践:利用Inception模型+GD算法——五个架构设计思路
二、利用Inception模型+GD算法生成原始的Deep Dream图片
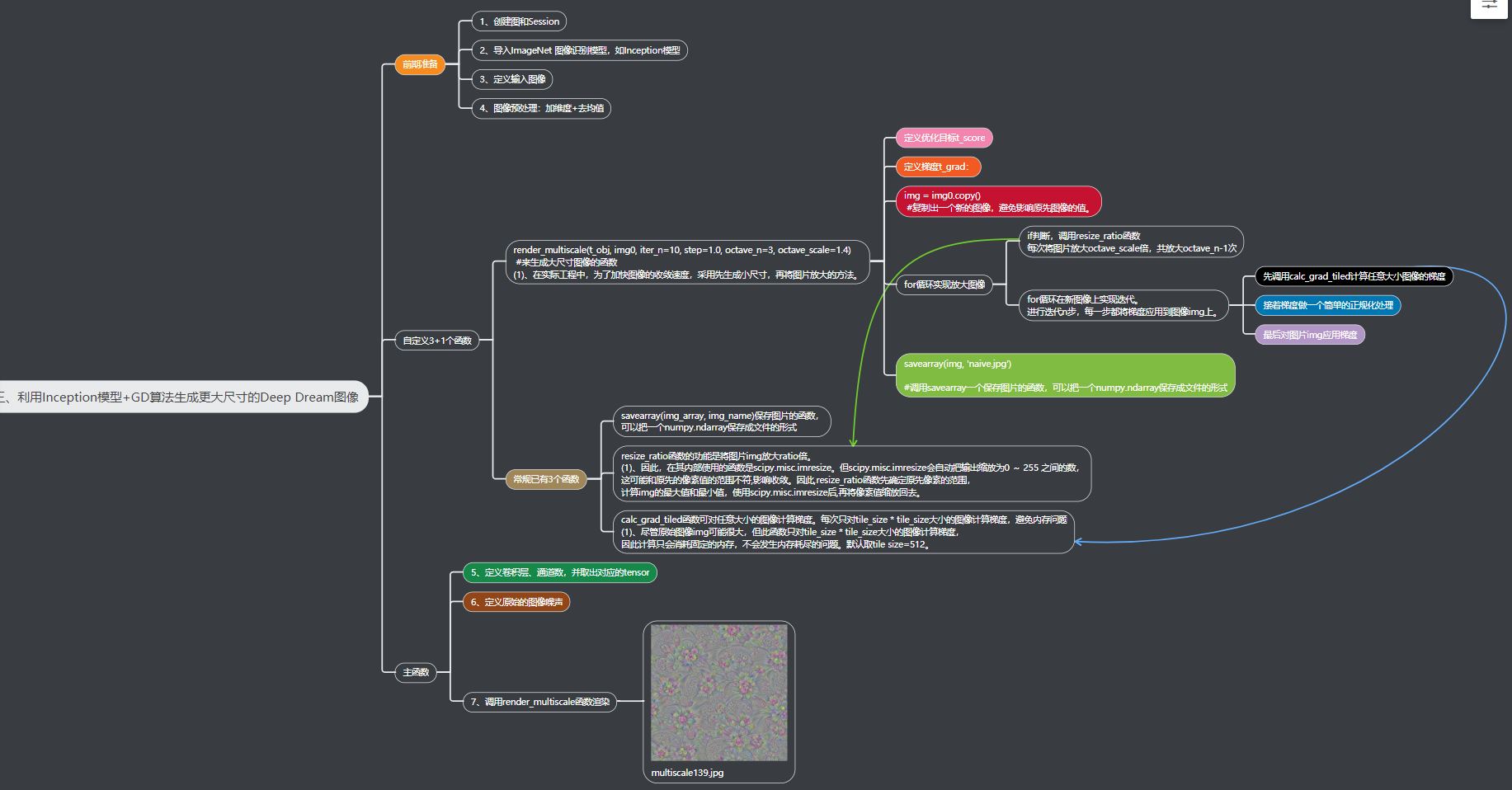
三、利用Inception模型+GD算法生成更大尺寸的Deep Dream图像
四、利用Inception模型+GD算法生成更高质量(图像本身的质量)的Deep Dream图像
五、利用Inception模型+GD算法生成带背景的大尺寸、高质量的Deep Dream图片
TF中的Deep Dream实践:利用Inception模型+GD算法——五个架构设计思维导图
一、导入Inception模型并输出其某个卷积形状

二、利用Inception模型+GD算法生成原始的Deep Dream图片

三、利用Inception模型+GD算法生成更大尺寸的Deep Dream图像

四、利用Inception模型+GD算法生成更高质量(图像本身的质量)的Deep Dream图像

五、利用Inception模型+GD算法生成带背景的大尺寸、高质量的Deep Dream图片

文章来源: yunyaniu.blog.csdn.net,作者:一个处女座的程序猿,版权归原作者所有,如需转载,请联系作者。
原文链接:yunyaniu.blog.csdn.net/article/details/122849803
【版权声明】本文为华为云社区用户转载文章,如果您发现本社区中有涉嫌抄袭的内容,欢迎发送邮件进行举报,并提供相关证据,一经查实,本社区将立刻删除涉嫌侵权内容,举报邮箱:
cloudbbs@huaweicloud.com
- 点赞
- 收藏
- 关注作者
评论(0)