【Android 逆向】IDA 工具使用 ( 交叉引用数量设置 | 调试设置 )
【摘要】
文章目录
一、交叉引用数量设置二、调试设置
一、交叉引用数量设置
选择 " 菜单栏 / Options / General … " 选项 ,
弹出如下对话框 ...
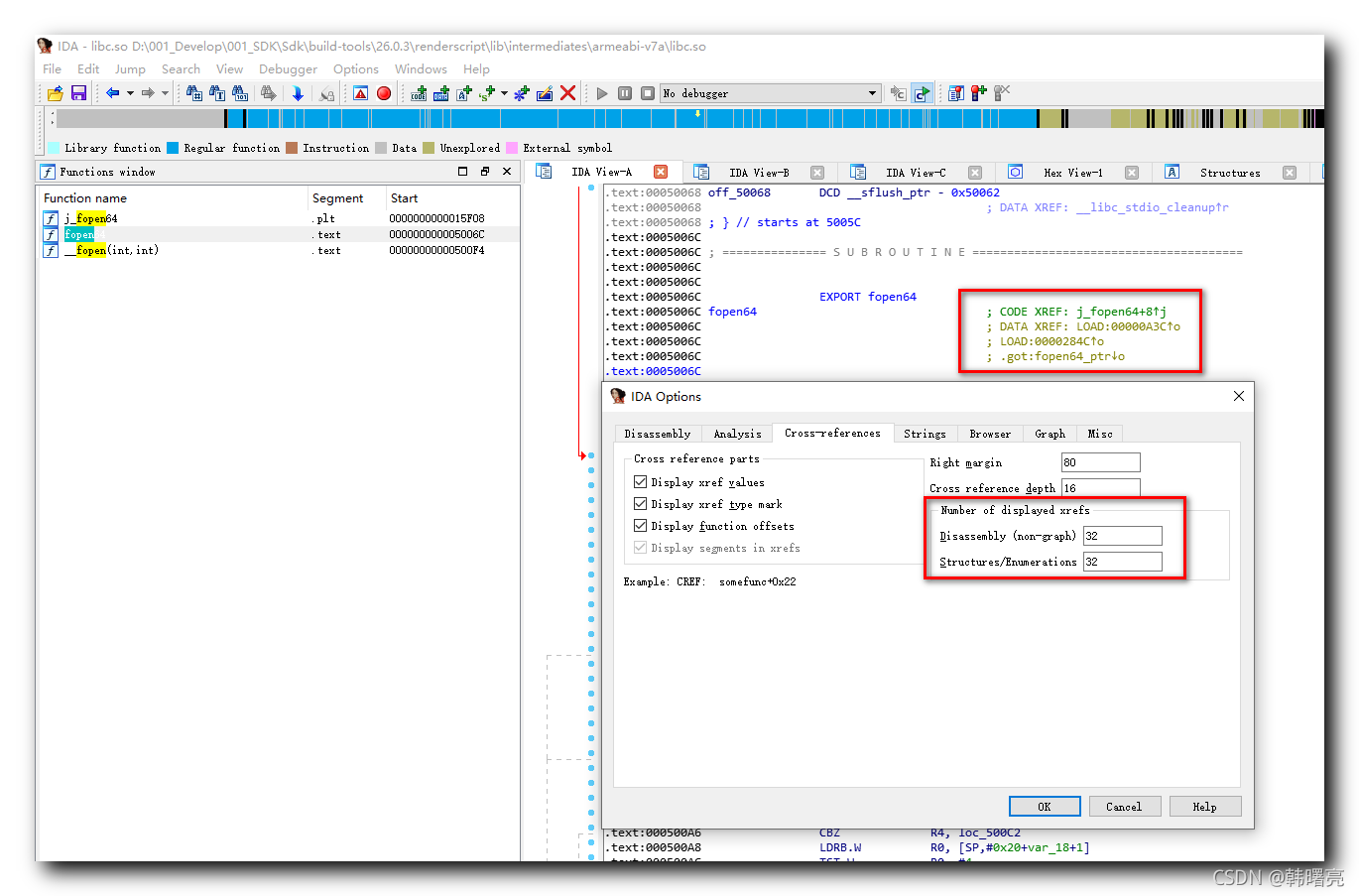
一、交叉引用数量设置
选择 " 菜单栏 / Options / General … " 选项 ,

弹出如下对话框 , 显示交叉引用深度 , 推荐设置 32 ;

深度为 32 32 32 时 , 显示 4 4 4 层调用 , 最多可显示 32 32 32 层 ;

交叉编译深度为 2 2 2 时 , 方法只显示 2 2 2 层 ;

二、调试设置
32 32 32 位的 IDA 可以调试动态库 ;
选择 " 菜单栏 / Debugger / Select debugger " 选项 , 也可以使用 F9 快捷键 ;

选择 " Remote ARM Linux / Android debugger " 调试器 , Android 底层就是 Linux , 这里选择该调试器 ;

文章来源: hanshuliang.blog.csdn.net,作者:韩曙亮,版权归原作者所有,如需转载,请联系作者。
原文链接:hanshuliang.blog.csdn.net/article/details/120833742
【版权声明】本文为华为云社区用户转载文章,如果您发现本社区中有涉嫌抄袭的内容,欢迎发送邮件进行举报,并提供相关证据,一经查实,本社区将立刻删除涉嫌侵权内容,举报邮箱:
cloudbbs@huaweicloud.com
- 点赞
- 收藏
- 关注作者
评论(0)