【Android 安装包优化】资源打包配置 ( resources.arsc 资源映射表 | 配置国际化资源 )
一、resources.arsc 资源映射表
分析 Android 应用打包后的 APK 文件 , 打开 resources.arsc 文件 , 该文件是 Android 应用的资源映射表 ,
点击 string , 查看字符串资源 , 在 strings.xml 中定义的字符串 , 都在打包在了该位置 ;

在该资源映射表中的 string 字符串 , 包含了所有语言类型 , 浪费了很多不必要的空间 ;
这些字符串很多都是国际化时用的 , 查看项目源码 , 发现 res 资源目录中 , 并没有进行国际化 , 这些国际化资源都是随着依赖库引入而进入到应用中的 , 国际化资源最多的就是 androidx.appcompat:appcompat 依赖库 , 配置了所有国家语言的国际化资源 ;

二、配置国际化资源
在 build.gradle 构建脚本中的 " android / defaultConfig " 层级配置 resConfigs ‘en’ , 配置后只打包默认资源与英文资源 , 不会打包其它语言的国际化资源 , 最大限度节省空间 ;
android {
defaultConfig {
// 国际化资源配置, 只打包默认资源与英文资源
resConfigs 'en'
}
}
- 1
- 2
- 3
- 4
- 5
- 6
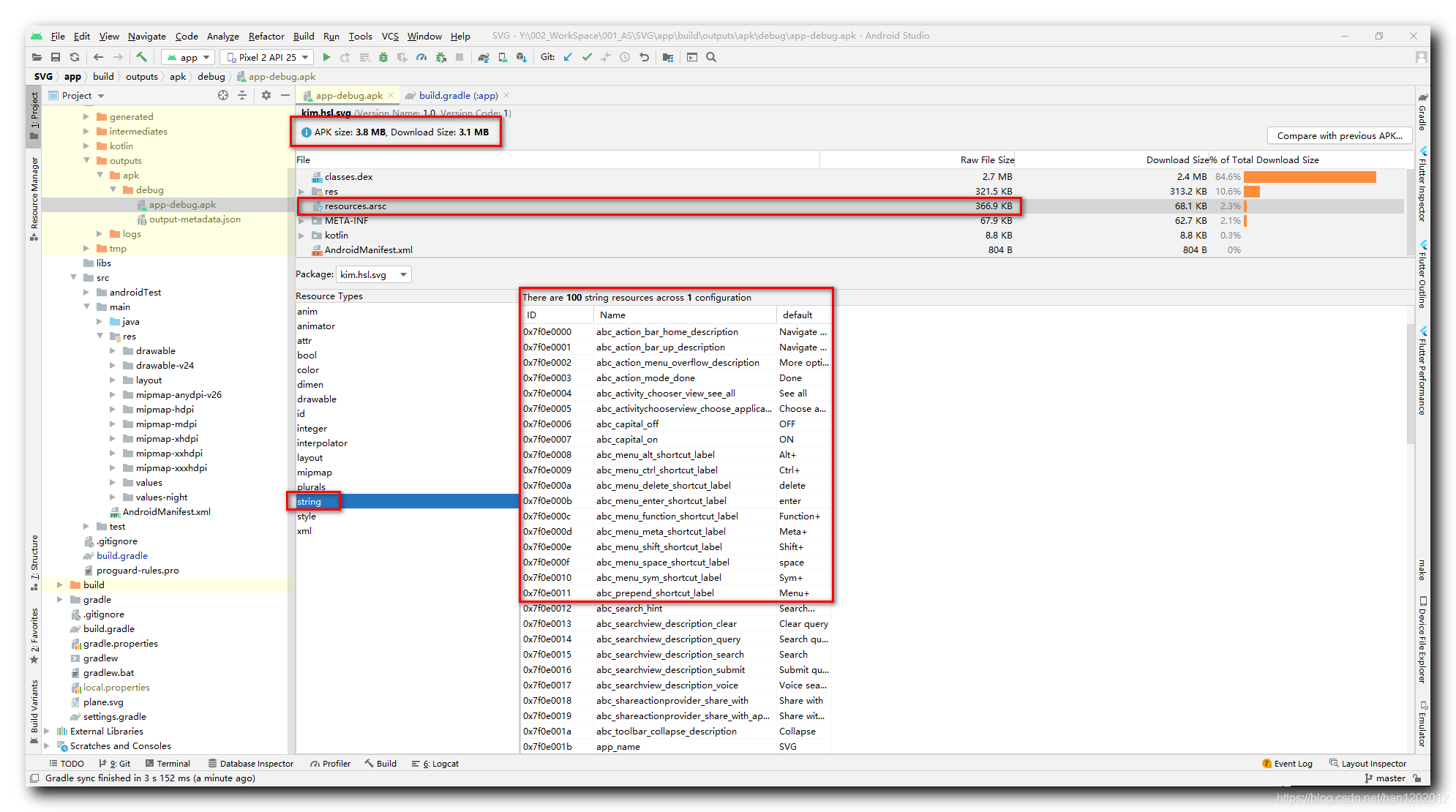
配置完毕后 , 选择 " 菜单栏 / Build / Build Bundle(s)/APK(s) / Build APK(s) " , 再次编译生成 APK 安装包 ;

此时就可以看到 APK 减小了 1 M B \rm 1 MB 1MB , 由 3.9 M B \rm 3.9 MB 3.9MB , 减小为 3.8 M B \rm 3.8 MB 3.8MB ;
原来的 resources.arsc 资源映射表文件 , 由 704.6 K B \rm 704.6 KB 704.6KB 减小为 366.9 K B \rm 366.9 KB 366.9KB ;
文件中几十种语言的国际化资源只剩下一个默认资源 ;

资源越多 , 该配置减小的体积就越多 ;
三、完整 build.gradle 构建脚本示例
plugins {
id 'com.android.application'
id 'kotlin-android'
}
android {
compileSdkVersion 30
buildToolsVersion "30.0.3"
defaultConfig {
applicationId "kim.hsl.svg"
minSdkVersion 18
targetSdkVersion 30
versionCode 1
versionName "1.0"
testInstrumentationRunner "androidx.test.runner.AndroidJUnitRunner"
// 生成 PNG 图片配置
//generatedDensities = ['hdpi', 'mdpi', 'xhdpi', 'xxhdpi', 'xxxhdpi']
// 使用 com.android.support:appcompat 支持库配置
vectorDrawables.useSupportLibrary = true
// 国际化资源配置, 只打包默认资源与英文资源
resConfigs 'en'
}
buildTypes {
release {
minifyEnabled false
proguardFiles getDefaultProguardFile('proguard-android-optimize.txt'), 'proguard-rules.pro'
}
}
compileOptions {
sourceCompatibility JavaVersion.VERSION_1_8
targetCompatibility JavaVersion.VERSION_1_8
}
kotlinOptions {
jvmTarget = '1.8'
}
}
dependencies {
implementation "org.jetbrains.kotlin:kotlin-stdlib:$kotlin_version"
implementation 'androidx.core:core-ktx:1.3.2'
// 矢量图支持库 , 支持 5.0 以下版本手机使用矢量图 , 这个是创建应用时自带的配置
implementation 'androidx.appcompat:appcompat:1.2.0'
implementation 'com.google.android.material:material:1.3.0'
implementation 'androidx.constraintlayout:constraintlayout:2.0.4'
testImplementation 'junit:junit:4.+'
androidTestImplementation 'androidx.test.ext:junit:1.1.2'
androidTestImplementation 'androidx.test.espresso:espresso-core:3.3.0'
}
- 1
- 2
- 3
- 4
- 5
- 6
- 7
- 8
- 9
- 10
- 11
- 12
- 13
- 14
- 15
- 16
- 17
- 18
- 19
- 20
- 21
- 22
- 23
- 24
- 25
- 26
- 27
- 28
- 29
- 30
- 31
- 32
- 33
- 34
- 35
- 36
- 37
- 38
- 39
- 40
- 41
- 42
- 43
- 44
- 45
- 46
- 47
- 48
- 49
- 50
- 51
- 52
- 53
- 54
- 55
- 56
- 57
四、参考资料
博客资源 :
-
GitHub 项目源码 : https://github.com/han1202012/SVG
-
下载地址 : https://download.csdn.net/download/han1202012/18542570
文章来源: hanshuliang.blog.csdn.net,作者:韩曙亮,版权归原作者所有,如需转载,请联系作者。
原文链接:hanshuliang.blog.csdn.net/article/details/116609759
- 点赞
- 收藏
- 关注作者
评论(0)