【Android 组件化】使用 Gradle 实现组件化 ( Gradle 变量定义与使用 )
一、顶层 Gradle 定义扩展变量
在 Project 层级的 build.gradle 中 , 使用 apply from: “component.gradle” , 引入 component.gradle 配置 ;
// 将 component.gradle 配置文件中的内容导入到该位置
// 相当于引入头文件
apply from: "component.gradle"
- 1
- 2
- 3
apply from 相当于引入头文件 , 将 component.gradle 配置文件中的所有内容 , 原封不动的拷贝到该语句所在位置 ;
component.gradle 是开发者自定义的一个配置文件 , 是使用 Groovy 语言编写的 ;
ext 是 extension 扩展 , 通过 ext 可以定义扩展的变量 ;
component.gradle 文件内容如下 : 全局使用的变量定义在这里 ;
// ext 是 extension 扩展的含义
// ext 后的 {} 花括号 , 是闭包 ,
ext{
// 定义 android 变量 , 类型是字典 Map 集合
// 其中定义了若干键值对集合
androidConfig = [
compileSdkVersion : 30,
minSdkVersion : 18,
targetSdkVersion : 30,
versionCode : 1,
versionName : "1.0"
]
applicationId = [
"app" : "kim.hsl.component",
"mylibrary" : "",
"mylibrary2" : "",
]
}
- 1
- 2
- 3
- 4
- 5
- 6
- 7
- 8
- 9
- 10
- 11
- 12
- 13
- 14
- 15
- 16
- 17
- 18
- 19
在 Project 层级的 build.gradle 中定义的变量 , 可以在 Module 级的 build.gradle 中使用 ;
如 : 在上述 Project 层级的 build.gradle 中引入了 component.gradle 配置 , 那么在 Module 级别的 build.gradle 中可以通过 rootProject.ext.android 的方式调用在 component.gradle 定义的 android 变量 ;
在顶层构建脚本中定义的变量 , 在任何 Module 中的构建脚本都都可以获取该变量 ;
二、获取顶层的 Gradle 对象
在 build.gradle 中调用 rootProject , 相当于调用 Project 对象的 getRootProject() 方法 , 这是 Groovy 提供的语法糖 , 类似于 Kotlin 用法 ; 该方法返回一个 Project 对象 , 该对象代表根目录下的 Project 层级的 build.gradle 构建脚本对应的 Project 对象 ;
rootProject 相当于顶层的 Project 级别的 build.gradle ;
Project 对应 getRootProject 方法源码 :
public interface Project extends Comparable<Project>, ExtensionAware, PluginAware {
String DEFAULT_BUILD_FILE = "build.gradle";
String PATH_SEPARATOR = ":";
String DEFAULT_BUILD_DIR_NAME = "build";
String GRADLE_PROPERTIES = "gradle.properties";
Project getRootProject();
}
- 1
- 2
- 3
- 4
- 5
- 6
- 7
- 8
三、Module 中使用 Gradle 变量
上面在顶层的 build.gradle 中定义了扩展变量 , 可以在 Module 下的 build.gradle 中获取 ;
使用 rootProject.ext.androidConfig 代码 , 可以获取在顶层 component.gradle 中定义的 androidConfig 变量 ;
// 定义 android 变量 , 类型是字典 Map 集合
// 其中定义了若干键值对集合
androidConfig = [
compileSdkVersion : 30,
minSdkVersion : 18,
targetSdkVersion : 30,
versionCode : 1,
versionName : "1.0"
]
- 1
- 2
- 3
- 4
- 5
- 6
- 7
- 8
- 9
将 rootProject.ext.androidConfig 变量赋值给本地的 def androidConfig 变量 , def 相当于 Java 中的 Object , def androidConfig 是声明了一个新变量 , 名称是 androidConfig ;
// def 相当于 Java 中的 Object
// 声明 config 和 appId 变量 , 并为其赋值
def androidConfig = rootProject.ext.androidConfig
def appId = rootProject.ext.applicationId
- 1
- 2
- 3
- 4
通过调用 androidConfig.compileSdkVersion , 可以获取 component.gradle 中定义的 androidConfig 变量中对应的 compileSdkVersion 键对应的值 30 ;
通过调用 androidConfig.minSdkVersion , 可以获取 component.gradle 中定义的 androidConfig 变量对应的 minSdkVersion 键对应的值 18 ;
部分代码示例 :
// def 相当于 Java 中的 Object
// 声明 config 和 appId 变量 , 并为其赋值
def androidConfig = rootProject.ext.androidConfig
def appId = rootProject.ext.applicationId
android {
compileSdkVersion androidConfig.compileSdkVersion
buildToolsVersion "30.0.3"
defaultConfig {
applicationId appId["app"]
minSdkVersion androidConfig.minSdkVersion
targetSdkVersion androidConfig.targetSdkVersion
versionCode androidConfig.versionCode
versionName androidConfig.versionName
testInstrumentationRunner "androidx.test.runner.AndroidJUnitRunner"
}
}
- 1
- 2
- 3
- 4
- 5
- 6
- 7
- 8
- 9
- 10
- 11
- 12
- 13
- 14
- 15
- 16
- 17
- 18
- 19
这样做的好处是 , 可以统一管理 Android 应用的配置版本 , 不用每个 Module 都进行独立修改 ;
四、Gradle 中打印变量值
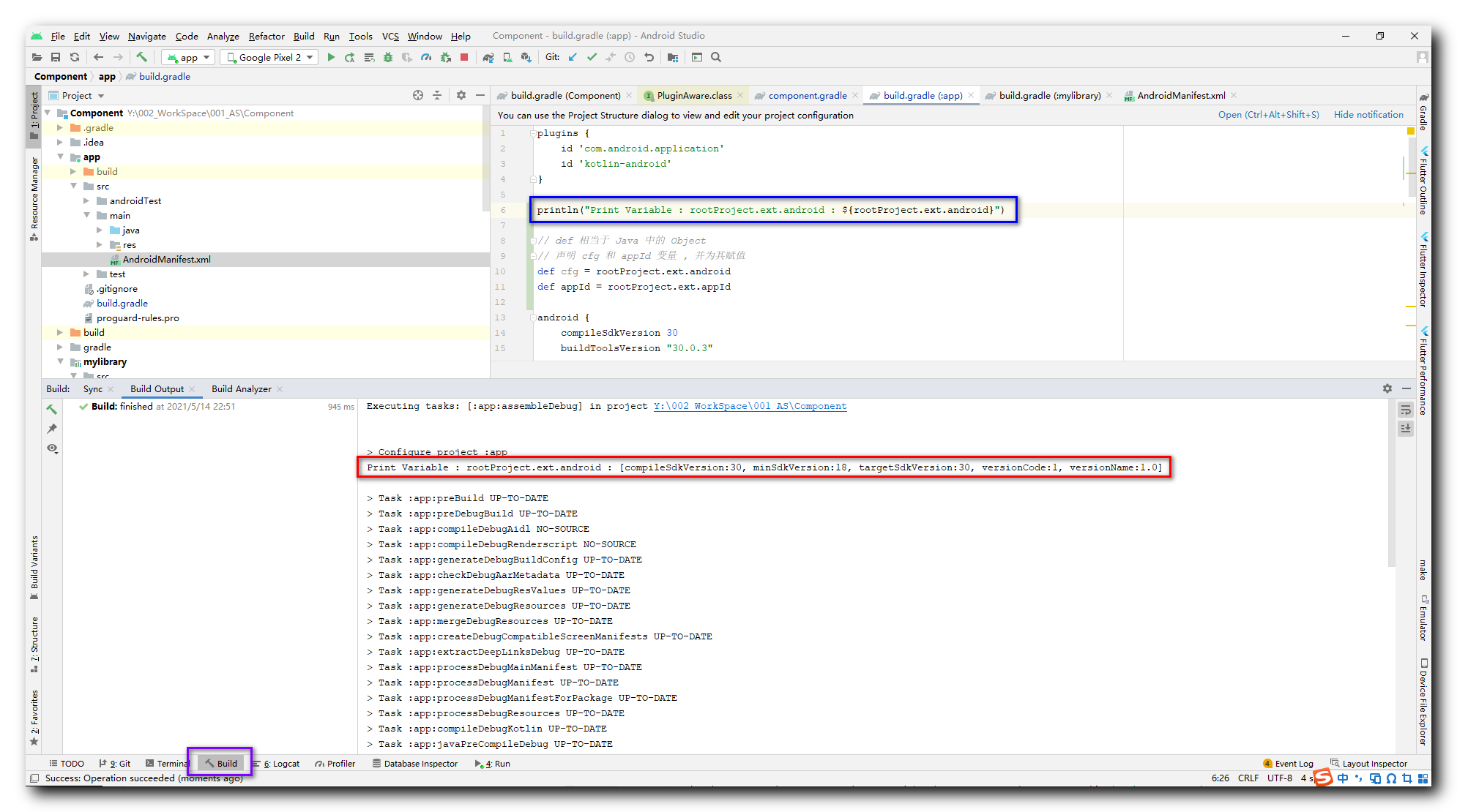
在 build.gradle 中打印输出变量值 , 在 Module 下的 build.gradle 中使用 println 函数 打印变量 , 变量放在 “${}” 中 , 打印结果在 编译时输出到 Build 面板中 ;
println("Print Variable : rootProject.ext.android : ${rootProject.ext.android}")
- 1

注意 : 不要打印中文 , 会出现乱码 ;
五、涉及到的 Gradle 构建脚本
顶层 Gradle 代码示例 :
// Top-level build file where you can add configuration options common to all sub-projects/modules.
// 将 component.gradle 配置文件中的内容导入到该位置
// 相当于引入头文件
apply from: "component.gradle"
buildscript {
ext.kotlin_version = "1.4.10"
repositories {
google()
jcenter()
}
dependencies {
classpath "com.android.tools.build:gradle:4.1.0"
classpath "org.jetbrains.kotlin:kotlin-gradle-plugin:$kotlin_version"
// NOTE: Do not place your application dependencies here; they belong
// in the individual module build.gradle files
}
}
allprojects {
repositories {
google()
jcenter()
}
}
task clean(type: Delete) {
delete rootProject.buildDir
}
- 1
- 2
- 3
- 4
- 5
- 6
- 7
- 8
- 9
- 10
- 11
- 12
- 13
- 14
- 15
- 16
- 17
- 18
- 19
- 20
- 21
- 22
- 23
- 24
- 25
- 26
- 27
- 28
- 29
- 30
- 31
引入的 Gradle 代码 :
// ext 是 extension 扩展的含义
// ext 后的 {} 花括号 , 是闭包 ,
ext{
// 定义 android 变量 , 类型是字典 Map 集合
// 其中定义了若干键值对集合
androidConfig = [
compileSdkVersion : 30,
minSdkVersion : 18,
targetSdkVersion : 30,
versionCode : 1,
versionName : "1.0"
]
applicationId = [
"app" : "kim.hsl.component",
"mylibrary" : "",
"mylibrary2" : "",
]
}
- 1
- 2
- 3
- 4
- 5
- 6
- 7
- 8
- 9
- 10
- 11
- 12
- 13
- 14
- 15
- 16
- 17
- 18
- 19
Module 层级的 Gradle 代码示例 : Component\app\build.gradle 构建脚本 ;
plugins {
id 'com.android.application'
id 'kotlin-android'
}
println("Print Variable : rootProject.ext.androidConfig : ${rootProject.ext.androidConfig}")
// def 相当于 Java 中的 Object
// 声明 config 和 appId 变量 , 并为其赋值
def androidConfig = rootProject.ext.androidConfig
def appId = rootProject.ext.applicationId
android {
compileSdkVersion androidConfig.compileSdkVersion
buildToolsVersion "30.0.3"
defaultConfig {
applicationId appId["app"]
minSdkVersion androidConfig.minSdkVersion
targetSdkVersion androidConfig.targetSdkVersion
versionCode androidConfig.versionCode
versionName androidConfig.versionName
testInstrumentationRunner "androidx.test.runner.AndroidJUnitRunner"
}
buildTypes {
release {
minifyEnabled false
proguardFiles getDefaultProguardFile('proguard-android-optimize.txt'), 'proguard-rules.pro'
}
}
compileOptions {
sourceCompatibility JavaVersion.VERSION_1_8
targetCompatibility JavaVersion.VERSION_1_8
}
kotlinOptions {
jvmTarget = '1.8'
}
}
dependencies {
implementation "org.jetbrains.kotlin:kotlin-stdlib:$kotlin_version"
implementation 'androidx.core:core-ktx:1.3.2'
implementation 'androidx.appcompat:appcompat:1.2.0'
implementation 'com.google.android.material:material:1.3.0'
implementation 'androidx.constraintlayout:constraintlayout:2.0.4'
testImplementation 'junit:junit:4.+'
androidTestImplementation 'androidx.test.ext:junit:1.1.2'
androidTestImplementation 'androidx.test.espresso:espresso-core:3.3.0'
}
- 1
- 2
- 3
- 4
- 5
- 6
- 7
- 8
- 9
- 10
- 11
- 12
- 13
- 14
- 15
- 16
- 17
- 18
- 19
- 20
- 21
- 22
- 23
- 24
- 25
- 26
- 27
- 28
- 29
- 30
- 31
- 32
- 33
- 34
- 35
- 36
- 37
- 38
- 39
- 40
- 41
- 42
- 43
- 44
- 45
- 46
- 47
- 48
- 49
- 50
- 51
- 52
六、博客资源
博客源码 :
- GitHub : https://github.com/han1202012/Component
- CSDN 下载 :
文章来源: hanshuliang.blog.csdn.net,作者:韩曙亮,版权归原作者所有,如需转载,请联系作者。
原文链接:hanshuliang.blog.csdn.net/article/details/116803258
- 点赞
- 收藏
- 关注作者
评论(0)