【Android 组件化】路由组件 ( 使用 JavaPoet 生成路由表类 )

组件化系列博客 :
- 【Android 组件化】从模块化到组件化
- 【Android 组件化】使用 Gradle 实现组件化 ( Gradle 变量定义与使用 )
- 【Android 组件化】使用 Gradle 实现组件化 ( 组件模式与集成模式切换 )
- 【Android 组件化】使用 Gradle 实现组件化 ( 组件 / 集成模式下的 Library Module 开发 )
- 【Android 组件化】路由组件 ( 路由组件结构 )
- 【Android 组件化】路由组件 ( 注解处理器获取被注解的节点 )
- 【Android 组件化】路由组件 ( 注解处理器中使用 JavaPoet 生成代码 )
- 【Android 组件化】路由组件 ( 注解处理器参数选项设置 )
- 【Android 组件化】路由组件 ( 构造路由表中的路由信息 )
在 【Android 组件化】路由组件 ( 构造路由表中的路由信息 ) 博客中解析了注解的节点及注解属性 , 将路由信息封装在了 RouteBean 中 ;
本篇博客中开始分组管理这些 RouteBean ;
一、要生成的路由表类
将上一篇博客 【Android 组件化】路由组件 ( 构造路由表中的路由信息 ) 中封装的 路由信息 对象 , 放在 HashMap 中管理 ,
键 ( Key ) : 路由分组 名称 ;
值 ( Value ) : 路由信息 RouteBean 集合 ;
因此在上一篇博客中 , 必须为每个 路由信息 " RouteBean " 设置一个分组 ;
/**
* 管理路由信息
* 键 ( Key ) : 路由分组名称
* 值 ( Value ) : 路由信息集合
*/
private HashMap<String, ArrayList<RouteBean>> mGroupMap = new HashMap<>();
- 1
- 2
- 3
- 4
- 5
- 6
目标是生成如下 Java 类 :
package kim.hsl.router;
import java.lang.Override;
import java.lang.String;
import java.util.Map;
import kim.hsl.component.MainActivity;
import kim.hsl.route_core.template.IRouteGroup;
import kim.hsl.router_annotation.model.RouteBean;
public class Router_Group_app implements IRouteGroup {
@Override
public void loadInto(Map<String, RouteBean> atlas) {
atlas.put("app", new RouteBean(RouteBean.Type.ACTIVITY, MainActivity.class, "/app/MainActivity", "app"));
}
}
- 1
- 2
- 3
- 4
- 5
- 6
- 7
- 8
- 9
- 10
- 11
- 12
- 13
- 14
- 15
二、生成 路由表 过程
1、获取其它类节点
获取 需要实现的接口 , 该接口定义在 router-core 模块中 , 该模块是 Android Library Module 类型的 , 主应用使用 api 依赖该模块即可 ;
// 获取要生成的类 需要实现的接口节点
TypeElement iRouteGroup = mElementUtils.getTypeElement(
"kim.hsl.route_core.template.IRouteGroup");
// 打印类节点全类名
mMessager.printMessage(Diagnostic.Kind.NOTE,
"打印类节点 iRouteGroup : " + iRouteGroup.getQualifiedName());
- 1
- 2
- 3
- 4
- 5
- 6
2、生成参数
生成函数参数 Map<String, RouteBean> atlas ,
ParameterizedTypeName 是参数类型名称 , Map 类型的话 , 在 Map 类型后面连续传入两个类型名称 , 作为键值对的参数名称 ;
ParameterSpec 是完整参数 , 调用 ParameterSpec.builder 方法创建 , 传入 参数类名名称 和 参数变量名 ;
// 生成参数类型 Map<String, RouteBean> atlas
ParameterizedTypeName atlasType = ParameterizedTypeName.get(
ClassName.get(Map.class),
ClassName.get(String.class),
ClassName.get(RouteBean.class)
);
// 生成参数 Map<String, RouteBean> atlas
ParameterSpec atlasValue = ParameterSpec.builder(atlasType, "atlas").build();
- 1
- 2
- 3
- 4
- 5
- 6
- 7
- 8
3、路由表结构
遍历成员变量 HashMap<String, ArrayList<RouteBean>> mGroupMap , 其中每个组名都生成一个路由表 ;
// 遍历 HashMap<String, ArrayList<RouteBean>> mGroupMap = new HashMap<>() 路由分组
// 为每个 路由分组 创建一个类
for (Map.Entry<String, ArrayList<RouteBean>> entry : mGroupMap.entrySet()){
}
- 1
- 2
- 3
- 4
4、函数创建
创建函数 , 以及生成函数体代码 ;
创建的函数内容 :
@Override
public void loadInto(Map<String, RouteBean> atlas) {
atlas.put("app", new RouteBean(RouteBean.Type.ACTIVITY, MainActivity.class, "/app/MainActivity", "app"));
}
- 1
- 2
- 3
- 4
先创建函数构建器 MethodSpec.Builder ,
调用 MethodSpec.methodBuilder 方法创建该构建器 , 参数中设置函数名 ,
调用 addModifiers 设置函数的属性 , 可见性 public , 是否静态 static 等 , 可以设置多个 ;
调用 addAnnotation 方法设置注解类型 ,
调用 addParameter 方法设置参数类名 ;
// 创建函数 loadInto
MethodSpec.Builder methodBuilder = MethodSpec.methodBuilder("loadInto")
.addModifiers(Modifier.PUBLIC)
.addAnnotation(Override.class)
.addParameter(atlasValue);
- 1
- 2
- 3
- 4
- 5
函数体中的代码 , 需要遍历 mGroupMap 中的值 , 进行生成 ; 每个路由信息 RouteBean 都要生成一条路由数据 , 如下 :
atlas.put("app", new RouteBean(RouteBean.Type.ACTIVITY, MainActivity.class, "/app/MainActivity", "app"));
- 1
拼接复杂函数函数声明 , 参考如下代码及注释 ,
调用 methodBuilder.addStatement 方法 , 创建函数体声明代码 , 第一个参数是模板 ,
- $S 表示字符串 , 替换时会加上双引号
- $T 表示类
- $L 表示字面量 , 原封不动的字符串替换
// $S 表示字符串
// $T 表示类
// $L 表示字面量 , 原封不动的字符串替换
methodBuilder.addStatement("atlas.put($S, new $T($T.$L, $T.class, $S, $S))",
// $S 字符串 : "main"
routeBean.getRouteGroup(),
// $T 类名 : RouteBean
ClassName.get(RouteBean.class),
// $T 类名 : Type
ClassName.get(RouteBean.Type.class),
// $L 字面量 : ACTIVITY
routeBean.getType(),
// $T 类名 : kim.hsl.component.MainActivity 类
ClassName.get((TypeElement) routeBean.getElement()),
// $S 字符串 : "/app/MainActivity"
routeBean.getRouteAddress(),
// $S 字符串 : "app"
routeBean.getRouteGroup());
- 1
- 2
- 3
- 4
- 5
- 6
- 7
- 8
- 9
- 10
- 11
- 12
- 13
- 14
- 15
- 16
- 17
- 18
函数创建部分代码 :
// 创建函数 loadInto
MethodSpec.Builder methodBuilder = MethodSpec.methodBuilder("loadInto")
.addModifiers(Modifier.PUBLIC)
.addAnnotation(Override.class)
.addParameter(atlasValue);
// 函数体中的代码生成
// 获取 ArrayList<RouteBean> 数据
ArrayList<RouteBean> groupRoutes = entry.getValue();
// 组名
String groupName = "";
// 生成函数体代码
for (RouteBean routeBean : groupRoutes){
// 获取组名
groupName = routeBean.getRouteGroup();
// $S 表示字符串
// $T 表示类
// $L 表示字面量 , 原封不动的字符串替换
methodBuilder.addStatement("atlas.put($S, new $T($T.$L, $T.class, $S, $S))",
// $S 字符串 : "main"
routeBean.getRouteGroup(),
// $T 类名 : RouteBean
ClassName.get(RouteBean.class),
// $T 类名 : Type
ClassName.get(RouteBean.Type.class),
// $L 字面量 : ACTIVITY
routeBean.getType(),
// $T 类名 : kim.hsl.component.MainActivity 类
ClassName.get((TypeElement) routeBean.getElement()),
// $S 字符串 : "/app/MainActivity"
routeBean.getRouteAddress(),
// $S 字符串 : "app"
routeBean.getRouteGroup());
}
- 1
- 2
- 3
- 4
- 5
- 6
- 7
- 8
- 9
- 10
- 11
- 12
- 13
- 14
- 15
- 16
- 17
- 18
- 19
- 20
- 21
- 22
- 23
- 24
- 25
- 26
- 27
- 28
- 29
- 30
- 31
- 32
- 33
- 34
- 35
- 36
- 37
5、Java 类创建
调用 TypeSpec.classBuilder 方法 , 创建 Java 类 , 传入类名作为参数 ,
addSuperinterface 方法用于设置实现的接口 ,
addModifiers 方法设置类的其它参数 , 如可见性 , 静态 ;
addMethod 方法设置类的方法 ;
最后调用 build 方法生成类 ;
// 创建类
// 构造类名 Router_Group_main
String groupClassName = "Router_Group_" + groupName;
// 创建类
TypeSpec typeSpec = TypeSpec.classBuilder(groupClassName)
.addSuperinterface(ClassName.get(iRouteGroup))
.addModifiers(PUBLIC)
.addMethod(methodBuilder.build())
.build();
// 生成 Java 源码文件
JavaFile javaFile = JavaFile.builder("kim.hsl.router", typeSpec).build();
- 1
- 2
- 3
- 4
- 5
- 6
- 7
- 8
- 9
- 10
- 11
6、写出 Java 源码到文件中
将上述生成的 Java 源码写出到文件中 ;
// 将 Java 源文件写出到相应目录中
try {
javaFile.writeTo(mFiler);
} catch (IOException e) {
e.printStackTrace();
}
// 统计路由表信息
mRootMap.put(groupName, groupClassName);
- 1
- 2
- 3
- 4
- 5
- 6
- 7
- 8
- 9
三、完整注解处理器及运行结果
1、完整注解处理器代码
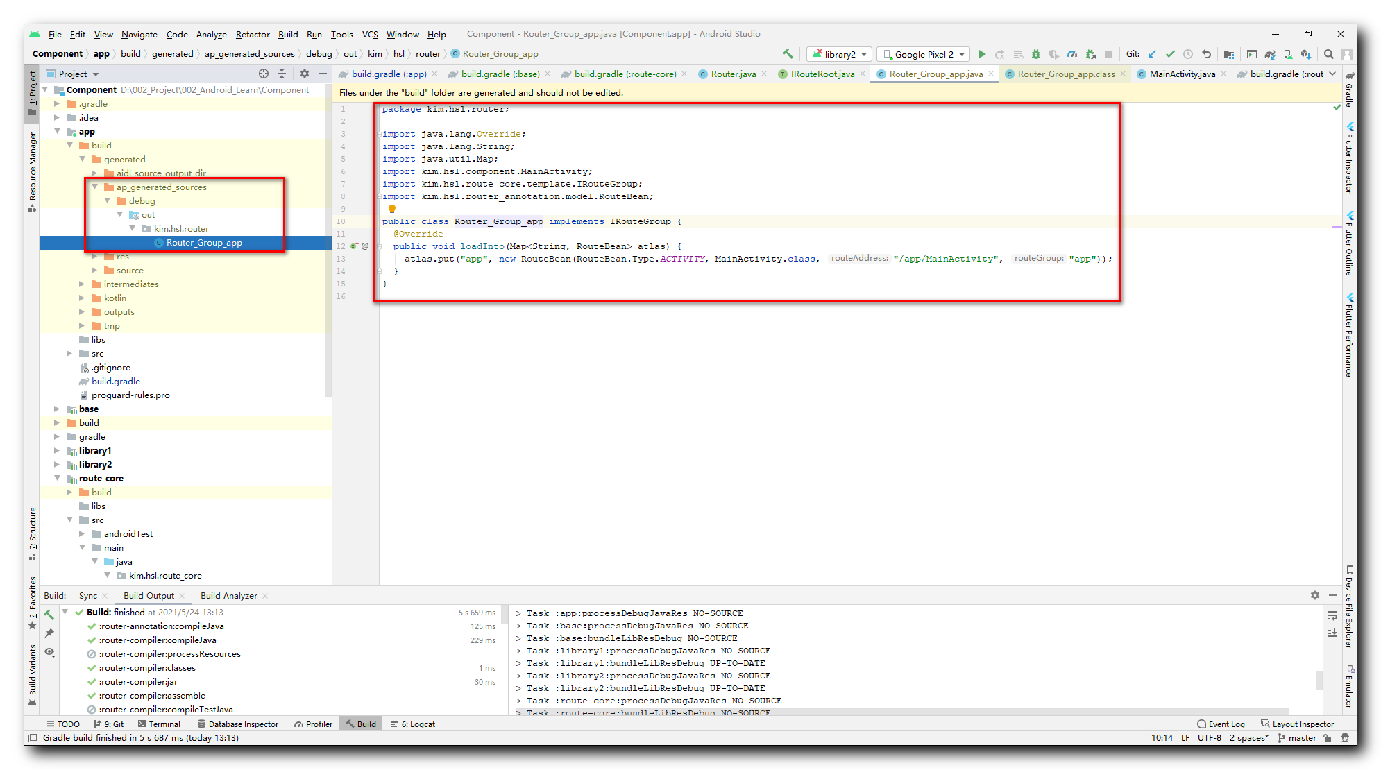
生成的 Java 源代码 : 生成的源码路径 " D:\002_Project\002_Android_Learn\Component\app\build\generated\ap_generated_sources\debug\out\kim\hsl\router\Router_Group_app.java "
package kim.hsl.router;
import java.lang.Override;
import java.lang.String;
import java.util.Map;
import kim.hsl.component.MainActivity;
import kim.hsl.route_core.template.IRouteGroup;
import kim.hsl.router_annotation.model.RouteBean;
public class Router_Group_app implements IRouteGroup {
@Override
public void loadInto(Map<String, RouteBean> atlas) {
atlas.put("app", new RouteBean(RouteBean.Type.ACTIVITY, MainActivity.class, "/app/MainActivity", "app"));
}
}
- 1
- 2
- 3
- 4
- 5
- 6
- 7
- 8
- 9
- 10
- 11
- 12
- 13
- 14
- 15
- 16

2、执行结果
编译过程打印结果 :
注: Messager Print Log
注: 打印 moduleName 参数 : app
注: 打印类节点 typeElement : android.app.Activity
注: 打印路由地址 /app/MainActivity 的组名为 app
注: 打印路由信息 : RouteBean{type=ACTIVITY, element=kim.hsl.component.MainActivity, clazz=null, routeAddress='/app/MainActivity', routeGroup='app'}
注: 打印类节点 iRouteGroup : kim.hsl.route_core.template.IRouteGroup
- 1
- 2
- 3
- 4
- 5
- 6

四、博客资源
博客源码 :
- GitHub : https://github.com/han1202012/Component
- CSDN 下载 :

文章来源: hanshuliang.blog.csdn.net,作者:韩曙亮,版权归原作者所有,如需转载,请联系作者。
原文链接:hanshuliang.blog.csdn.net/article/details/117200518
- 点赞
- 收藏
- 关注作者
评论(0)