如何缩短IDEA行号的距离
【摘要】
视频课堂 https://edu.csdn.net/course/play/8034
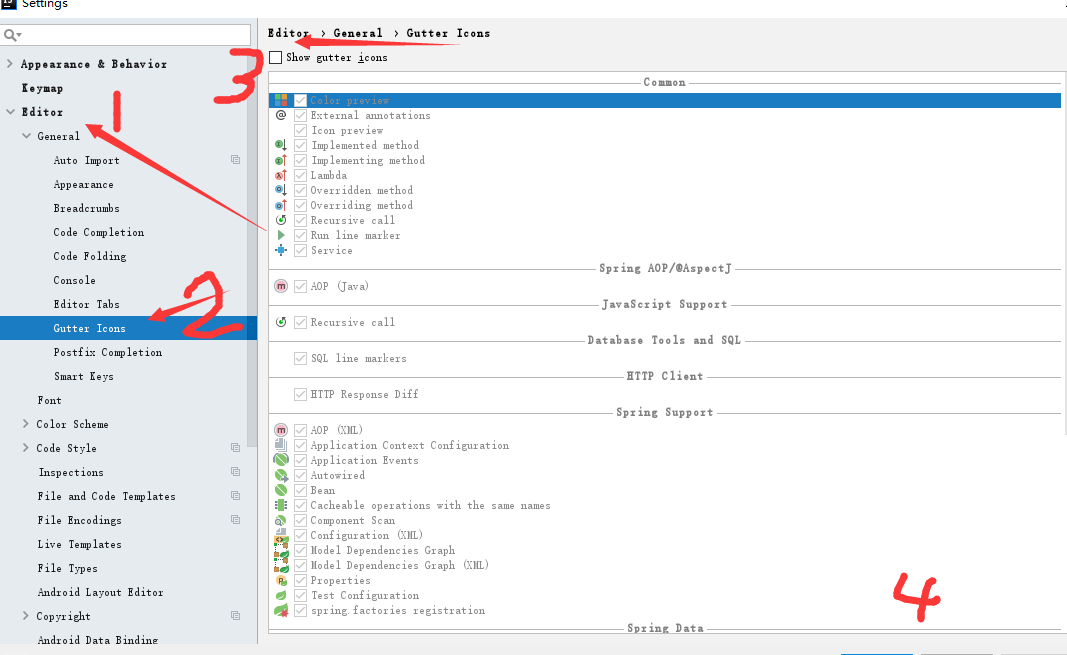
打开设置File--Settings--Editor--General--Gutter Icons(可以在Settings左上角搜索框直接搜Gutter Icons)
将对号去掉就好了,但是这些符号今后不会显示,最重要的是断点...
视频课堂 https://edu.csdn.net/course/play/8034
打开设置File--Settings--Editor--General--Gutter Icons(可以在Settings左上角搜索框直接搜Gutter Icons)
将对号去掉就好了,但是这些符号今后不会显示,最重要的是断点小红点也会消失。断点功能还有,没红点只有该行背景色加深

文章来源: aaaedu.blog.csdn.net,作者:tea_year,版权归原作者所有,如需转载,请联系作者。
原文链接:aaaedu.blog.csdn.net/article/details/103779035
【版权声明】本文为华为云社区用户转载文章,如果您发现本社区中有涉嫌抄袭的内容,欢迎发送邮件进行举报,并提供相关证据,一经查实,本社区将立刻删除涉嫌侵权内容,举报邮箱:
cloudbbs@huaweicloud.com
- 点赞
- 收藏
- 关注作者
评论(0)