Intellj(IDEA) warning no artifacts configured
【摘要】
视频课堂 https://edu.csdn.net/course/play/8034
maven新建
的项目,有
【解决方案】
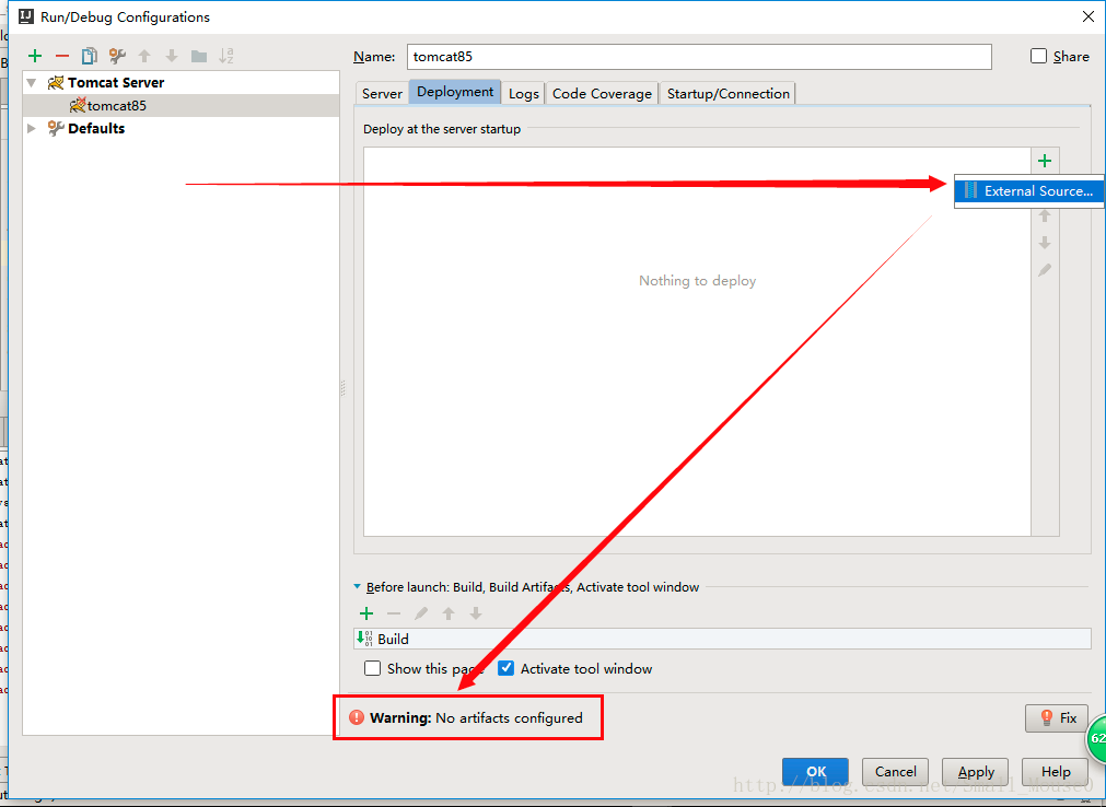
artifacts,是maven中的概念(项目是maven项目),由于没有配置artifacts
(1)打开项目构建配置页面
然后部署页面,配置一下即可: ...
视频课堂 https://edu.csdn.net/course/play/8034
maven新建
的项目,有
【解决方案】
artifacts,是maven中的概念(项目是maven项目),由于没有配置artifacts
(1)打开项目构建配置页面

然后部署页面,配置一下即可:


会发现Hello World!正常运行了!
文章来源: aaaedu.blog.csdn.net,作者:tea_year,版权归原作者所有,如需转载,请联系作者。
原文链接:aaaedu.blog.csdn.net/article/details/104139036
【版权声明】本文为华为云社区用户转载文章,如果您发现本社区中有涉嫌抄袭的内容,欢迎发送邮件进行举报,并提供相关证据,一经查实,本社区将立刻删除涉嫌侵权内容,举报邮箱:
cloudbbs@huaweicloud.com
- 点赞
- 收藏
- 关注作者
评论(0)