Android 面试题之Activity干货篇
1、Activity是什么
Activity是Android四大组件之一,它提供一个界面让用户点击和各种滑动操作,这就是Activity。

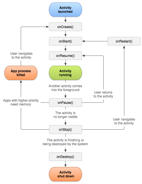
2、Activity生命周期

onCreate():你必须实现此回调,它会在系统创建你的 Activity 时触发。你的实现应该初始化Activity的基本组件。
onStart():此回调包含 Activity 进入前台与用户进行互动之前的最后准备工作。到了这一步用户可见不可交互。
onResume():此时,该Activity位于Activity堆栈的顶部,并会捕获所有用户输入。应用的大部分核心功能都是在onResume()方法中实现的。到了这一步用户可见可交互。
onPause():当Activity失去焦点并进入"已暂停"状态时,系统就会调用onPause()。当用户点按"返回"或"最近使用的应用"按钮时,就会出现此状态,这意味着你的Activity仍然部分可见。到了这一步用户可见不可交互。系统会停止动画等消耗CPU的操作。
onStop():到了这一步用户不可见。停止动画和刷新 UI 等。如果Activity重新与用户互动下一个回调将是onRestart()或Activity彻底终止下一个回调将是onDestroy()。
onRestart():当处于"已停止"状态的 Activity 即将重启时,系统就会调用此回调。onRestart()会从Activity停止时的状态恢复Activity至运行状态。
onDestroy():这是Activity最后一个方法。可以用isFinishing()来判断它,如果有dialog在运转,要在这个界面将dialog给cancel掉,不然抛异常。
3、Activity主要的四种状态

Running(运行):在屏幕前台(位于当前任务堆栈的顶部)
Paused(暂停):失去焦点但仍然对用户可见(覆盖Activity可能是透明或未完全遮挡)
Stopped(停止):完全被另一个Activity覆盖
Destroyed(销毁):退出,完全销毁
4、Activity栈(先进后出)

多个Activity运行时,Android 是通过一种 Activity 栈的方式来管理 Activity 的,一个 Activity 的实例的状态决定它在栈中的位置。处于前台的 Activity 总是在栈的顶端,当前台的 Activity 因为异常或其它原因被销毁时,处于栈第二层的 Activity 将被激活,上浮到栈顶。当新的 Activity 启动入栈时,原 Activity 会被压入到栈的第二层。一个 Activity 在栈中的位置变化反映了它在不同状态间的转换。
5、启动Activity

1.简单启动
在AndroidManifest.xml中声明
-
<?xml version="1.0" encoding="utf-8"?>
-
<manifest xmlns:android="http://schemas.android.com/apk/res/android"
-
package="com.scc.demo">
-
<application
-
android:allowBackup="true"
-
android:icon="@mipmap/ic_launcher"
-
android:label="@string/app_name"
-
android:roundIcon="@mipmap/ic_launcher_round"
-
android:supportsRtl="true"
-
android:theme="@style/Theme.Demo">
-
<activity
-
android:name=".actvitiy.MainActivity">
-
<intent-filter>
-
<action android:name="android.intent.action.MAIN" />
-
-
<category android:name="android.intent.category.LAUNCHER" />
-
</intent-filter>
-
</activity>
-
<activity android:name="com.scc.demo.actvitiy.RedActivity"/>
-
<activity android:name="com.scc.demo.actvitiy.BlueActivity"/>
-
</application>
-
</manifest>
在MainActivity.java中启动
-
Intent intent = new Intent(MainActivity.this,RedActivity.class);
-
startActivity(intent);
2.数据传递
2.1简单数据传递
MainActivity.class
-
Intent intent = new Intent(MainActivity.this,BlueActivity.class);
-
intent.putExtra("scc","aiyouyou");
-
startActivity(intent);
BlueActivity.class
Log.e(getClass().getName(),getIntent().getStringExtra("scc"));
打印结果:aiyouyou
2.2复杂数据传递
2.2.1使用数据包Bundle
MainActivity.class
-
Intent intent = new Intent(MainActivity.this,BlueActivity.class);
-
Bundle bundle = new Bundle();
-
bundle.putString("scc","heiha");
-
bundle.putString("size","18");
-
intent.putExtras(bundle);
-
startActivity(intent);
BlueActivity.class
-
Intent intent = getIntent();
-
Bundle bundle = intent.getExtras();
-
Log.e(getClass().getName(),bundle.getString("scc")+":"+bundle.getString("size"));
打印结果:heiha:18
2.2.2使用Serializable(序列化)
创建一个实体类User implements Serializable
MainActivity.class
-
Intent intent = new Intent(MainActivity.this,BlueActivity.class);
-
intent.putExtra("user",new User("帅次","男",20));
-
startActivity(intent);
BlueActivity.class
-
User user = (User)getIntent().getSerializableExtra("user");
-
Log.e(getClass().getName(),user.getName()+":"+user.getGender()+user.getAge());
打印结果:帅次:男20
3.启动带返回值
启动的MainActivity.java
-
Intent intent = new Intent(MainActivity.this,BlueActivity.class);
-
intent.putExtra("scc","俺来咧");
-
startActivityForResult(intent,998);
-
Log.e(getClass().getName(),"startActivityForResult");
-
@Override
-
protected void onActivityResult(int requestCode, int resultCode, Intent data) {
-
super.onActivityResult(requestCode, resultCode, data);
-
Log.e(getClass().getName(),"requestCode:"+requestCode+":resultCode:"+resultCode);
-
//启动ActivityCode值998,回传ActivitiyCode值500
-
if(requestCode==998&&resultCode==500){
-
Log.e(getClass().getName(),"Intent data:"+data.getStringExtra("scc_result"));
-
}
-
}
被启动的BlueActvitiy.java
-
Log.e(getClass().getName(),getIntent().getStringExtra("scc"));
-
btn_back.setOnClickListener(new View.OnClickListener() {
-
@Override
-
public void onClick(View v) {
-
Log.e(getClass().getName(),"onClick.setResult");
-
Intent intent = new Intent();
-
intent.putExtra("scc_result", "恕瑞玛你们的皇帝回来啦");
-
setResult(500, intent);
-
finish();
-
}
-
});
打印结果:
点击MainActivity启动按钮
MainActivity$1: startActivityForResult
BlueActivity: 俺来咧
点击BlueActvitiy返回按钮
lueActivity$1: onClick.setResult
requestCode:998:resultCode:500
Intent data:恕瑞玛你们的皇帝回来啦
这就算完事了。
注意:requestCode不能等于resultCode,否则回传会失效。
6、Activity的启动模式(launchMode)

standard:每次激活Activity时(startActivity),都创建Activity实例,并放入任务栈;

singleTop:如果某个Activity自己激活自己,即任务栈栈顶就是该Activity,则不需要创建,其余情况都要创建Activity实例;

singleTask:如果要激活的那个Activity在任务栈中存在该实例,则不需要创建,只需要把此Activity放入栈顶。并调用其onNewIntent();

singleInstance:应用1的任务栈中创建了MainActivity实例,如果应用2也要激活MainActivity,则不需要创建,两应用共享该Activity实例。

7、进程的优先级
1.前台进程(Foreground process)。它表明用户正在与该进程进行交互操作优先级是最高的。Android系统依据下面的条件来将一个进程标记为前台进程:
1.1、该进程持有一个用户正在与其交互的Activity(也就是这个activity的生命周期方法走到了onResume()方法)。
1.2、该进程持有一个正在执行生命周期方法(onCreate()、onStart()、onDestroy())的Service。
1.3、该进程持有一个正在执行onReceive()方法的BroadcastReceiver。
2.可见进程(Visible process)。它表明虽然该进程没有持有任何前台组件,但是它还是能够影响到用户看得到的界面。android系统依据下面的条件将一个进程标记为可见进程:
2.1、该进程持有一个非前台Activity,但这个Activity依然能被用户看到(也就是这个Activity调用了onPause()方法)。例如,当一个activity启动了一个对话框,这个activity就被对话框挡在后面。
1.2、该进程持有一个正在执行方法Service.startForeground()的Service。
3.服务进程(Service process)。除了符合前台进程和可见进程条件的Service,其它的Service都会被归类为服务进程。
4.后台进程(Background process)。持有不可见Activity(调用了onStop()方法)的进程即为后台进程。通常情况下都会有很多后台进程,当内存不足的时候,在所有的后台进程里面,会按照LRU(最近使用)规则,优先回收最长时间没有使用过的进程。
5.空进程(Empty process)。不持有任何活动组件的进程。保持这种进程只有一个目的,就是为了缓存,以便下一次启动该进程中的组件时能够更快响应。当资源紧张的时候,系统会平衡进程缓存和底层的内核缓存情况进行回收。
5.1.这些进程通常包含用户当前不可见的一个或多个Activity实例(onStop()方法已被调用并返回)。
8、scheme跳转协议
1.android中的scheme是一种页面内跳转协议,通过定义自己的scheme协议,可以跳转到app中的各个页面
2.服务器可以定制化告诉app跳转哪个页面
3.App可以通过跳转到另一个App页面
4.可以通过H5页面跳转页面
实现方式:
1.在AndroidManifest.xml中对activity标签增加intent-filter设置Schema
-
<activity android:name="com.scc.demo.actvitiy.RedActivity"
-
>
-
<intent-filter>
-
<action android:name="android.intent.action.VIEW" />
-
<category android:name="android.intent.category.DEFAULT" />
-
<category android:name="android.intent.category.BROWSABLE" />
-
<data
-
android:host="scc"
-
android:path="/redActivity"
-
android:port="2021"
-
android:scheme="sccdemo" />
-
</intent-filter>
-
</activity>
2.调用
2.1、在html中调用
<a href="sccdemo://scc:2021/redActivity?color=0000&ad=10086">打开源生应用指定的RedActivity</a>
2.2、应用内调用
-
Intent intent = new Intent(Intent.ACTION_VIEW, Uri.parse("sccdemo://scc:2021/redActivity?color=0000&ad=10086"));
-
startActivity(intent);
2.3、获取Url和其他参数
-
Intent intent = getIntent();
-
Uri data = intent.getData();
-
String action = intent.getAction();
-
String scheme = intent.getScheme();
-
Set<String> categories = intent.getCategories();
-
MLog.e("SCHEME", "data:"+data);
-
MLog.e("SCHEME", "action:"+action);
-
MLog.e("SCHEME", "categories:"+categories);
-
MLog.e("SCHEME", "DataString:"+intent.getDataString());
-
MLog.e("SCHEME", "-------------------");
-
MLog.e("SCHEME", "scheme:"+scheme);
-
MLog.e("SCHEME", "id:"+data.getQueryParameterNames());
-
MLog.e("SCHEME", "host:"+data.getHost());
-
MLog.e("SCHEME", "path:"+data.getPath());
-
MLog.e("SCHEME", "port:"+data.getPort());
9、Android本身API并未声明会抛出异常,则其在运行时有无可能抛出Runtime异常,你遇到过吗?有的话会导致什么问题?如何解决?
会,比如NullPointerException。我遇到过,比如textview.setText()时,textview没有初始化。会导致程序无法正常运行出现forceclose(当前应用程序发生了冲突NullPointExection(空指针),IndexOutOfBoundsException(角标越界)等等一系列未捕获异常)。打开控制台查看logcat信息找出异常信息并修改程序。
10、如果后台的Activity由于某原因被系统回收了,如何在被系统回收之前保存当前状态?
重写onSaveInstanceState()方法,在此方法中保存需要保存的数据,该方法将会在activity被回收之前调用。通过重写onRestoreInstanceState()方法可以从中提取保存好的数据(建议你将保存的状态保持在50k数据以下)。
11、如何将一个Activity设置成窗口的样式。
在AndroidMainfest.xml中的<activity>中配置:android:theme="@android:style/Theme.Dialog" ,另外 android:theme="@android:style/Theme.Translucent"是设置透明。
12、如何退出Activity?如何安全退出已调用多个Activity的Application?

对于单个 activity退出:
单一Activity的应用来说,退出很简单,直接 finish()即可。也可以用 killProcess()和 System.exit()这样的方法。
对于多个 activity同时退出:
1、抛异常强制退出:该方法通过抛异常,使程序Force Close。但是,需要解决的问题是,如何使程序结束掉,而不弹出Force Close的窗口。
2、记录打开的 Activity:每打开一个Activity就记录下来。在需要退出时关闭每一个Activity即可。
3、发送特定广播:在需要结束应用时,发送一个特定的广播,每个 Activity 收到广播后,关闭即可。
4、递归退出在打开新的 Activity 时使用startActivityForResult,然后自己加标志,在onActivityResult中处理,递归关闭。
除了第一个,都是想办法把每一个Activity都结束掉,间接达到目的。但是这样做同样不完美。你会发现,如果自己的应用程序对每一Activity都设置了nosensor,在两个Activity结束的间隙,sensor可能有效了。但至少我们的目的达到了,而且没有影响用户使用。为了编程方便,最好定义一个Activity基类,处理这些共通问题。
13、Activity之间使用Intent传递大量数据带来问题
Intent在传递数据时是有大小限制的,这里官方并未详细说明,不过通过实验的方法可以测出数据应该被限制在1MB(1024KB)以内,采用的是传递某产品详情,发现当数据大小超过1MB的时候,程序就会出现闪退、停止运行等异常(不同的手机反应不同),因此可以判断Intent的传输容量在1MB以内,但是根据不同版本、不同厂商,这个值会有区别。解决方案如下:
1.减少通过 Intent 传递的数据,将非必须字段使用 transient 关键字修饰。
2.将对象转化为 JSON 字符串,减少数据体积。因为 JVM 加载类通常会伴随额外的空间来保存类相关信息,将类中数据转化为 JSON 字符串可以减少数据大小。
14、横竖屏切换时候activity的生命周期?
1.不设置Activity的android:configChanges,横、竖屏切换时都会重新调用各个生命周期。
2.设置Activity的android:configChanges="orientation",横、竖屏切换时都会重新调用各个生命周期。
3.设置Activity的android:configChanges="orientation|screenSize",横、竖屏切换时不会重新调用各个生命周期。仅执行onConfigurationChanged()方法。
另:附上android:configChanges该属性的有效值
| Value |
Description |
| "density" |
显示密度发生变更 — 用户可能已指定不同的显示比例,或者有不同的显示现处于活跃状态。 |
| "fontScale" |
字体缩放系数发生变更 — 用户已选择新的全局字号。 |
| "keyboard" |
键盘类型发生变更 — 例如,用户插入外置键盘。 |
| "keyboardHidden" |
键盘无障碍功能发生变更 — 例如,用户显示硬键盘。 |
| "layoutDirection" |
布局方向发生变更 — 例如,自从左至右 (LTR) 更改为从右至左 (RTL)。 |
| "locale" |
语言区域发生变更 — 用户已为文本选择新的显示语言。 |
| "mcc" |
IMSI 移动设备国家/地区代码 (MCC) 发生变更 — 检测到 SIM 并更新 MCC。 |
| "mnc" |
IMSI 移动设备网络代码 (MNC) 发生变更 — 检测到 SIM 并更新 MNC。 |
| "orientation" |
屏幕方向发生变更 — 用户旋转设备。 请注意:如果应用面向 Android 3.2(API 级别 13)或更高版本的系统,则还应声明 "screenSize" 配置,因为当设备在横向与纵向之间切换时,该配置也会发生变更。 |
| "screenLayout" |
屏幕布局发生变更 — 不同的显示现可能处于活跃状态。 |
| "screenSize" |
当前可用屏幕尺寸发生变更。 该值表示当前可用尺寸相对于当前纵横比的变更,当用户在横向与纵向之间切换时,它便会发生变更。 |
| "uiMode" |
界面模式发生变更 — 用户已将设备置于桌面或车载基座,或者夜间模式发生变更。 |
相关推荐
文章来源: shuaici.blog.csdn.net,作者:帅次,版权归原作者所有,如需转载,请联系作者。
原文链接:shuaici.blog.csdn.net/article/details/117825503
- 点赞
- 收藏
- 关注作者

评论(0)