2021-11-09 WPF上位机 80-智能停车场项目专题-openvc机器视觉环境的配置
【摘要】
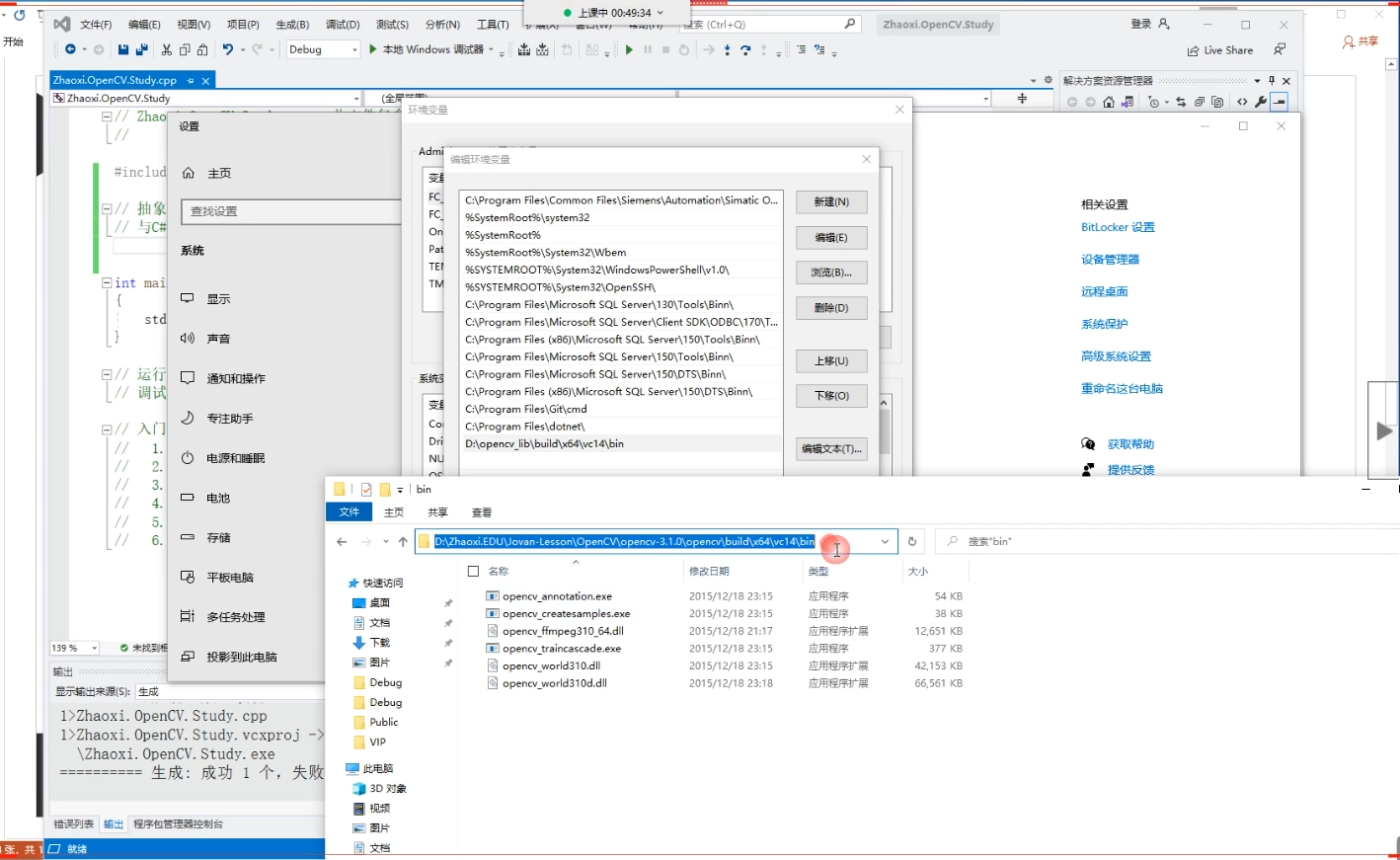
openvc环境的配置
1.下载opencv:https://opencv.org/ 2.解压opencv,配置opencv程序集目录到window环境变量中
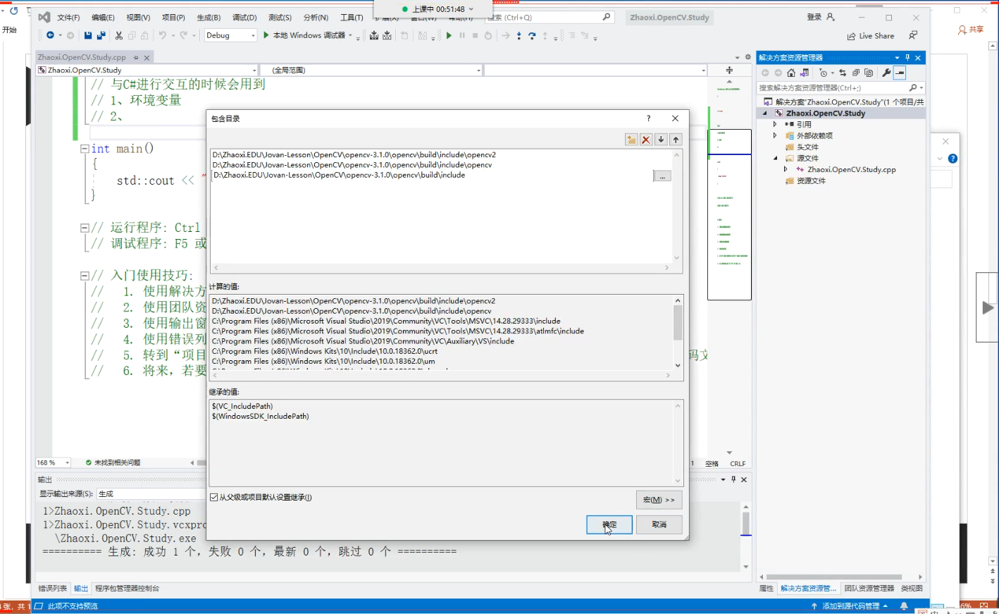
3.vs中包含目录的配置
4.v...
openvc环境的配置
1.下载opencv:https://opencv.org/
2.解压opencv,配置opencv程序集目录到window环境变量中

3.vs中包含目录的配置

4.vs中库目录的配置

5.vs活动解决方案配置
文章来源: codeboy.blog.csdn.net,作者:愚公搬代码,版权归原作者所有,如需转载,请联系作者。
原文链接:codeboy.blog.csdn.net/article/details/121198020
【版权声明】本文为华为云社区用户转载文章,如果您发现本社区中有涉嫌抄袭的内容,欢迎发送邮件进行举报,并提供相关证据,一经查实,本社区将立刻删除涉嫌侵权内容,举报邮箱:
cloudbbs@huaweicloud.com
- 点赞
- 收藏
- 关注作者
评论(0)