Intellij IDEA查看maven所有jar包依赖关系
【摘要】
Intellij IDEA使用教程相关系列 目录
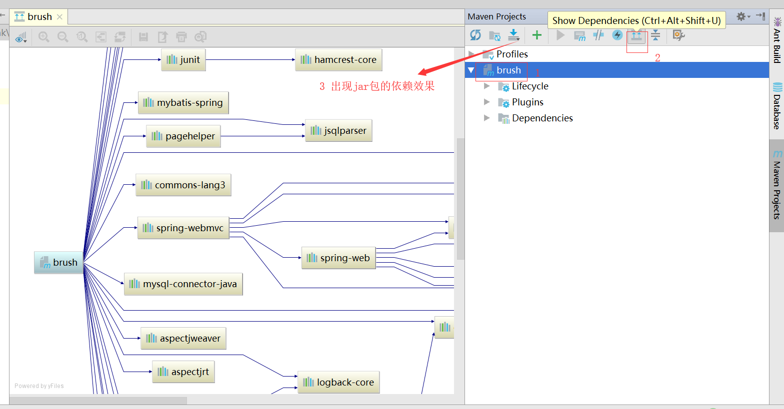
暂时专业版才有此功能
小技巧
放大缩小效果按钮
Windows电脑可以按alt键,页面上就会出现放大镜
红色实线-依赖包冲突
解决方案:按下图来
虚线的红线
同一个jar被多次引用
很清晰吧,简...
暂时专业版才有此功能

小技巧
放大缩小效果按钮

Windows电脑可以按alt键,页面上就会出现放大镜

红色实线-依赖包冲突

解决方案:按下图来

虚线的红线
同一个jar被多次引用

很清晰吧,简直是神器,哈哈哈
文章来源: xiaoxuzhu.blog.csdn.net,作者:小虚竹,版权归原作者所有,如需转载,请联系作者。
原文链接:xiaoxuzhu.blog.csdn.net/article/details/87920689
【版权声明】本文为华为云社区用户转载文章,如果您发现本社区中有涉嫌抄袭的内容,欢迎发送邮件进行举报,并提供相关证据,一经查实,本社区将立刻删除涉嫌侵权内容,举报邮箱:
cloudbbs@huaweicloud.com
- 点赞
- 收藏
- 关注作者
评论(0)