Spring相关API
【摘要】 Spring相关API
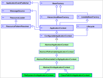
1. ApplicationContext的继承体系
- applicationContext:接口类型,代表应用上下文,可以通过其实例获得 Spring 容器中的 Bean 对象

2. ApplicationContext的实现类
- ClassPathXmlApplicationContext
它是从类的根路径下加载配置文件,推荐使用这种 - FileSystemXmlApplicationContext
它是从磁盘路径上加载配置文件,配置文件可以在磁盘的任意位置 - AnnotationConfigApplicationContext
当使用注解配置容器对象时,需要使用此类来创建 spring 容器。它用来读取注解
3. getBean()方法使用
- 其中,当参数的数据类型是字符串时,表示根据Bean的id从容器中获得Bean实例,返回是Object,需要强转。
public Object getBean(String name) throws BeansException {
assertBeanFactoryActive();
return getBeanFactory().getBean(name);
}
- 当参数的数据类型是Class类型时,表示根据类型从容器中匹配Bean实例,当容器中相同类型的Bean有多个时,则此方法会报错。
public <T> T getBean(Class<T> requiredType) throws BeansException {
assertBeanFactoryActive();
return getBeanFactory().getBean(requiredType);
}


4. 知识要点
- Spring的重点API
- 如果容器当中某一个类型的 bean 存在多个,通过 id 的形式获取
- 如果容器当中某一个类型的 bean 存在一个,通过 class 的形式获取
ApplicationContext app = new ClasspathXmlApplicationContext("xml文件")
app.getBean("id")
app.getBean(Class)
【声明】本内容来自华为云开发者社区博主,不代表华为云及华为云开发者社区的观点和立场。转载时必须标注文章的来源(华为云社区)、文章链接、文章作者等基本信息,否则作者和本社区有权追究责任。如果您发现本社区中有涉嫌抄袭的内容,欢迎发送邮件进行举报,并提供相关证据,一经查实,本社区将立刻删除涉嫌侵权内容,举报邮箱:
cloudbbs@huaweicloud.com
- 点赞
- 收藏
- 关注作者

评论(0)