小白必备之建造者模式详解,你值得拥有!
【摘要】 小白必备之建造者模式详解,你值得拥有!
定义
建造者模式又叫生成器模式,是一种对象构建模式。它可以将复杂对象的建造过程抽象出来(抽象类别),使这个抽象过程的不同实现方法可以构造出不同表现(属性)的对象。
建造者模式是一步一步创建一个复杂的对象,它允许用户只通过指定复杂对象的类型和内容就可以构建它们,用户不需要指定内部的具体构建细节。
角色
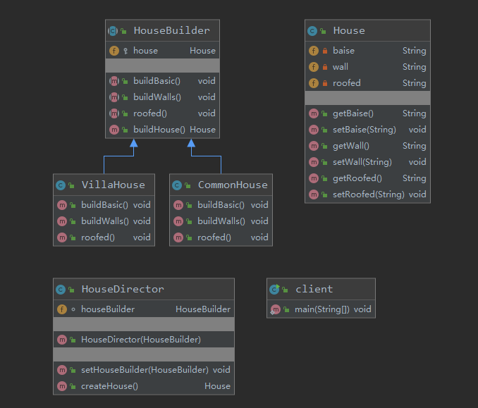
builder(抽象建造者): 创建一个Product对象的各个部件指定的 接口/抽象类。
ConcreteBuilder(具体建造者): 实现Builder接口,针对不同的商业逻辑,具体化复杂对象的各部分的创建。在构造过程完成后,提供产品的实例。
Director(指导者): 调用具体建造者来创建复杂对象的各个部分,在指导者中不涉及具体产品的信息,只负责保证对象各部分完整创建或按某种顺序创建。
Product(产品类): 一个具体的产品对象。
实例讲解
本次实例讲解以建造房屋为例子。
产品类
//产品 -> Product
public class House {
private String baise;
private String wall;
private String roofed;
public String getBaise() {
return baise;
}
public void setBaise(String baise) {
this.baise = baise;
}
public String getWall() {
return wall;
}
public void setWall(String wall) {
this.wall = wall;
}
public String getRoofed() {
return roofed;
}
public void setRoofed(String roofed) {
this.roofed = roofed;
}
}
抽象建造者
// 抽象的建造者
public abstract class HouseBuilder {
protected House house = new House();
//建造流程,抽象的方法
public abstract void buildBasic();
public abstract void buildWalls();
public abstract void roofed();
//将产品返回
public House buildHouse() {
return house;
}
}
具体建造者
public class CommonHouse extends HouseBuilder {
@Override
public void buildBasic() {
System.out.println("普通房子打地基");
}
@Override
public void buildWalls() {
System.out.println("普通房子砌墙");
}
@Override
public void roofed() {
System.out.println("普通房子屋顶");
}
}
public class VillaHouse extends HouseBuilder {
@Override
public void buildBasic() {
System.out.println("别墅地基");
}
@Override
public void buildWalls() {
System.out.println("别墅砌墙");
}
@Override
public void roofed() {
System.out.println("别墅屋顶");
}
}
指导者
//指挥者,动态指定,返回产品
public class HouseDirector {
HouseBuilder houseBuilder = null;
//set方法传入
public void setHouseBuilder(HouseBuilder houseBuilder) {
this.houseBuilder = houseBuilder;
}
//构造器传入
public HouseDirector(HouseBuilder houseBuilder) {
this.houseBuilder = houseBuilder;
}
//如何处理交给指挥者(Director)
public House createHouse() {
//建造
houseBuilder.buildBasic();
houseBuilder.buildWalls();
houseBuilder.roofed();
//返回
return houseBuilder.buildHouse();
}
}
客户
public class client {
public static void main(String[] args) {
CommonHouse commonHouse = new CommonHouse();
VillaHouse villaHouse = new VillaHouse();
//构造器方式
HouseDirector houseDirector = new HouseDirector(commonHouse);
//普通盖房子,返回
House house = houseDirector.createHouse();
//set方式
houseDirector.setHouseBuilder(villaHouse);
System.out.println("-----------------------");
//别墅盖房子,返回
House house1 = houseDirector.createHouse();
}
}
运行结果


总结
优点:
- 使用建造者模式可以使客户端不必知道产品内部的组成细节。
- 便于控制细节风险。
缺点:
- 产品必须有共同点,范围有限制。
- 如内部变化复杂,会有很多的建造类。
使用场景
- 需要生成的产品对象有复杂的内部结构,这些产品对象具备共性.
- 需要生产的产品对象的属性相互依赖.
觉得博主写的不错的读者大大们,可以点赞关注和收藏哦,谢谢各位!
【版权声明】本文为华为云社区用户原创内容,未经允许不得转载,如需转载请自行联系原作者进行授权。如果您发现本社区中有涉嫌抄袭的内容,欢迎发送邮件进行举报,并提供相关证据,一经查实,本社区将立刻删除涉嫌侵权内容,举报邮箱:
cloudbbs@huaweicloud.com
- 点赞
- 收藏
- 关注作者
评论(0)