爬虫经典面试题
【摘要】 网站:http://datamining.comratings.com/exam
如何抓取10个ip,这题很经典
先查看网页源代码,啥也没有
<iframe src="/exam2" frameborder="no" width="750" height="500"></iframe>
1
看不懂就抓包
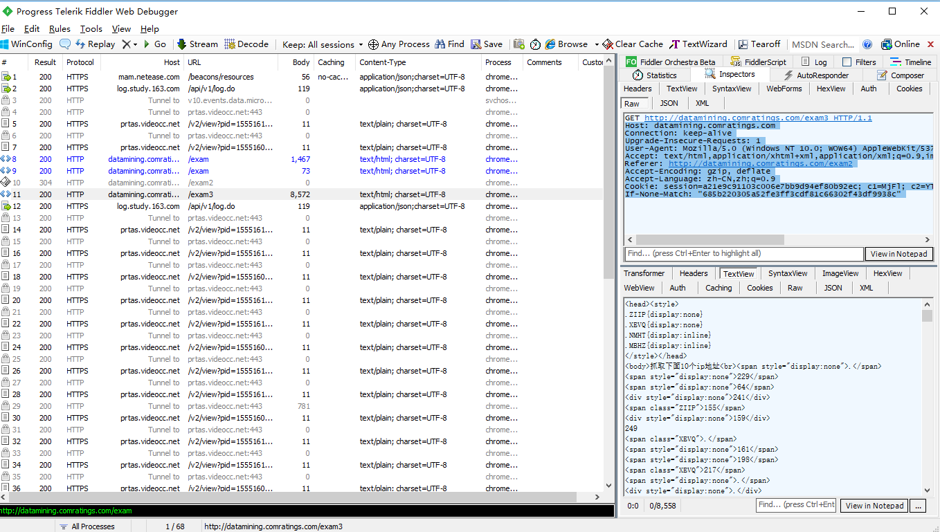
可以看到经过了3次请求,...
网站:http://datamining.comratings.com/exam
如何抓取10个ip,这题很经典

先查看网页源代码,啥也没有
<iframe src="/exam2" frameborder="no" width="750" height="500"></iframe>
- 1
看不懂就抓包

可以看到经过了3次请求,最后在http://datamining.comratings.com/exam3中得到数据,现在注意resquesr中的hearder传入的参数
那就先请求一次,第二次带上hearders
文章来源: maoli.blog.csdn.net,作者:刘润森!,版权归原作者所有,如需转载,请联系作者。
原文链接:maoli.blog.csdn.net/article/details/89290428
【版权声明】本文为华为云社区用户转载文章,如果您发现本社区中有涉嫌抄袭的内容,欢迎发送邮件进行举报,并提供相关证据,一经查实,本社区将立刻删除涉嫌侵权内容,举报邮箱:
cloudbbs@huaweicloud.com
- 点赞
- 收藏
- 关注作者
评论(0)