ijkplayer之stop()方法介绍(ijkplayer播放器简介五)
【摘要】 今天写一篇介绍ijkplayer播放器的文章,同时也作为自己学习ijkplayer的记录和总结。言归正传,ijkplayer可以说是当今移动端播放器界的新宠,简单的接口设计,跨平台支持(同时支持IOS和Android),而且还开源,支持二次开发,基于这些优点,ijkplayer深受广大移动端音视频开发工作者的喜爱。
stop()是ijkplayer结束播放媒体文件的接口方法...
今天写一篇介绍ijkplayer播放器的文章,同时也作为自己学习ijkplayer的记录和总结。言归正传,ijkplayer可以说是当今移动端播放器界的新宠,简单的接口设计,跨平台支持(同时支持IOS和Android),而且还开源,支持二次开发,基于这些优点,ijkplayer深受广大移动端音视频开发工作者的喜爱。
stop()是ijkplayer结束播放媒体文件的接口方法,它正好与start()方法相对应。它在java层的具体实现如下:
-
@Override
-
public void stop() throws IllegalStateException {
-
stayAwake(false);
-
_stop();
-
}
-
-
private native void _stop() throws IllegalStateException;
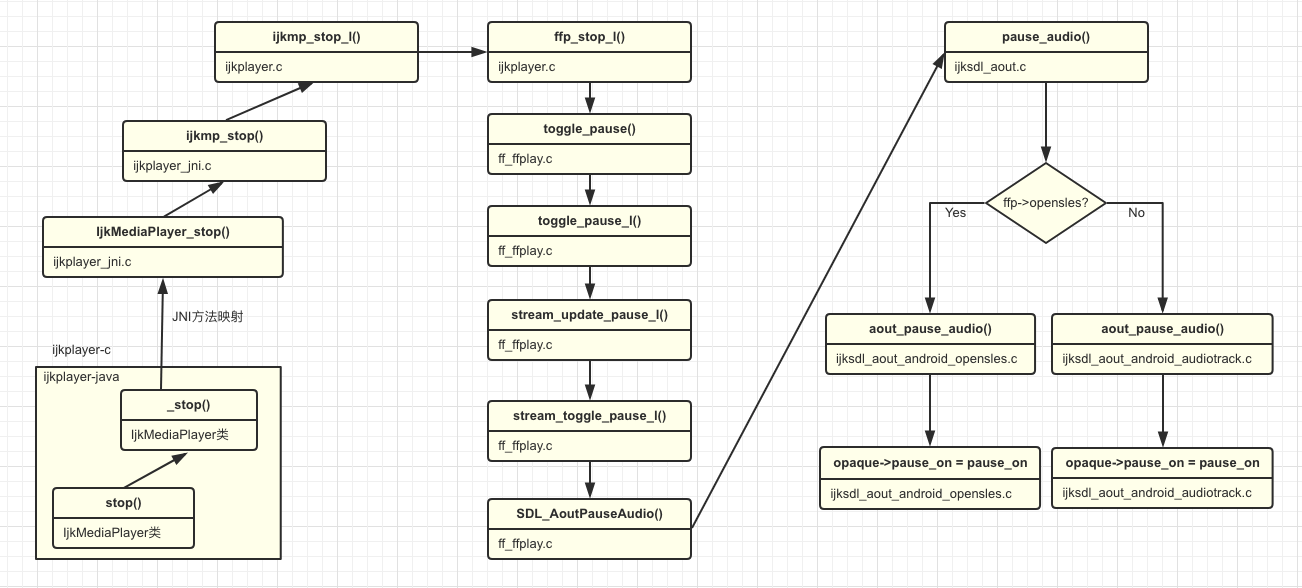
它不需要参数,调用的jni方法是_stop()方法。从上到下的调用顺序如下图所示:

尽管,stop()与start()方法对应,
文章来源: liuzhen.blog.csdn.net,作者:Data-Mining,版权归原作者所有,如需转载,请联系作者。
原文链接:liuzhen.blog.csdn.net/article/details/89021767
【版权声明】本文为华为云社区用户转载文章,如果您发现本社区中有涉嫌抄袭的内容,欢迎发送邮件进行举报,并提供相关证据,一经查实,本社区将立刻删除涉嫌侵权内容,举报邮箱:
cloudbbs@huaweicloud.com
- 点赞
- 收藏
- 关注作者
评论(0)