蓝凌EKP基于华为云部署一指禅(同GKP)
1. 前期资源准备
1.1 注册华为云账号
注册华为云账号
1.2 获取蓝凌EKP安装包及中间件
通过蓝凌原厂/经销商获取蓝凌EKP安装包(包含ekp.zip、linux64.zip、ekp_initdata.zip等文件)
2. 华为云资源规划
2.1 华为云ECS规划
| 区域 | 可用区 | 规格 | vCPU | 内存 | 操作系统 | 系统盘 | 数据盘 |
|---|---|---|---|---|---|---|---|
| 华南-广州 | 随机 | 通用计算增强型 C6 | 8 | 32G | Cent OS 7.6 64bit | 高IO 40GB | 高IO 100GB |
2.2 华为云RDS规划
| 区域 | 可用区 | 实例类型 | 规格 | vCPU | 内存 | 存储空间 |
|---|---|---|---|---|---|---|
| 华南-广州 | 随机 | MySQL 5.7 主备 | 通用增强型 | 4 | 16G | 超高IO 100GB |
2.3 弹性公网EIP规划
| 区域 | 带宽峰值 |
|---|---|
| 华南广州 | 5Mbps |
2.4 安全组开放端口规划
| HTTP协议 | Aspose附件转换服务 | 独立搜索服务 | SSH | Windows | Server.xml | MySQL端口(RDS) |
|---|---|---|---|---|---|---|
| 80 | 5665 | 9200、9300 | 22 | 3389 | 8080 | 3306 |
3. 创建华为云资源
3.1 创建华为云ECS
操作步骤
-
按照2.1中规划配置购买ECS弹性云服务器,区域选择华南-广州,可用区随机,选择“通用计算增强型C6-8核32G”实例;镜像选择“Cent OS 7.6 64bit”,选择对应容量的硬盘;


-
点击“下一步 网络配置”,选择默认虚拟私有云“vpc-default”(若无VPC,可点击创建,默认配置即可,也可自定义设置),选择安全组“Sys-default”,选择“现在购买”弹性公网,“按带宽计费”,带宽大小:5M。也可选择暂不购买,后续单独购买后再绑定弹性云服务器实例。


-
点击“下一步 高级配置”,设置服务器名称与密码,云备份可根据情况选择是否购买,其余配置默认即可。

-
点击“下一步 确认配置”,勾选“同意服务协议”,提交订单并付费,至此完成ECS资源创建。
3.2 创建华为云RDS资源
操作步骤
-
按照资源规划中购买对应配置RDS,设置RDS名称,选择“MySQL 5.6 主备”,存储类型选择“超高IO”,性能规格选择“通用增强型 – 4核16G”,存储空间100G;选择与ECS相同的VPC,并设置密码,安全组可根据情况选择。


-
点击“立即购买”,勾选“服务协议”,提交订单并付费,至此完成RDS创建。
3.3 开放安全组端口
根据安全组端口规划,需确认对应端口开放。
操作步骤
-
进入安全组服务,选择ECS所绑定的安全组(本次部署选择“Sys-default”),选择“入方向规则”,点击“添加规则”,输入规划列表端口,并配置源地址选项(默认为全部开放)。优先级可根据自身情况设置。

-
选择RDS所绑定的安全组(本次部署依然是“Sys-default”),在入方向规则中,添加MySQL数据库默认端口3306,优先级根据自身情况设置。

-
至此完成安全组端口设置。
4. 部署Tomcat服务
4.1 登录云服务器
登录Linux云服务器有以下几种方式:
-
通过控制台“远程登录”按钮,选择“cloudshell”登录;
-
通过控制台“远程登录”按钮,选择VNC方式登录;
-
通过远程桌面登录;
更多登录方式见:https://support.huaweicloud.com/usermanual-ecs/zh-cn_topic_0013771089.html
4.2 创建ekp用户
-
创建用户并设置密码
useradd ekp //添加用户名ekp passwd ekp //为用户ekp设置密码 password //自行输入密码自行设置。 ls /home //查看 /home路径下的ekp用户 -
使用ekp用户登录ECS
exit //先退出当前root用户通过账号密码登录ekp用户
4.3 上传ekp安装包并解压
-
将蓝凌安装包中ekp.zip、linux64.zip两份文件上传至ECS中的/home/ekp路径下(需以ekp用户上传,否则会出现文件属主问题);
-
使用unzip命令解压linux64.zip和ekp.zip;
unzip linux64.zip unzip ekp.zip -
进入linux64目录,查看该目录下文件
cd linux64 //进入该目录 ll //查看该目录下文件及权限
-
修改文件操作权限
chmod +x \*.sh //修改.sh作为后缀的所有文件为可执行 ll //查看该目录下文件及权限(权限已修改)
4.4 启动/关闭Tomcat服务器
-
执行初始化配置环境(ekp的初始环境)
./init.sh //初始化配置环境
-
配置环境变量
cd \~ //回到根目录 source .bash\_profile //配置环境变量 -
安全启动Tomcat
cd /home/ekp/linux64 //进入/home/ekp/linux64目录 ./start-safe64.sh //安全启动Tomcat,用于配置数据库
-
得到上图的回显后,保持进程运行,进行下一步数据库配置。
5. 配置mysql连接
5.1 新建用户库ekp
操作步骤
-
登录华为云数据库RDS
进入RDS服务,选择登录前面创建的RDS(此方法通过DAS服务连接数据库,用户也可通过本地化工具进行连接),输入账号密码,并测试连接,连接成功后登录数据库;

-
在数据管理服务DAS中点击“新建数据库”,输入数据库名,字符集选择utf8,点击创建;

5.2 配置数据库连接
操作步骤
-
通过本地浏览器访问:http://ECS公网IP:8080/ekp/admin.do ,密码:Password1

-
登录后选择数据库类型“MySQL”,修改数据库连接地址为 jdbc:mysql://RDS私网IP:3306/数据库名称?useUnicode=true&characterEncoding=UTF-8,输入RDS密码,测试连接;

-
点击保存,完成数据库配置(可点击备份配置文档,备份后,后续升级不需要再进行配置)。
6. 重启Tomcat服务
操作步骤
-
停止Tomcat服务
cd /home/ekp/linux64 //进入/home/ekp/linux64目录 ./stop-Tomcat.sh //执行停止脚本
-
正常启动Tomcat服务
./start-normal64.sh //执行正常启动脚本第一次启动会进行新建索引,所需时间稍长

7. 系统初始化配置
7.1 配置蓝凌EKP后台系统
操作步骤
-
初始化系统
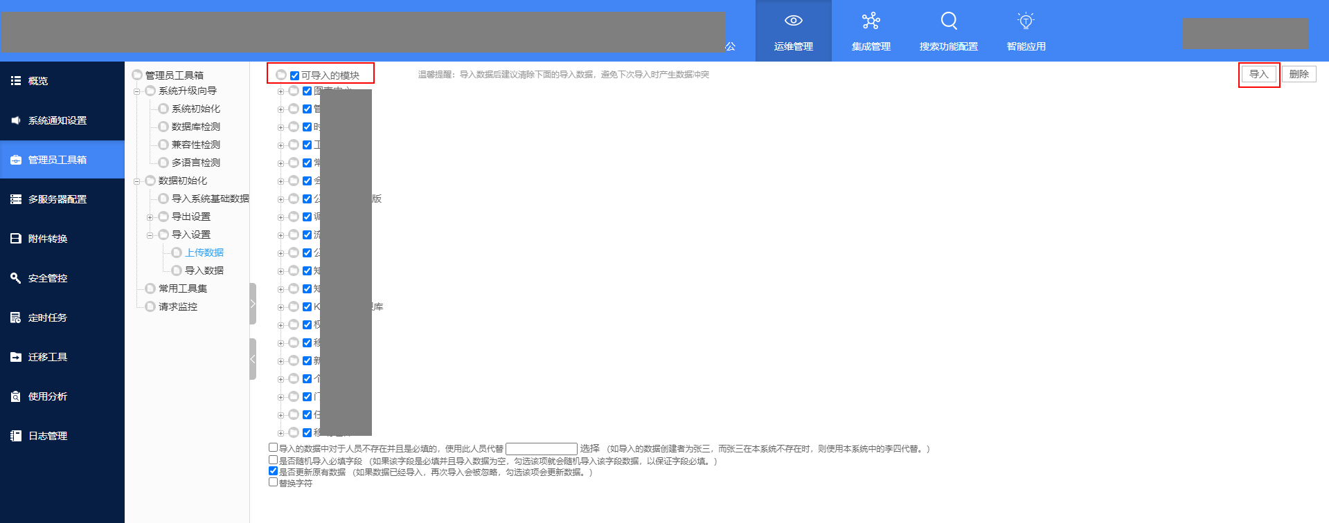
浏览器访问http://ECS公网IP:8080/ekp/sys,选择运维管理–管理员工具箱–系统初始化,点击执行。(用户名为admin,默认密码为1)


-
导入系统基础数据

-
上传ekp_init.zip数据包,并分析数据,分析完成后勾选可导入模块,选择导入;


-
导入成功。

7.2 配置管理员权限
操作步骤
-
选择组织权限管理–组织架构–人员,点击编辑;

-
选择业务相关,并提交。

-
完成管理员权限配置。
7.3 配置门户引擎
操作步骤
-
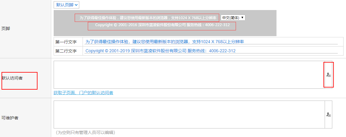
选择门户引擎–门户维护–门户配置,点击编辑;

-
在默认访问者一栏,选择添加用户;

-
在地址本中选择组织架构,勾选管理员,点击确定;

-
提交修改;
-
重复第2、3、4步,完成“个人中心”、“信息门户”、“知识门户”等所有门户默认访问者配置。
7.4 登录EKP的首页
浏览器访问http://ECS公网IP:8080/ekp ,输入用户名与密码
至此,蓝凌EKP完成部署。
- 点赞
- 收藏
- 关注作者






























评论(0)