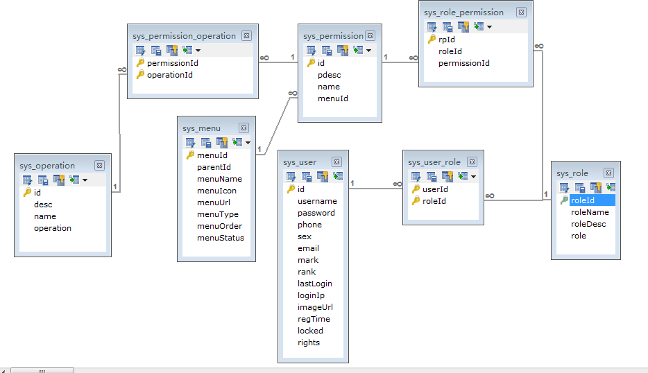
基础平台项目之树形菜单权限配置实现
【摘要】 计划在开源项目里加入权限配置的功能,打算加入zTree实现树形结构。
Team的Github开源项目链接:https://github.com/u014427391/jeeplatform 欢迎star(收藏)
zTree 是一个依靠 jQuery 实现的多功能 “树插件”。优异的性能、灵活的配置、多种功能的组合是 zTree 最大优点。
zTree下载...
计划在开源项目里加入权限配置的功能,打算加入zTree实现树形结构。
Team的Github开源项目链接:https://github.com/u014427391/jeeplatform
欢迎star(收藏)
zTree 是一个依靠 jQuery 实现的多功能 “树插件”。优异的性能、灵活的配置、多种功能的组合是 zTree 最大优点。
zTree下载链接:http://www.treejs.cn/v3/main.php#_zTreeInfo

角色信息实体类:
package org.muses.jeeplatform.core.entity.admin;
import javax.persistence.*;
import java.io.Serializable;
import java.util.HashSet;
import java.util.Set;
/**
* @description 角色信息实体类
* @author Nicky
* @date 2017年3月16日
*/
@Table(name="sys_role")
@Entity
public class Role implements Serializable{
/** 角色Id**/
private int roleId;
/** 角色描述**/
private String roleDesc;
/** 角色名称**/
private String roleName;
/** 角色标志**/
private String role;
private Set<Permission> permissions = new HashSet<Permission>();
@Id
@GeneratedValue(strategy=GenerationType.IDENTITY)
public int getRoleId() {
return roleId;
}
public void setRoleId(int roleId) {
this.roleId = roleId;
}
@Column(length=100)
public String getRoleDesc() {
return roleDesc;
}
public void setRoleDesc(String roleDesc) {
this.roleDesc = roleDesc;
}
@Column(length=100)
public String getRoleName() {
return roleName;
}
public void setRoleName(String roleName) {
this.roleName = roleName;
}
@Column(length=100)
public String getRole() {
return role;
}
public void setRole(String role) {
this.role = role;
}
//修改cascade策略为级联关系
@OneToMany(targetEntity=Permission.class,cascade=CascadeType.MERGE,fetch=FetchType.EAGER)
@JoinTable(name="sys_role_permission", joinColumns=@JoinColumn(name="roleId",referencedColumnName="roleId"), inverseJoinColumns=@JoinColumn(name="permissionId",referencedColumnName="id",unique=true))
public Set<Permission> getPermissions() {
return permissions;
}
public void setPermissions(Set<Permission> permissions) {
this.permissions = permissions;
}
@Override
public boolean equals(Object obj) {
if (obj instanceof Role) { Role role = (Role) obj; return this.roleId==(role.getRoleId()) && this.roleName.equals(role.getRoleName()) && this.roleDesc.equals(role.getRoleDesc()) && this.role.equals(role.getRole());
}
return super.equals(obj);
}
}
- 1
- 2
- 3
- 4
- 5
- 6
- 7
- 8
- 9
- 10
- 11
- 12
- 13
- 14
- 15
- 16
- 17
- 18
- 19
- 20
- 21
- 22
- 23
- 24
- 25
- 26
- 27
- 28
- 29
- 30
- 31
- 32
- 33
- 34
- 35
- 36
- 37
- 38
- 39
- 40
- 41
- 42
- 43
- 44
- 45
- 46
- 47
- 48
- 49
- 50
- 51
- 52
- 53
- 54
- 55
- 56
- 57
- 58
- 59
- 60
- 61
- 62
- 63
- 64
- 65
- 66
- 67
- 68
- 69
- 70
- 71
- 72
- 73
- 74
- 75
- 76
- 77
- 78
- 79
- 80
- 81
- 82
- 83
- 84
- 85
- 86
- 87
- 88
- 89
- 90
- 91
权限信息实体类:
package org.muses.jeeplatform.core.entity.admin;
import java.io.Serializable;
import java.util.HashSet;
import java.util.Set;
import javax.persistence.CascadeType;
import javax.persistence.Column;
import javax.persistence.Entity;
import javax.persistence.FetchType;
import javax.persistence.GeneratedValue;
import javax.persistence.GenerationType;
import javax.persistence.Id;
import javax.persistence.JoinColumn;
import javax.persistence.JoinTable;
import javax.persistence.ManyToMany;
import javax.persistence.OneToOne;
import javax.persistence.Table;
/**
* @description 权限操作的Vo类
* @author Nicky
* @date 2017年3月6日
*/
@Table(name="sys_permission")
@Entity
public class Permission implements Serializable {
private int id;
private String pdesc;
private String name;
private static final long serialVersionUID = 1L;
private Menu menu;
private Set<Operation> operations = new HashSet<Operation>();
public Permission() {
super();
}
@GeneratedValue(strategy = GenerationType.IDENTITY)
@Id
public int getId() {
return this.id;
}
public void setId(int id) {
this.id = id;
}
@Column(length=100)
public String getPdesc() {
return this.pdesc;
}
public void setPdesc(String pdesc) {
this.pdesc = pdesc;
}
@Column(length=100)
public String getName() {
return this.name;
}
public void setName(String name) {
this.name = name;
}
@OneToOne(targetEntity=Menu.class,cascade=CascadeType.REFRESH,fetch=FetchType.EAGER)
@JoinColumn(name="menuId",referencedColumnName="menuId")
public Menu getMenu() {
return menu;
}
public void setMenu(Menu menu) {
this.menu = menu;
}
@ManyToMany(targetEntity=Operation.class,cascade=CascadeType.MERGE,fetch=FetchType.EAGER)
@JoinTable(name="sys_permission_operation",joinColumns=@JoinColumn(name="permissionId",referencedColumnName="id"),inverseJoinColumns=@JoinColumn(name="operationId",referencedColumnName="id"))
public Set<Operation> getOperations() {
return operations;
}
public void setOperations(Set<Operation> operations) {
this.operations = operations;
}
}
- 1
- 2
- 3
- 4
- 5
- 6
- 7
- 8
- 9
- 10
- 11
- 12
- 13
- 14
- 15
- 16
- 17
- 18
- 19
- 20
- 21
- 22
- 23
- 24
- 25
- 26
- 27
- 28
- 29
- 30
- 31
- 32
- 33
- 34
- 35
- 36
- 37
- 38
- 39
- 40
- 41
- 42
- 43
- 44
- 45
- 46
- 47
- 48
- 49
- 50
- 51
- 52
- 53
- 54
- 55
- 56
- 57
- 58
- 59
- 60
- 61
- 62
- 63
- 64
- 65
- 66
- 67
- 68
- 69
- 70
- 71
- 72
- 73
- 74
- 75
- 76
- 77
- 78
- 79
- 80
- 81
- 82
- 83
- 84
- 85
- 86
- 87
- 88
- 89
- 90
实现菜单信息实体类,用JPA来实现
package org.muses.jeeplatform.core.entity.admin;
import javax.persistence.*;
import java.io.Serializable;
import java.util.List;
/**
* @description 菜单信息实体
* @author Nicky
* @date 2017年3月17日
*/
@Table(name="sys_menu")
@Entity
public class Menu implements Serializable {
/** 菜单Id**/
private int menuId; /** 上级Id**/
private int parentId; /** 菜单名称**/
private String menuName; /** 菜单图标**/
private String menuIcon; /** 菜单URL**/
private String menuUrl; /** 菜单类型**/
private String menuType; /** 菜单排序**/
private String menuOrder;
/**菜单状态**/
private String menuStatus;
private List<Menu> subMenu;
private String target;
private boolean hasSubMenu = false;
public Menu() {
super();
} @Id
@GeneratedValue(strategy=GenerationType.IDENTITY)
public int getMenuId() {
return this.menuId;
}
public void setMenuId(int menuId) {
this.menuId = menuId;
}
@Column(length=100)
public int getParentId() {
return parentId;
}
public void setParentId(int parentId) {
this.parentId = parentId;
}
@Column(length=100)
public String getMenuName() {
return this.menuName;
}
public void setMenuName(String menuName) {
this.menuName = menuName;
} @Column(length=30)
public String getMenuIcon() {
return this.menuIcon;
}
public void setMenuIcon(String menuIcon) {
this.menuIcon = menuIcon;
} @Column(length=100)
public String getMenuUrl() {
return this.menuUrl;
}
public void setMenuUrl(String menuUrl) {
this.menuUrl = menuUrl;
} @Column(length=100)
public String getMenuType() {
return this.menuType;
}
public void setMenuType(String menuType) {
this.menuType = menuType;
}
@Column(length=10)
public String getMenuOrder() {
return menuOrder;
}
public void setMenuOrder(String menuOrder) {
this.menuOrder = menuOrder;
}
@Column(length=10)
public String getMenuStatus(){
return menuStatus;
}
public void setMenuStatus(String menuStatus){
this.menuStatus = menuStatus;
}
@Transient
public List<Menu> getSubMenu() {
return subMenu;
}
public void setSubMenu(List<Menu> subMenu) {
this.subMenu = subMenu;
}
public void setTarget(String target){
this.target = target;
}
@Transient
public String getTarget(){
return target;
}
public void setHasSubMenu(boolean hasSubMenu){
this.hasSubMenu = hasSubMenu;
}
@Transient
public boolean getHasSubMenu(){
return hasSubMenu;
}
}
- 1
- 2
- 3
- 4
- 5
- 6
- 7
- 8
- 9
- 10
- 11
- 12
- 13
- 14
- 15
- 16
- 17
- 18
- 19
- 20
- 21
- 22
- 23
- 24
- 25
- 26
- 27
- 28
- 29
- 30
- 31
- 32
- 33
- 34
- 35
- 36
- 37
- 38
- 39
- 40
- 41
- 42
- 43
- 44
- 45
- 46
- 47
- 48
- 49
- 50
- 51
- 52
- 53
- 54
- 55
- 56
- 57
- 58
- 59
- 60
- 61
- 62
- 63
- 64
- 65
- 66
- 67
- 68
- 69
- 70
- 71
- 72
- 73
- 74
- 75
- 76
- 77
- 78
- 79
- 80
- 81
- 82
- 83
- 84
- 85
- 86
- 87
- 88
- 89
- 90
- 91
- 92
- 93
- 94
- 95
- 96
- 97
- 98
- 99
- 100
- 101
- 102
- 103
- 104
- 105
- 106
- 107
- 108
- 109
- 110
- 111
- 112
- 113
- 114
- 115
- 116
- 117
- 118
- 119
- 120
- 121
- 122
- 123
- 124
- 125
- 126
- 127
- 128
- 129
- 130
- 131
- 132
- 133
- 134
- 135
- 136
- 137
- 138
- 139
- 140
- 141
- 142
- 143
- 144
- 145
- 146
- 147
- 148
- 149
- 150
- 151
实现JpaRepository接口
package org.muses.jeeplatform.core.dao.repository.admin;
import org.muses.jeeplatform.core.entity.admin.Role;
import org.springframework.data.jpa.repository.JpaRepository;
/**
* Created by Nicky on 2017/12/2.
*/
public interface RoleRepository extends JpaRepository<Role,Integer> {
}
- 1
- 2
- 3
- 4
- 5
- 6
- 7
- 8
- 9
- 10
- 11
- 12
实现JpaRepository接口
package org.muses.jeeplatform.core.dao.repository.admin;
import org.muses.jeeplatform.core.entity.admin.Menu;
import org.springframework.data.jpa.repository.JpaRepository;
/**
* Created by Nicky on 2017/6/17.
*/
public interface MenuTreeRepository extends JpaRepository<Menu,Integer>{
}
- 1
- 2
- 3
- 4
- 5
- 6
- 7
- 8
- 9
- 10
- 11
- 12
角色Service类:
package org.muses.jeeplatform.service;
import com.google.common.collect.Lists;
import org.muses.jeeplatform.core.dao.repository.admin.RolePageRepository;
import org.muses.jeeplatform.core.entity.admin.Role;
import org.springframework.beans.factory.annotation.Autowired;
import org.springframework.data.domain.Page;
import org.springframework.data.domain.PageRequest;
import org.springframework.data.domain.Sort;
import org.springframework.stereotype.Service;
import java.util.List;
/**
* Created by Nicky on 2017/7/30.
*/
@Service
public class RolePageService { @Autowired RolePageRepository roleRepository; /** * 构建PageRequest对象 * @param num * @param size * @param asc * @param string * @return */ private PageRequest buildPageRequest(int num, int size, Sort.Direction asc, String string) { return new PageRequest(num-1, size,null,string); } /** * 获取所有的菜单信息并分页显示 * @param pageNo * 当前页面数 * @param pageSize * 每一页面的页数 * @return */ public Page<Role> findAll(int pageNo, int pageSize, Sort.Direction dir, String str){ PageRequest pageRequest = buildPageRequest(pageNo, pageSize, dir, str); Page<Role> roles = roleRepository.findAll(pageRequest); return roles; } public List<Role> findAllRole(){ Iterable<Role> roles = roleRepository.findAll(); List<Role> myList = Lists.newArrayList(roles); return myList; } /** * 根据角色id查找角色信息 * @param roleId * @return */ public Role findByRoleId(String roleId){ return roleRepository.findOne(Integer.parseInt(roleId)); } /** * 保存角色信息 * @param role */ public void doSave(Role role){ roleRepository.save(role); } }
- 1
- 2
- 3
- 4
- 5
- 6
- 7
- 8
- 9
- 10
- 11
- 12
- 13
- 14
- 15
- 16
- 17
- 18
- 19
- 20
- 21
- 22
- 23
- 24
- 25
- 26
- 27
- 28
- 29
- 30
- 31
- 32
- 33
- 34
- 35
- 36
- 37
- 38
- 39
- 40
- 41
- 42
- 43
- 44
- 45
- 46
- 47
- 48
- 49
- 50
- 51
- 52
- 53
- 54
- 55
- 56
- 57
- 58
- 59
- 60
- 61
- 62
- 63
- 64
- 65
- 66
- 67
- 68
- 69
- 70
- 71
- 72
- 73
- 74
- 75
- 76
- 77
- 78
菜单Service类:
package org.muses.jeeplatform.service;
import org.muses.jeeplatform.annotation.RedisCache;
import org.muses.jeeplatform.common.RedisCacheNamespace;
import org.muses.jeeplatform.core.dao.repository.admin.MenuTreeRepository;
import org.muses.jeeplatform.core.entity.admin.Menu;
import org.springframework.beans.factory.annotation.Autowired;
import org.springframework.stereotype.Service;
import org.springframework.transaction.annotation.Transactional;
import java.util.List;
/**
* Created by Nicky on 2017/6/17.
*/
@Service
public class MenuTreeService { @Autowired MenuTreeRepository menuTreeRepository; /** * 查询所有的菜单 * @return */ @Transactional //@RedisCache public List<Menu> findAll(){ return menuTreeRepository.findAll(); }
}
- 1
- 2
- 3
- 4
- 5
- 6
- 7
- 8
- 9
- 10
- 11
- 12
- 13
- 14
- 15
- 16
- 17
- 18
- 19
- 20
- 21
- 22
- 23
- 24
- 25
- 26
- 27
- 28
- 29
- 30
- 31
- 32
- 33
在Controller类里通过角色id获取该角色可以查看的菜单:
/** * 跳转到角色授权页面 * @param roleId * @param model * @return */ @RequestMapping(value = "/goAuthorise" ) public String goAuth(@RequestParam String roleId, Model model){ List<Menu> menuList = menuTreeService.findAll(); Role role = roleService.findByRoleId(roleId); Set<Permission> hasPermissions = null; if(role != null){ hasPermissions = role.getPermissions(); } for (Menu m : menuList) { for(Permission p : hasPermissions){ if(p.getMenu().getMenuId()==m.getMenuId()){ m.setHasSubMenu(true); } } } model.addAttribute("roleId" , roleId); JSONArray jsonArray = JSONArray.fromObject(menuList); String json = jsonArray.toString(); json = json.replaceAll("menuId","id").replaceAll("parentId","pId"). replaceAll("menuName","name").replaceAll("hasSubMenu","checked"); model.addAttribute("menus",json); return "admin/role/role_auth"; }
- 1
- 2
- 3
- 4
- 5
- 6
- 7
- 8
- 9
- 10
- 11
- 12
- 13
- 14
- 15
- 16
- 17
- 18
- 19
- 20
- 21
- 22
- 23
- 24
- 25
- 26
- 27
- 28
- 29
- 30
- 31
- 32
- 33
- 34
- 35
- 36
- 37
- 38
- 39
在前端通过zTree实现树形菜单展示,通过勾选然后实现角色授权:
<%@ page contentType="text/html; charset=utf-8" pageEncoding="utf-8"%>
<%@ taglib prefix="c" uri="http://java.sun.com/jsp/jstl/core"%>
<%@ taglib prefix="fmt" uri="http://java.sun.com/jsp/jstl/fmt"%>
<% String path = request.getContextPath(); String basePath = request.getScheme()+"://"+request.getServerName()+":"+request.getServerPort()+path+"/";
%>
<!DOCTYPE html>
<html lang="zh-CN">
<head> <base href="<%=basePath %>"> <meta charset="UTF-8" /> <meta http-equiv="X-UA-Compatible" content="IE=edge"> <meta name="viewport" content="width=device-width,initial-scale=1"> <title>Insert title here</title> <!-- 引入JQuery库 start --> <script type="text/javascript" src="${basePath}static/js/jquery-1.8.3.js"></script> <!-- 引入JQuery库 end --> <script type="text/javascript" src="<%=basePath%>plugins/zDialog/zDialog.js"></script> <script type="text/javascript" src="<%=basePath%>plugins/zDialog/zDrag.js"></script> <script type="text/javascript" src="<%=basePath%>plugins/zDialog/zProgress.js"></script> <link rel="stylesheet" href="<%=basePath%>plugins/zTree/3.5/zTreeStyle.css" type="text/css"> <script type="text/javascript" src="<%=basePath%>plugins/zTree/3.5/jquery-1.4.4.min.js"></script> <script type="text/javascript" src="<%=basePath%>plugins/zTree/3.5/jquery.ztree.core.js"></script> <script type="text/javascript" src="<%=basePath%>plugins/zTree/3.5/jquery.ztree.excheck.js"></script> <script type="text/javascript"> <!-- var setting = { check: { enable: true }, data: { simpleData: { enable: true } }, callback:{ onClick: { } } }; /*[ { id:1, pId:0, name:"随意勾选 1", open:true}, { id:11, pId:1, name:"随意勾选 1-1", open:true}, { id:12, pId:1, name:"随意勾选 1-2", open:true} ];*/ var json = ${menus}; var zNodes = eval(json); var code; function setCheck() { var zTree = $.fn.zTree.getZTreeObj("treeDemo"), py = $("#py").attr("checked")? "p":"", sy = $("#sy").attr("checked")? "s":"", pn = $("#pn").attr("checked")? "p":"", sn = $("#sn").attr("checked")? "s":"", type = { "Y":py + sy, "N":pn + sn}; zTree.setting.check.chkboxType = type; showCode('setting.check.chkboxType = { "Y" : "' + type.Y + '", "N" : "' + type.N + '" };'); } function showCode(str) { if (!code) code = $("#code"); code.empty(); code.append("<li>"+str+"</li>"); } $(document).ready(function(){ $.fn.zTree.init($("#treeDemo"), setting, zNodes); setCheck(); $("#py").bind("change", setCheck); $("#sy").bind("change", setCheck); $("#pn").bind("change", setCheck); $("#sn").bind("change", setCheck); }); //--> function dialogClose() { parentDialog.close(); } function doSave() { var zTree = $.fn.zTree.getZTreeObj("treeDemo"); var nodes = zTree.getCheckedNodes(); var tmpNode; var ids = ""; for(var i=0; i<nodes.length; i++){ tmpNode = nodes[i]; if(i!=nodes.length-1){ ids += tmpNode.id+","; }else{ ids += tmpNode.id; } } var roleId = ${roleId}; var params = roleId +";"+ids; alert(ids); $.ajax({ type: "POST", url: 'role/authorise.do', data: {params:params,tm:new Date().getTime()}, dataType:'json', cache: false, success: function(data){ if("success" == data.result){ alert('授权成功!请重新登录!'); parent.location.reload(); doDialogClose(); }else{ alert("授权失败!"); } } }); } </script>
</head>
<body >
<div class="content_wrap"> <div class="zTreeDemoBackground left"> <ul id="treeDemo" class="ztree"></ul> </div>
</div>
<input type="button" onClick="doSave()" value="保存" class="buttonStyle" />
<input onClick="dialogClose();" class="buttonStyle" type="button" value="关闭" />
</body>
</html>
- 1
- 2
- 3
- 4
- 5
- 6
- 7
- 8
- 9
- 10
- 11
- 12
- 13
- 14
- 15
- 16
- 17
- 18
- 19
- 20
- 21
- 22
- 23
- 24
- 25
- 26
- 27
- 28
- 29
- 30
- 31
- 32
- 33
- 34
- 35
- 36
- 37
- 38
- 39
- 40
- 41
- 42
- 43
- 44
- 45
- 46
- 47
- 48
- 49
- 50
- 51
- 52
- 53
- 54
- 55
- 56
- 57
- 58
- 59
- 60
- 61
- 62
- 63
- 64
- 65
- 66
- 67
- 68
- 69
- 70
- 71
- 72
- 73
- 74
- 75
- 76
- 77
- 78
- 79
- 80
- 81
- 82
- 83
- 84
- 85
- 86
- 87
- 88
- 89
- 90
- 91
- 92
- 93
- 94
- 95
- 96
- 97
- 98
- 99
- 100
- 101
- 102
- 103
- 104
- 105
- 106
- 107
- 108
- 109
- 110
- 111
- 112
- 113
- 114
- 115
- 116
- 117
- 118
- 119
- 120
- 121
- 122
- 123
- 124
- 125
- 126
- 127
- 128
- 129
- 130
- 131
- 132
- 133

Team的Github开源项目链接:https://github.com/u014427391/jeeplatform
欢迎star(收藏)
文章来源: smilenicky.blog.csdn.net,作者:smileNicky,版权归原作者所有,如需转载,请联系作者。
原文链接:smilenicky.blog.csdn.net/article/details/78889378
【版权声明】本文为华为云社区用户转载文章,如果您发现本社区中有涉嫌抄袭的内容,欢迎发送邮件进行举报,并提供相关证据,一经查实,本社区将立刻删除涉嫌侵权内容,举报邮箱:
cloudbbs@huaweicloud.com
- 点赞
- 收藏
- 关注作者
评论(0)