Java——主流开发框架
Spring框架
Spring框架是一个分层架构,由7个定义良好的模块组成。Spring框架构建在核心容器之上,核心容器定义了创建、配置和管理bean的方式,如下图所示:

Spring框架的7个模块
组成Spring框架的每个模块(或组件)都可以单独存在,或者与其他一个或对个模块联合实现。每个模块的功能如下:
核心容器(Spring Core):核心容器提供Spring框架的基本功能。核心容器的主要组件是BeanFactory,它是工厂模式的实现。BeanFactory 使用控制反转 (IOC) 模式将应用程序的配置和依赖性规范与实际的应用程序代码分开。
Spring 上下文(Spring Context):Spring 上下文是一个配置文件,向 Spring 框架提供上下文信息。Spring 上下文包括企业服务,例如 JNDI、EJB、电子邮件、国际化、校验和调度功能。
Spring AOP:通过配置管理特性,Spring AOP 模块直接将面向方面的编程功能集成到了 Spring 框架中。所以,可以很容易地使 Spring 框架管理的任何对象支持 AOP。Spring AOP 模块为基于 Spring 的应用程序中的对象提供了事务管理服务。通过使用 Spring AOP,不用依赖 EJB 组件,就可以将声明性事务管理集成到应用程序中。
Spring DAO:JDBC DAO 抽象层提供了有意义的异常层次结构,可用该结构来管理异常处理和不同数据库供应商抛出的错误消息。异常层次结构简化了错误处理,并且极大地降低了需要编写的异常代码数量(例如打开和关闭连接)。Spring DAO 的面向 JDBC 的异常遵从通用的 DAO 异常层次结构。
Spring ORM:Spring 框架插入了若干个 ORM 框架,从而提供了 ORM 的对象关系工具,其中包括 JDO、Hibernate 和 iBatis SQL Map。所有这些都遵从 Spring 的通用事务和 DAO 异常层次结构。
Spring Web 模块:Web 上下文模块建立在应用程序上下文模块之上,为基于 Web 的应用程序提供了上下文。所以,Spring 框架支持与 Jakarta Struts 的集成。Web 模块还简化了处理多部分请求以及将请求参数绑定到域对象的工作。
Spring MVC 框架:MVC 框架是一个全功能的构建 Web 应用程序的 MVC 实现。通过策略接口,MVC 框架变成为高度可配置的,MVC 容纳了大量视图技术,其中包括 JSP、Velocity、Tiles、iText 和 POI。
Spring 框架的功能可以用在任何 J2EE 服务器中,大多数功能也适用于不受管理的环境。Spring 的核心要点是:支持不绑定到特定 J2EE 服务的可重用业务和数据访问对象。毫无疑问,这样的对象可以在不同 J2EE 环境 (Web 或 EJB)、独立应用程序、测试环境之间重用。
控制反转模式(也称作依赖性介入)的基本概念是:不创建对象,但是描述创建它们的方式。在代码中不直接与对象和服务连接,但在配置文件中描述哪一个组件需要哪一项服务。容器 (在 Spring 框架中是 IOC 容器) 负责将这些联系在一起。
面向方面的编程,即 AOP,是一种编程技术,它允许程序员对横切关注点或横切典型的职责分界线的行为(例如日志和事务管理)进行模块化。AOP 的核心构造是方面,它将那些影响多个类的行为封装到可重用的模块中。AOP 的功能完全集成到了 Spring 事务管理、日志和其他各种特性的上下文中。
BeanFactory 支持两个对象模型。
单态 模型提供了具有特定名称的对象的共享实例,可以在查询时对其进行检索。Singleton 是默认的也是最常用的对象模型。对于无状态服务对象很理想。
原型 模型确保每次检索都会创建单独的对象。在每个用户都需要自己的对象时,原型模型最适合。
SpringMVC框架
MVC(Model-View-Control):Control层属于框架部分,主要完成的工作是:封装web请求为一个数据对象、调用业务逻辑层来处理数据对象、返回处理数据结构以及相应的师徒给客户端。
SpringMVC 和 Struts2 都是表现层的框架,是 Spring 框架的一部分,Spring 框架中 Control 层的核心是DispatcherServlet,它的作用是将请求分发给不同的后端处理器。
Spring 的 Control 层框架使用了后端控制器来映射处理器和视图解析器来共同完成 Control 层框架的主要工作。并且 spring 的 Control 层框架还真正地把业务层处理的数据结果和相应的视图拼成一个对象,即 ModelAndView 对象。
SpringMVC框架处理流程

SpringMVC框架访问流程

MyBatis框架
MyBatis 是支持普通 SQL查询,存储过程和高级映射的优秀持久层框架。MyBatis 消除了几乎所有的JDBC代码和参数的手工设置以及结果集的检索。MyBatis 使用简单的 XML或注解用于配置和原始映射,将接口和 Java 的POJOs(Plain Old Java Objects,普通的 Java对象)映射成数据库中的记录。

图片来源于《《深入理解mybatis原理》 MyBatis的架构设计以及实例分析》
从MyBatis代码实现的角度来看,MyBatis的主要的核心部件有以下几个:
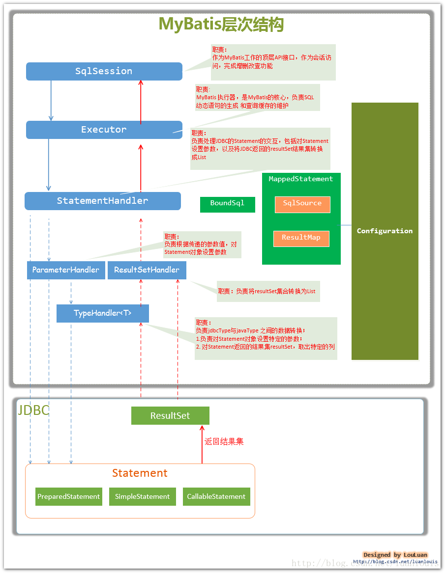
SqlSession 作为MyBatis工作的主要顶层API,表示和数据库交互的会话,完成必要数据库增删改查功能
Executor MyBatis执行器,是MyBatis 调度的核心,负责SQL语句的生成和查询缓存的维护
StatementHandler 封装了JDBC Statement操作,负责对JDBC statement 的操作,如设置参数、将Statement结果集转换成List集合。
ParameterHandler 负责对用户传递的参数转换成JDBC Statement 所需要的参数,
ResultSetHandler 负责将JDBC返回的ResultSet结果集对象转换成List类型的集合;
TypeHandler 负责java数据类型和jdbc数据类型之间的映射和转换
MappedStatement MappedStatement维护了一条<select|update|delete|insert>节点的封装,
SqlSource 负责根据用户传递的parameterObject,动态地生成SQL语句,将信息封装到BoundSql对象中,并返回
BoundSql 表示动态生成的SQL语句以及相应的参数信息
Configuration MyBatis所有的配置信息都维持在Configuration对象之中。
MyBatis层次结构:

图片来源于《《深入理解mybatis原理》 MyBatis的架构设计以及实例分析》
Hibernate框架
JDBC 代表 Java Database Connectivity ,它是提供了一组 Java API 来访问关系数据库的 Java 程序。这些 Java APIs 可以使 Java 应用程序执行 SQL 语句,能够与任何符合 SQL 规范的数据库进行交互。

Hibernate框架是应用在JavaEE三层结构中的dao层框架
使用Hibernate框架在dao层里面做对数据库的增删改查操作。Hibernate框架底层是JDBC,使用Hibernate框架对JDBC轻量级的封装,可以不需要写复杂的JBDC代码
Hibernate框架是开源的,轻量级的框架(Hibernate框架不需要依赖其他东西就可以直接使用)
Hibernate 优势
Hibernate 使用 XML 文件来处理映射 Java 类别到数据库表格中,并且不用编写任何代码。
为在数据库中直接储存和检索 Java 对象提供简单的 APIs。
如果在数据库中或任何其它表格中出现变化,那么仅需要改变 XML 文件属性。
抽象不熟悉的 SQL 类型,并为我们提供工作中所熟悉的 Java 对象。
Hibernate 不需要应用程序服务器来操作。
操控你数据库中对象复杂的关联。
最小化与访问数据库的智能提取策略。
提供简单的数据询问。
Hibernate应用程序体系结构图

配置对象
配置对象是你在任何 Hibernate 应用程序中创造的第一个 Hibernate 对象,并且经常只在应用程序初始化期间创造。它代表了 Hibernate 所需一个配置或属性文件。配置对象提供了两种基础组件。
数据库连接:由 Hibernate 支持的一个或多个配置文件处理。这些文件是 hibernate.properties 和 hibernate.cfg.xml。
类映射设置:这个组件创造了 Java 类和数据库表格之间的联系。
SessionFactory 对象:配置对象被用于创造一个 SessionFactory 对象,使用提供的配置文件为应用程序依次配置 Hibernate,并允许实例化一个会话对象。SessionFactory 是一个线程安全对象并由应用程序所有的线程所使用。SessionFactory 是一个重量级对象所以通常它都是在应用程序启动时创造然后留存为以后使用。每个数据库需要一个 SessionFactory 对象使用一个单独的配置文件。所以如果你使用多种数据库那么你要创造多种 SessionFactory 对象。
Session 对象:一个会话被用于与数据库的物理连接。Session 对象是轻量级的,并被设计为每次实例化都需要与数据库的交互。持久对象通过 Session 对象保存和检索。Session 对象不应该长时间保持开启状态因为它们通常情况下并非线程安全,并且它们应该按照所需创造和销毁。
Transaction 对象:一个事务代表了与数据库工作的一个单元并且大部分 RDBMS 支持事务功能。在 Hibernate 中事务由底层事务管理器和事务(来自 JDBC 或者 JTA)处理。这是一个选择性对象,Hibernate 应用程序可能不选择使用这个接口,而是在自己应用程序代码中管理事务。
Query 对象:Query 对象使用 SQL 或者 Hibernate 查询语言(HQL)字符串在数据库中来检索数据并创造对象。一个查询的实例被用于连结查询参数,限制由查询返回的结果数量,并最终执行查询。
Criteria 对象:Criteria 对象被用于创造和执行面向规则查询的对象来检索对象。
- 点赞
- 收藏
- 关注作者
评论(0)